linux下有哪些字符设备
小伙伴们对文章编程感兴趣吗?是否正在学习相关知识点?如果是,那么本文《linux下有哪些字符设备》,就很适合你,本篇文章讲解的知识点主要包括。在之后的文章中也会多多分享相关知识点,希望对大家的知识积累有所帮助!
linux字符设备有:1、鼠标,是计算机的一种外接输入设备,也是计算机显示系统纵横坐标定位的指示器;2、键盘,是用于操作计算机设备运行的一种指令和数据输入装置;3、串行端口终端,使用计算机串行端口连接的终端设备;4、控制终端;5、控制台等。
linux字符设备
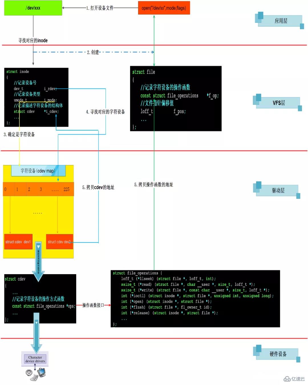
字符设备是Linux三大设备之一(另外两种是块设备,网络设备)。它们均以一个文件节点形式显示在文件系统的/dev目录下(crw--w---- 1 root tty 4, 0 7月 11 09:11 tty0 其中c代表字符设备类型)。
字符设备是指设备无需缓冲即可直接进行读写的设备, 如鼠标,键盘,串口设备、调制解调器等, 它与块设备的区别在于是字符操作的基本单位是字节。
字符设备的分类
字符设备主要包括控制终端设备和串行终端设备, 例如控制台和键盘。依据功能和硬件上的差别, 字符终端设备有如下分类:
串行端口终端(/dev/ttSn):使用计算机串行端口连接的终端设备, 串行设备数据传输方式为同一字符8个bit单线传输, 在命令行输入 echo 'hello world' > /dev/ttyS0可将输入写入到对应设备。
伪终端(/dev/ttyp,/dev/ptyp): 对应底层不存在真实的硬件设备, 用于为其他程序提供终端式样的接口,如网络登陆主机时网络服务器和shell程序之间的终端接口。
控制终端(/dev/tty):主设备号为5, 进程控制终端,与进程相关联,如登陆shell进程使用的就是终端/dev/tty。
控制台(/dev/ttyn,/dev/consol): 计算机输入输出的显示器,当控制台登陆时, 使用的就是tty1, 而ubuntu 图形界面使用的tty7。
其他类型:现行的linux针对许多不同的设备建有许多其他种类的设备特殊文件,如ISIDIN设备的/dev/ttyIn设备。
字符设备的性质及特点
字符设备属于设备文件系统的一种, 相当于底层硬件向上层提供的逻辑设备文件, 宛如将一个数据端口(数据寄存器)与一个文件对接起来,设备驱动程序直接对文件操作, 于是便直接对端口进行了读写操作。 同样作为文件, 字符设备驱动也必须实现文件的基本的操作open(),close(),write(),read()等,当然终端重定向操作也是支持的。
字符设备文件文件的读写是以单个字节为单位的, 不需要设立硬件缓冲区。 设备像访问字节流一样被操作系统访问。 字节流就像在硬件端口和文件系统搭建起了一个传送管道, 字节逐个通过管道传输并呈现给读写双方。 这个流特性在驱动程序中是以缓冲队列来实现的。例如: 控制台的结构体中的读写缓冲队列
struct tty_struct {
struct termios termios;
int pgrp;
int stopped;
void (*write)(struct tty_struct * tty);
struct tty_queue read_q; //读队列
struct tty_queue write_q; //写队列
struct tty_queue secondary; //tty辅助队列(存放规格化后的字符)
};字符设备由字符设备号标识。字符设备号由主设备号和次设备号构成, 例如/dev/ttyS0的设备号为(4,64); 主设备号标识设备对应驱动程序, 内核通过主设备号将设备和驱动程序一一对应起来, 次设备号由驱动程序使用, 用于驱动程序内部区分设备细节差别使用的代码,内核其他部分不使用它。
字符设备在应用层如何体现
cat /proc/devices 命令可以查看当前系统中所有的字符设备和块设备。


在Linux 中一切接文件,设备也被抽象成文件,在/dev/ 目录下可以查看到字符设备和块设备的对应的文件。
例如这是两个串口设备文件,使用ls -l 查看它的详细信息。
与普通文件不同的是设备文件没有大小,而是被替换成了设备号(主设备号和次设备号),设备号可以与/proc/devices 中的信息相对应。

如何访问一个设备?
既然它被抽象成了一个文件,那么自然就用文件IO (open、read、write 等等) 来访问。
设备号

dev_t dev = MKDEV(major,minor)major = MAJOR(dev)minor = MINOR(dev)
设备号由major和minor 组成,总共32位,高12位为major,低20位为minor。每一个设备号都唯一对应着一个cdev结构体。
注册字符设备首先要申请设备号,可以一次批量的申请多个设备号(相同的major,依次递增的minor)。
如果没有指定主设备号的话就使用如下函数来申请设备号:int alloc_chrdev_region(dev_t *dev, unsigned baseminor, unsigned count, const char *name)
baseminor:起始的minor值。
count:一共申请几个设备号。申请到的设备号在(MKDEV(major,baseminor) ~ MKDEV(major,baseminor+count)) 范围内。
(自动申请设备号的原理,其实是传递一个major = 0,然后由内核分配一个空闲的设备号返回)
如果给定了设备的主设备号和次设备号就使用如下所示函数来注册设备号即可:int register_chrdev_region(dev_t from, unsigned count, const char *name)
释放设备号:void unregister_chrdev_region(dev_t from, unsigned count)
字符设备结构体 cdev
//include/linux/cdev.h
struct cdev {
struct kobject kobj;
struct module *owner;
const struct file_operations *ops;
struct list_head list;
dev_t dev;
unsigned int count;
};常用
申请一个cdev 内存:struct cdev *cdev_alloc(void);
初始化cdev->ops,即cdev->ops = &xxx_file_operation; :void cdev_init(struct cdev *, const struct file_operations *);
将填充好的cdev 实例,添加到cdev 链表。意味着向内核注册一个字符设备:int cdev_add(struct cdev *, dev_t, unsigned); //dev_t:添加cdev时必须要,传递一个dev_t,并且它与cdev是唯一对应的。
cdev_add 添加过程中会绑定cdev 与dev_t。
从内核删除一个字符设备:void cdev_del(struct cdev *);
不常用
增加cdev 调用计数:void cdev_put(struct cdev *p);
总结:注册字符设备的主要流程就是,申请设备号dev_t,创建一个cdev、初始化cdev (cdev->ops)、向内核添加 cdev(同时会绑定cdev 与dev_t)。
如果你嫌这些步骤太麻烦的话,内核还提供了一个函数可以一步到位的注册字符设备——__register_chrdev
它会申请多个设备号,创建cdev并初始化它,然后用这多个设备号绑定同一个cdev 注册。

还有一个register_chrdev,它是对__register_chrdev 的封装,次设备号从基值0开始,直接申请了256 个次设备号。static inline int register_chrdev(unsigned int major, const char *name, const struct file_operations *fops) { return __register_chrdev(major, 0, 256, name, fops); }
struct file_operations
字符设备在/dev/ 目录下创建设备文件,并通过struct file_operations 向应用层提供控制接口。应用层对应的open、read 等函数会调用到file_operations 对应的函数。
//include/linux/fs.h
struct file_operations {
struct module *owner;
loff_t (*llseek) (struct file *, loff_t, int);
ssize_t (*read) (struct file *, char __user *, size_t, loff_t *);
ssize_t (*write) (struct file *, const char __user *, size_t, loff_t *);
ssize_t (*read_iter) (struct kiocb *, struct iov_iter *);
ssize_t (*write_iter) (struct kiocb *, struct iov_iter *);
int (*iterate) (struct file *, struct dir_context *);
unsigned int (*poll) (struct file *, struct poll_table_struct *);
long (*unlocked_ioctl) (struct file *, unsigned int, unsigned long);
long (*compat_ioctl) (struct file *, unsigned int, unsigned long);
int (*mmap) (struct file *, struct vm_area_struct *);
int (*mremap)(struct file *, struct vm_area_struct *);
int (*open) (struct inode *, struct file *);
int (*flush) (struct file *, fl_owner_t id);
int (*release) (struct inode *, struct file *);
int (*fsync) (struct file *, loff_t, loff_t, int datasync);
int (*aio_fsync) (struct kiocb *, int datasync);
int (*fasync) (int, struct file *, int);
int (*lock) (struct file *, int, struct file_lock *);
ssize_t (*sendpage) (struct file *, struct page *, int, size_t, loff_t *, int);
unsigned long (*get_unmapped_area)(struct file *, unsigned long, unsigned long, unsigned long, unsigned long);
int (*check_flags)(int);
int (*flock) (struct file *, int, struct file_lock *);
ssize_t (*splice_write)(struct pipe_inode_info *, struct file *, loff_t *, size_t, unsigned int);
ssize_t (*splice_read)(struct file *, loff_t *, struct pipe_inode_info *, size_t, unsigned int);
int (*setlease)(struct file *, long, struct file_lock **, void **);
long (*fallocate)(struct file *file, int mode, loff_t offset,
loff_t len);
void (*show_fdinfo)(struct seq_file *m, struct file *f);
#ifndef CONFIG_MMU
unsigned (*mmap_capabilities)(struct file *);
#endif
};copy_to_user() 与 copy_from_user()
为了安全考虑,应用进程不能直接访问内核数据,需要借助这两个函数拷贝:static inline int copy_to_user(void __user volatile *to, const void *from, unsigned long n)static inline int copy_from_user(void *to, const void __user volatile *from, unsigned long n)
返回非0 表示错误。
自动创建设备文件
自动创建设备节点的工作是在驱动程序的入口函数中完成的,一般在 cdev_add 函数后面添加自动创建设备节点相关代码。首先要创建一个 class 类, class 是个结构体,定义在文件include/linux/device.h 里面。
使用 class_create 创建一个类:
extern struct class * __must_check __class_create(struct module *owner,
const char *name,
struct lock_class_key *key);
#define class_create(owner, name) \
({ \
static struct lock_class_key __key; \
__class_create(owner, name, &__key); \
})使用class_destroy 摧毁一个类:extern void class_destroy(struct class *cls);
struct class {
const char *name;
struct module *owner;
struct class_attribute *class_attrs;
const struct attribute_group **dev_groups;
struct kobject *dev_kobj;
int (*dev_uevent)(struct device *dev, struct kobj_uevent_env *env);
char *(*devnode)(struct device *dev, umode_t *mode);
void (*class_release)(struct class *class);
void (*dev_release)(struct device *dev);
int (*suspend)(struct device *dev, pm_message_t state);
int (*resume)(struct device *dev);
const struct kobj_ns_type_operations *ns_type;
const void *(*namespace)(struct device *dev);
const struct dev_pm_ops *pm;
struct subsys_private *p;
};在创建完类后,要创建一个设备,使用 device_create创建一个设备:struct device *device_create(struct class *cls, struct device *parent, dev_t devt, void *drvdata, const char *fmt, ...);
摧毁一个设备:extern void device_destroy(struct class *cls, dev_t devt);
创建类会在/sys/class/ 目录下生成一个新的文件夹,其中包含属于此类的设备文件夹。

IS_ERR 和 PTR_ERR
IS_ERR 可以判断一个指针是否为空,PTR_ERR 将指针转化为数值返回。
static inline long __must_check PTR_ERR(const void *ptr)
{
return (long) ptr;
}
static inline long __must_check IS_ERR(const void *ptr)
{
return IS_ERR_VALUE((unsigned long)ptr);
}代码示例
#include <linux/fs.h> //file_operations声明
#include <linux/module.h> //module_init module_exit声明
#include <linux/init.h> //__init __exit 宏定义声明
#include <linux/device.h> //class devise声明
#include <linux/uaccess.h> //copy_from_user 的头文件
#include <linux/types.h> //设备号 dev_t 类型声明
#include <asm/io.h> //ioremap iounmap的头文件
#define DEVICE_CNT 0 //设备号个数
struct led_device{
dev_t devid; //设备号
int major; //主设备号
int minor; //次设备号
char* name = "led"; //驱动名
struct cdev led_dev; //cdev 结构体
struct class *class; /* 类 */
struct device* device; //设备
};
struct led_device led;
static int led_open(struct inode *inode, struct file *filp)
{
return 0;
}
static ssize_t led_write(struct file *filp, const char __user *buf, size_t cnt, loff_t *offt)
{
return 0;
}
static ssize_t led_read(struct file *filp, char __user *buf, size_t cnt, loff_t *offt)
{
return 0;
}
/* 设备操作函数 */
static struct file_operations led_fo = {
.owner = THIS_MODULE,
.open = led_open,
.read = led_read,
.write = led_write,
};
static int _init led_init()
{
/*注册字符设备驱动*/
/*1.注册设备号*/
led.major = 0; //由内核自动分配主设备号
if(led.major) //如果分配了的话就注册
{
led.devid = MKDEV(led.major,0);
register_chrdev_region(led.devid,DEVICE_CNT,led.name); //将驱动注册到内核中
}
else{ //如果没有分配的话
//从0号(次设备号)开始申请
alloc_chrdev_region(&led.devid,0,DEVICE_CNT,led.name); //申请设备号
led.major = MAJOR(led.devid); //获取主设备号
led.minor = MANOR(led.devid); //获取次设备号
}
printk("newcheled major=%d,minor=%d\r\n",newchrled.major, newchrled.minor);
/*2.初始化 cdev 结构体*/
led.led_dev.woner = THIS_MODULE;
cdev_init(&led.led_dev,&led_fo); //将操作函数初始化到cdev结构体
/*3.应该是向链表中添cdev*/
cdev_add(&led.led_dev,led.devid,DEVICE_CNT);
/*4.创建节点*/
led.class = class_create(THIS_MODULE,led.name); //先创建一个类
led.device = device_create(led.class,NULL,led.devid,NULL); //创建设备
return 0;
}
static void _exit led_exit()
{
/* 注销字符设备驱动 */
cdev_del(&newchrled.cdev);/* 删除cdev */
unregister_chrdev_region(newchrled.devid, NEWCHRLED_CNT); /* 注销设备号 */
device_destroy(newchrled.class, newchrled.devid);
class_destroy(newchrled.class);
}
/*注册字符设备入口与卸载入口*/
module_init(led_init);
module_exit(led_exit);
MODULE_LICENSE("GPL v2");
MODULE_AUTHOR("zhoujianghong");应用open到file_operations->open 的调用原理

以上就是本文的全部内容了,是否有顺利帮助你解决问题?若是能给你带来学习上的帮助,请大家多多支持golang学习网!更多关于文章的相关知识,也可关注golang学习网公众号。
创新座椅布局!极氪CM2E小型MPV谍照流出,前排可坐三人
- 上一篇
- 创新座椅布局!极氪CM2E小型MPV谍照流出,前排可坐三人
- 下一篇
- 无法通过远程ssh命令在远程服务器上构建go程序
-
- 文章 · linux | 1分钟前 |
- Linux如何快速查看CPU和内存的实时使用率?(性能监控)
- 170浏览 收藏
-
- 文章 · linux | 8小时前 |
- Linux怎么查看内存映射_Linux pmap命令分析进程教程【诊断】
- 332浏览 收藏
-
- 文章 · linux | 8小时前 |
- LINUX系统如何进行内核升级_手动编译与自动更新LINUX内核的两种方法
- 344浏览 收藏
-
- 文章 · linux | 8小时前 |
- Linux怎么设置swap分区_Linux如何创建交换空间文件【教程】
- 291浏览 收藏
-
- 文章 · linux | 9小时前 | Linux 权限
- Linux安装软件权限不够怎么办_sudo与su命令的正确用法
- 459浏览 收藏
-
- 文章 · linux | 9小时前 | Linux
- Linux怎么查看网卡的环形缓冲区大小 Linux网络丢包调优详解
- 423浏览 收藏
-
- 文章 · linux | 10小时前 |
- Linux怎么配置Nginx HTTP2_Linux Nginx开启HTTP2协议方法【技巧】
- 198浏览 收藏
-
- 文章 · linux | 10小时前 |
- Linux怎么安装K3s轻量K8s_Linux K3s安装部署使用方法教程【进阶】
- 342浏览 收藏
-
- 文章 · linux | 11小时前 |
- Linux查看当前用户所属组 groups命令与id用法
- 319浏览 收藏
-
- 文章 · linux | 14小时前 |
- Linux如何配置服务开机自启_Linux服务开机自启配置实践
- 420浏览 收藏
-
- 文章 · linux | 14小时前 |
- Linux如何查看进程的真实内存占用 区分VSS/RSS/PSS/USS方法
- 298浏览 收藏
-
- 文章 · linux | 16小时前 | Linux
- Linux怎么安装和配置Meilisearch轻量级搜索 Linux搜索服务详解
- 499浏览 收藏
-
- 前端进阶之JavaScript设计模式
- 设计模式是开发人员在软件开发过程中面临一般问题时的解决方案,代表了最佳的实践。本课程的主打内容包括JS常见设计模式以及具体应用场景,打造一站式知识长龙服务,适合有JS基础的同学学习。
- 543次学习
-
- GO语言核心编程课程
- 本课程采用真实案例,全面具体可落地,从理论到实践,一步一步将GO核心编程技术、编程思想、底层实现融会贯通,使学习者贴近时代脉搏,做IT互联网时代的弄潮儿。
- 516次学习
-
- 简单聊聊mysql8与网络通信
- 如有问题加微信:Le-studyg;在课程中,我们将首先介绍MySQL8的新特性,包括性能优化、安全增强、新数据类型等,帮助学生快速熟悉MySQL8的最新功能。接着,我们将深入解析MySQL的网络通信机制,包括协议、连接管理、数据传输等,让
- 500次学习
-
- JavaScript正则表达式基础与实战
- 在任何一门编程语言中,正则表达式,都是一项重要的知识,它提供了高效的字符串匹配与捕获机制,可以极大的简化程序设计。
- 487次学习
-
- 从零制作响应式网站—Grid布局
- 本系列教程将展示从零制作一个假想的网络科技公司官网,分为导航,轮播,关于我们,成功案例,服务流程,团队介绍,数据部分,公司动态,底部信息等内容区块。网站整体采用CSSGrid布局,支持响应式,有流畅过渡和展现动画。
- 485次学习
-
- ChatExcel酷表
- ChatExcel酷表是由北京大学团队打造的Excel聊天机器人,用自然语言操控表格,简化数据处理,告别繁琐操作,提升工作效率!适用于学生、上班族及政府人员。
- 4465次使用
-
- Any绘本
- 探索Any绘本(anypicturebook.com/zh),一款开源免费的AI绘本创作工具,基于Google Gemini与Flux AI模型,让您轻松创作个性化绘本。适用于家庭、教育、创作等多种场景,零门槛,高自由度,技术透明,本地可控。
- 4810次使用
-
- 可赞AI
- 可赞AI,AI驱动的办公可视化智能工具,助您轻松实现文本与可视化元素高效转化。无论是智能文档生成、多格式文本解析,还是一键生成专业图表、脑图、知识卡片,可赞AI都能让信息处理更清晰高效。覆盖数据汇报、会议纪要、内容营销等全场景,大幅提升办公效率,降低专业门槛,是您提升工作效率的得力助手。
- 4690次使用
-
- 星月写作
- 星月写作是国内首款聚焦中文网络小说创作的AI辅助工具,解决网文作者从构思到变现的全流程痛点。AI扫榜、专属模板、全链路适配,助力新人快速上手,资深作者效率倍增。
- 6485次使用
-
- MagicLight
- MagicLight.ai是全球首款叙事驱动型AI动画视频创作平台,专注于解决从故事想法到完整动画的全流程痛点。它通过自研AI模型,保障角色、风格、场景高度一致性,让零动画经验者也能高效产出专业级叙事内容。广泛适用于独立创作者、动画工作室、教育机构及企业营销,助您轻松实现创意落地与商业化。
- 5061次使用
-
- 命令行工具:应对Linux服务器安全挑战的利器
- 2023-10-04 501浏览
-
- 如何使用Docker进行容器的水平伸缩和负载均衡
- 2023-11-07 501浏览
-
- linux .profile的作用是什么
- 2024-04-07 501浏览
-
- 如何解决s权限位引发postfix及crontab异常
- 2024-11-21 501浏览
-
- 如何通过脚本自动化Linux上的K8S安装
- 2025-02-17 501浏览

