SpringBoot集成swagger实例分析
一分耕耘,一分收获!既然都打开这篇《SpringBoot集成swagger实例分析》,就坚持看下去,学下去吧!本文主要会给大家讲到等等知识点,如果大家对本文有好的建议或者看到有不足之处,非常欢迎大家积极提出!在后续文章我会继续更新文章相关的内容,希望对大家都有所帮助!
一. 接口文档概述
swagger是当下比较流行的实时接口文文档生成工具。接口文档是当前前后端分离项目中必不可少的工具,在前后端开发之前,后端要先出接口文档,前端根据接口文档来进行项目的开发,双方开发结束后在进行联调测试。
所以接口文档其实就是开发之前双方之间的一种约定。通常接口文档分为离线的和实时的。离线的接口文档工具有: word(相当于没说), YAPI, 小幺鸡等,这种文档需要程序员在上面编写,也一般具备接口测试功能。通常是由开发人员先在离线接口文档上编写信息,然后交给前端人员参照开发。最大的弊端是当我们的接口程序发生变动时,需要回过头来维护上面的内容,很麻烦,是真的麻烦。
实时接口文档就是可以根据我们的代码来自动生成相应的接口文档,优点就是我们的代码发生变化时,生成的接口文档也会自动更新,无需我们关注修改,主需要按时发布即可。但是由于是根据代码自动生成的,所以最大的弊端就是代码侵入性强,需要我们在项目代码中集成生成接口文档的相关代码。实时接口文档现在的方案有很多,但是swagger还是其中比较有影响力的一个。
二. SpringBoot集成swagger2
官网地址: swagger.io 当然,官网都是英文的,看起来还是比较麻烦的。建议大家直接按照我的步骤来,还是很简单的。
同时在说一点: swagger分为swagger2 和swagger3两个常用版本。二者区别不是很大,主要对于依赖和注解进行了优化。swagger2需要引入2个jar包,swagger3只需要一个,用起来没有什么大的区别。下面以swagger2为例。
2.1 引入依赖
<dependency> <groupId>io.springfox</groupId> <artifactId>springfox-swagger2</artifactId> <version>2.9.2</version> </dependency> <dependency> <groupId>io.springfox</groupId> <artifactId>springfox-swagger-ui</artifactId> <version>2.9.2</version> </dependency>
2.2 引入配置
首先需要添加一个注解 : @EnableSwagger2。 这个注解我们可以添加到SpringBoot的启动类上,也可以自定义一个配置类,放到上面。添加了这个注解以后,就代表我们已经在项目中开启了Swagger的功能。
我们采用第二种方式,自己定义一个配置类,正好还可以添加一个Docket配置。 所谓Docket配置,就是一组(一个项目或一个版本)接口文档的配置,比如设置名称, 联系人等等。
我们在config文件夹下,添加一个SwaggerConfig类。
@Configuration
@EnableSwagger2
public class SwaggerConfig {
/**
* 设置多个:
*
* @Bean
* public Docket appApi() {
*
* List<Parameter> pars = new ArrayList<>();
* ParameterBuilder token = new ParameterBuilder();
* token.name("token").description("用户令牌").modelRef(new ModelRef("string")).parameterType("header").required(false)
* .build();
* pars.add(token.build());
*
* return new Docket(DocumentationType.SWAGGER_2).select().paths(regex("/app/.*")).build()
* .globalOperationParameters(pars).apiInfo(pdaApiInfo()).useDefaultResponseMessages(false)
* .enable(enableSwagger)
* .groupName("appApi");
*
* }
*
* @Bean
* public Docket adminApi() {
*
* List<Parameter> pars = new ArrayList<>();
* ParameterBuilder token = new ParameterBuilder();
* token.name("token").description("用户令牌").modelRef(new ModelRef("string")).parameterType("header").required(false)
* .build();
* pars.add(token.build());
* return new Docket(DocumentationType.SWAGGER_2).select().paths(regex("/admin/.*")).build()
* .globalOperationParameters(pars).apiInfo(pdaApiInfo()).useDefaultResponseMessages(false)
* .enable(enableSwagger)
* .groupName("adminApi");
*
* }
*
*
* @return
*/
@Bean
public Docket createRestApi() {
return new Docket(DocumentationType.SWAGGER_2).apiInfo(apiInfo()).select()
.apis(RequestHandlerSelectors.basePackage("com.lsqingfeng.action.swagger.controller")).paths(PathSelectors.any())
.build().globalOperationParameters(setHeaderToken());
}
private ApiInfo apiInfo() {
return new ApiInfoBuilder().title("action-swagger").description("swagger实战").termsOfServiceUrl("")
.version("1.0").build();
}
/**
* @Description: 设置swagger文档中全局参数
* @param
* @Date: 2020/9/11 10:15
* @return: java.util.List<springfox.documentation.service.Parameter>
*/
private List<Parameter> setHeaderToken() {
List<Parameter> pars = new ArrayList<>();
ParameterBuilder userId = new ParameterBuilder();
userId.name("token").description("用户TOKEN").modelRef(new ModelRef("string")).parameterType("header")
.required(true).build();
pars.add(userId.build());
return pars;
}
}上面就是一个配置案例, 还设置了一个setToken方法,代表生成文档的所有接口中,都要包含一个header类型的token参数。
2.3 给Controller 添加注解
我们接口文档的直接描述主要就是在Controller这一层,比如这个接口的功能,参数的名称,返回值的名称等。这些值我们都需要在Controller上通过给方法上,请求参数和返回参数上添加对应的注解,swagger才能帮我们生成相应的接口文档。这也就是我前面提到的对现有代码的侵入性。
我们来写一个案例。
首先先创建一个vo的包,里边写我们的请求和相应参数,使用JavaBean定义出请求和响应的数据结构。注意这里要添加相应的注解:
请求类:
package com.lsqingfeng.springboot.vo;
import io.swagger.annotations.ApiModel;
import io.swagger.annotations.ApiModelProperty;
import lombok.Data;
/**
* @className: SwaggerReqVO
* @description:
* @author: sh.Liu
* @date: 2022-03-22 19:19
*/
@Data
@ApiModel("创建Swagger请求参数")
public class SwaggerReqVO {
@ApiModelProperty("id")
private Integer id;
@ApiModelProperty("姓名")
private String name;
@ApiModelProperty("性别")
private Integer gender;
}响应类:
package com.lsqingfeng.springboot.vo;
import io.swagger.annotations.ApiModel;
import io.swagger.annotations.ApiModelProperty;
import lombok.Data;
/**
* @className: SwaggerResVO
* @description:
* @author: sh.Liu
* @date: 2022-03-22 19:20
*/
@Data
@ApiModel("创建Swagger响应结果")
public class SwaggerResVO {
@ApiModelProperty("id")
private Integer id;
@ApiModelProperty("姓名")
private String name;
@ApiModelProperty("性别")
private Integer gender;
@ApiModelProperty("啥啥")
private String what;
}这里分别使用了 @ApiModel注解和 @@ApiModelProperty 注解定义了实体的名称和字段的名称,方便生成接口文档时展示。
再来看Controller:
package com.lsqingfeng.springboot.controller;
import com.lsqingfeng.springboot.vo.SwaggerReqVO;
import com.lsqingfeng.springboot.vo.SwaggerResVO;
import io.swagger.annotations.Api;
import io.swagger.annotations.ApiOperation;
import org.springframework.web.bind.annotation.*;
/**
* @className: SwaggerController
* @description: swagger 接口测试
* @author: sh.Liu
* @date: 2022-03-22 19:18
*/
@RestController
@RequestMapping("/swagger")
@Api(value = "用户接口", tags = {"用户接口"})
public class SwaggerController {
@ApiOperation("新增用户")
@PostMapping("save")
public String save(@RequestBody SwaggerReqVO req) {
return "success";
}
@GetMapping("getById")
@ApiOperation("根据条件查询用户")
public SwaggerResVO getById(@RequestBody SwaggerResVO req) {
return new SwaggerResVO();
}
}这里使用了@Api注解和 @ApiOperation注解分别标注了接口组名和接口的名称。现在我们启动项目。

发现报了这个错误。
上网查询原因说是SpringBoot2.6版本和Swagger2.9.2不兼容导致的。 也有人说是由于guava这个包的版本过低导致的。
我都分别试了一下,替换了guava的高版本依赖问题还是存在。
这个问题的主要原因确实是SpringBoot版本过高导致。如果你用的是SpringBoot2.5.x及之前版本是没有问题的。
Spring Boot 2.6.X使用PathPatternMatcher匹配路径,Swagger引用的Springfox使用的路径匹配是基于AntPathMatcher的。
所以要想解决,添加配置,将springBoot MVC的路劲匹配模式修改一下即可。
在springBoot配置文件中添加配置:
spring.mvc.pathmatch.matching-strategy=ANT_PATH_MATCHER
如果是yml格式的配置文件:

再次启动问题解决。
访问地址: ip:端口号/swagger-ui.html

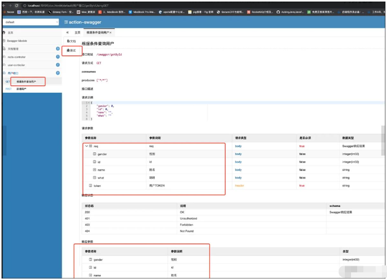
正常情况就可以看到我们的界面了。一会再说非正常情况。由于我们只给用户接口添加了注解,所有用户接口是可以直接观察中文文档的。而剩下的两个接口,由于没添加注解,所以都是以默认的形式展示的。
点开接口,我们可以看到接口中的想详细信息

点击model,可以看到字段的中文描述。点击 Try it out,就可以直接调试接口。同时注意接口中都让填一个token,这就是我们之前的设置成效了。

截止到目前其实swagger的集成就已经完毕了,主要就是根据我们的注解生成文档,并且可以在线调用调试。开发的时候,我们只需要把Controller这一层的请求和响应,以及方法描述等内容先开发完毕,就可以提供给前端让他们参照开发了。
2.4 [404]问题解决
正常情况我们按照上面的步骤就可以出现页面,但是有些时候可能是由于springBoot的版本过高导致的,我们输入之前的地址,出现404的情况,这个主要是由于项目中无法读取到swagger依赖包下的页面导致的。如果出现了这个问题,我们可以添加一个配置类,让他实现WebMvcConfigurer 接口,在添加一个方法:
@Override
public void addResourceHandlers(ResourceHandlerRegistry registry) {
registry.addResourceHandler("/**").addResourceLocations("classpath:/static/");
registry.addResourceHandler("swagger-ui.html")
.addResourceLocations("classpath:/META-INF/resources/");
registry.addResourceHandler("/webjars/**")
.addResourceLocations("classpath:/META-INF/resources/webjars/");
}完整代码如下:
package com.lsqingfeng.springboot.config;
import com.lsqingfeng.springboot.interceptor.TokenInterceptor;
import org.springframework.context.annotation.Bean;
import org.springframework.context.annotation.Configuration;
import org.springframework.web.servlet.config.annotation.InterceptorRegistry;
import org.springframework.web.servlet.config.annotation.ResourceHandlerRegistry;
import org.springframework.web.servlet.config.annotation.WebMvcConfigurer;
/**
* @className: WebMvcConfig
* @description:webMvc配置
* @author: sh.Liu
* @date: 2022-01-13 09:51
*/
@Configuration
public class WebMvcConfig implements WebMvcConfigurer {
@Override
public void addResourceHandlers(ResourceHandlerRegistry registry) {
registry.addResourceHandler("/**").addResourceLocations("classpath:/static/");
registry.addResourceHandler("swagger-ui.html")
.addResourceLocations("classpath:/META-INF/resources/");
registry.addResourceHandler("/webjars/**")
.addResourceLocations("classpath:/META-INF/resources/webjars/");
}
}这个时候在启动就可以了!
2.5 替换UI
上面的整个过程已经完成了,但是生成的接口文档的页面,其实很多人不太喜欢,觉得不太符合国人的使用习惯,所有又有一些大神,提供了其他的UI测试页面。这个页面的使用还是比较广泛的。
修改方式:只需引入一个依赖包:
<dependency> <groupId>com.github.xiaoymin</groupId> <artifactId>swagger-bootstrap-ui</artifactId> <version>1.9.6</version> </dependency>
然后把刚才实现的那个的那个方法再添加一条:
registry.addResourceHandler("doc.html")
.addResourceLocations("classpath:/META-INF/resources/");完成代码:
package com.lsqingfeng.springboot.config;
import com.lsqingfeng.springboot.interceptor.TokenInterceptor;
import org.springframework.context.annotation.Bean;
import org.springframework.context.annotation.Configuration;
import org.springframework.web.servlet.config.annotation.InterceptorRegistry;
import org.springframework.web.servlet.config.annotation.ResourceHandlerRegistry;
import org.springframework.web.servlet.config.annotation.WebMvcConfigurer;
/**
* @className: WebMvcConfig
* @description:webMvc配置
* @author: sh.Liu
* @date: 2022-01-13 09:51
*/
@Configuration
public class WebMvcConfig implements WebMvcConfigurer {
// @Override
// public void addInterceptors(InterceptorRegistry registry) {
// //拦截
// registry.addInterceptor(new TokenInterceptor())
// .addPathPatterns("/**")
// .excludePathPatterns("/login");
// }
@Override
public void addResourceHandlers(ResourceHandlerRegistry registry) {
registry.addResourceHandler("/**").addResourceLocations("classpath:/static/");
registry.addResourceHandler("swagger-ui.html")
.addResourceLocations("classpath:/META-INF/resources/");
registry.addResourceHandler("/webjars/**")
.addResourceLocations("classpath:/META-INF/resources/webjars/");
registry.addResourceHandler("doc.html")
.addResourceLocations("classpath:/META-INF/resources/");
}
}重新启动项目: 访问路径发生了变化:** ip:端口号/doc.html**

页面出现了。我们在看看我们的用户接口:

这个风格确实更加的直观,同时也是可以直接进行调试的。大部分的swagger都用的这个风格的文档。
三. SpringBoot集成swagger3
上面已经很详细的讲解了swagger2的集成方式,而swagger3的集成方式更加的简洁一些。
首先引入依赖:
<dependency> <groupId>io.springfox</groupId> <artifactId>springfox-boot-starter</artifactId> <version>3.0.0</version> </dependency>
然后是替换注解: swagger2使用的开启注解是: @EnableSwagger2
而在swagger3中,这个注解要换成: @EnableOpenApi
配置类:
import org.springframework.context.annotation.Bean;
import org.springframework.context.annotation.Configuration;
import springfox.documentation.builders.RequestHandlerSelectors;
import springfox.documentation.oas.annotations.EnableOpenApi;
import springfox.documentation.spi.DocumentationType;
import springfox.documentation.spring.web.plugins.Docket;
@Configuration
public class SwaggerConfig {
@Bean
public Docket createRestApi() {
return new Docket(DocumentationType.OAS_30) // v2 不同
.select()
.apis(RequestHandlerSelectors.basePackage("com.example.swaggerv3.controller")) // 设置扫描路径
.build();
}
}要注意,里边的版本类型换成了 OAS_30, 就是swagger3的意思。
OAS 是 OpenAPI Specification 的简称,翻译成中文就是 OpenAPI 说明书。
同时访问地址:原始地址,也就是没换UI的地址: localhost:8080/swagger-ui/index.html这个要和swagger2区分开。
swagger3的原始UI风格也发生了一些变化:

同时swagger3也是可以更换UI的。方法和swagger2一样。
四. swaggerUI 拦截器和跨域冲突处理
如果我们的项目中有关于跨域的处理,同时还有拦截器,然后还要使用swagger,这种情况大家要注意了,有可能我们的拦截器会将swagger中的页面路径拦截掉导致swagger页面出不来,当我们在拦截器中把swagger的页面排除掉的时候,也有可能会导致跨域配置的失效。
具体解决方案简单提一下:
拦截器:
/**
* 拦截器配置
*
* @author liuShuai
*/
@Configuration
public class InterceptorConfig implements WebMvcConfigurer {
@Bean
public TokenInterceptor tokenInterceptor() {
return new TokenInterceptor();
}
@Override
public void addInterceptors(InterceptorRegistry registry) {
registry
.addInterceptor(tokenInterceptor())
.addPathPatterns("/**")
.excludePathPatterns("/user/login")
.excludePathPatterns("/user/downloadExcel")
.excludePathPatterns("/swagger-resources/**", "/webjars/**", "/v2/**", "/swagger-ui.html/**");
}
@Override
public void addResourceHandlers(ResourceHandlerRegistry registry) {
registry.addResourceHandler("swagger-ui.html")
.addResourceLocations("classpath:/META-INF/resources/");
registry.addResourceHandler("/webjars/**")
.addResourceLocations("classpath:/META-INF/resources/webjars/");
}
}跨域配置:
import org.springframework.context.annotation.Bean;
import org.springframework.context.annotation.Configuration;
import org.springframework.web.cors.CorsConfiguration;
import org.springframework.web.cors.UrlBasedCorsConfigurationSource;
import org.springframework.web.filter.CorsFilter;
/**
* @className: CorsConfig
* @description:
* @author: sh.Liu
* @date: 2020-12-02 10:16
*/
@Configuration
public class CorsConfig {
@Bean
public CorsFilter corsFilter() {
CorsConfiguration config = new CorsConfiguration();
config.addAllowedOrigin("*");
config.setAllowCredentials(true);
config.addAllowedMethod("*");
config.addAllowedHeader("*");
UrlBasedCorsConfigurationSource configSource = new UrlBasedCorsConfigurationSource();
configSource.registerCorsConfiguration("/**", config);
return new CorsFilter(configSource);
}
}用这两种方式去配置,就可以让他们和平共处了。
另: 配套项目代码已托管中gitCode: gitcode.net/lsqingfeng/…
分支: feautre/MybatisPlus
本篇关于《SpringBoot集成swagger实例分析》的介绍就到此结束啦,但是学无止境,想要了解学习更多关于文章的相关知识,请关注golang学习网公众号!
用 Go 语言编写高效脚本
- 上一篇
- 用 Go 语言编写高效脚本
- 下一篇
- linux pwd命令如何使用
-
- 文章 · java教程 | 34分钟前 |
- 什么是Java中的POJO_与DTO、VO、Entity的区别与应用场景
- 124浏览 收藏
-
- 文章 · java教程 | 37分钟前 |
- 在Java中如何处理ArithmeticException并提示用户_算术异常用户提示方法说明
- 244浏览 收藏
-
- 文章 · java教程 | 39分钟前 |
- 在Java中InputStream和OutputStream如何使用_Java字节流基础解析
- 467浏览 收藏
-
- 文章 · java教程 | 59分钟前 |
- 如何通过 getClass 方法获取对象在运行时的真实类类型信息
- 472浏览 收藏
-
- 文章 · java教程 | 1小时前 |
- MyBatis中如何动态指定表名查询_通过${}传参实现分表查询的防坑指南
- 281浏览 收藏
-
- 文章 · java教程 | 1小时前 |
- Java中的增强for循环可以修改元素吗_引用类型与基本类型在迭代中的区别
- 119浏览 收藏
-
- 文章 · java教程 | 1小时前 |
- 如何通过 Tlab (Thread Local Allocation Buffer) 理解对象在堆内存的高速分配
- 226浏览 收藏
-
- 文章 · java教程 | 1小时前 |
- 在Java中如何实现接口多实现_OOP接口实现方法分享
- 181浏览 收藏
-
- 文章 · java教程 | 1小时前 |
- 如何在Java中使用ConcurrentSkipListMap
- 231浏览 收藏
-
- 文章 · java教程 | 1小时前 |
- 在Java中如何实现个人记账小程序
- 254浏览 收藏
-
- 文章 · java教程 | 2小时前 |
- 如何在 Maven Javadoc 中跨模块聚合依赖项目的源码文档
- 250浏览 收藏
-
- 文章 · java教程 | 2小时前 |
- 怎么利用 CompletableFuture 的 allOf 与 anyOf 实现复杂异步任务的响应式编排
- 160浏览 收藏
-
- 前端进阶之JavaScript设计模式
- 设计模式是开发人员在软件开发过程中面临一般问题时的解决方案,代表了最佳的实践。本课程的主打内容包括JS常见设计模式以及具体应用场景,打造一站式知识长龙服务,适合有JS基础的同学学习。
- 543次学习
-
- GO语言核心编程课程
- 本课程采用真实案例,全面具体可落地,从理论到实践,一步一步将GO核心编程技术、编程思想、底层实现融会贯通,使学习者贴近时代脉搏,做IT互联网时代的弄潮儿。
- 516次学习
-
- 简单聊聊mysql8与网络通信
- 如有问题加微信:Le-studyg;在课程中,我们将首先介绍MySQL8的新特性,包括性能优化、安全增强、新数据类型等,帮助学生快速熟悉MySQL8的最新功能。接着,我们将深入解析MySQL的网络通信机制,包括协议、连接管理、数据传输等,让
- 500次学习
-
- JavaScript正则表达式基础与实战
- 在任何一门编程语言中,正则表达式,都是一项重要的知识,它提供了高效的字符串匹配与捕获机制,可以极大的简化程序设计。
- 487次学习
-
- 从零制作响应式网站—Grid布局
- 本系列教程将展示从零制作一个假想的网络科技公司官网,分为导航,轮播,关于我们,成功案例,服务流程,团队介绍,数据部分,公司动态,底部信息等内容区块。网站整体采用CSSGrid布局,支持响应式,有流畅过渡和展现动画。
- 485次学习
-
- ChatExcel酷表
- ChatExcel酷表是由北京大学团队打造的Excel聊天机器人,用自然语言操控表格,简化数据处理,告别繁琐操作,提升工作效率!适用于学生、上班族及政府人员。
- 4466次使用
-
- Any绘本
- 探索Any绘本(anypicturebook.com/zh),一款开源免费的AI绘本创作工具,基于Google Gemini与Flux AI模型,让您轻松创作个性化绘本。适用于家庭、教育、创作等多种场景,零门槛,高自由度,技术透明,本地可控。
- 4812次使用
-
- 可赞AI
- 可赞AI,AI驱动的办公可视化智能工具,助您轻松实现文本与可视化元素高效转化。无论是智能文档生成、多格式文本解析,还是一键生成专业图表、脑图、知识卡片,可赞AI都能让信息处理更清晰高效。覆盖数据汇报、会议纪要、内容营销等全场景,大幅提升办公效率,降低专业门槛,是您提升工作效率的得力助手。
- 4696次使用
-
- 星月写作
- 星月写作是国内首款聚焦中文网络小说创作的AI辅助工具,解决网文作者从构思到变现的全流程痛点。AI扫榜、专属模板、全链路适配,助力新人快速上手,资深作者效率倍增。
- 6486次使用
-
- MagicLight
- MagicLight.ai是全球首款叙事驱动型AI动画视频创作平台,专注于解决从故事想法到完整动画的全流程痛点。它通过自研AI模型,保障角色、风格、场景高度一致性,让零动画经验者也能高效产出专业级叙事内容。广泛适用于独立创作者、动画工作室、教育机构及企业营销,助您轻松实现创意落地与商业化。
- 5063次使用
-
- 提升Java功能开发效率的有力工具:微服务架构
- 2023-10-06 501浏览
-
- 掌握Java海康SDK二次开发的必备技巧
- 2023-10-01 501浏览
-
- 如何使用java实现桶排序算法
- 2023-10-03 501浏览
-
- Java开发实战经验:如何优化开发逻辑
- 2023-10-31 501浏览
-
- 如何使用Java中的Math.max()方法比较两个数的大小?
- 2023-11-18 501浏览

