专为五大科学领域定制,NASA与IBM合作开大语言模型INDUS
最近发现不少小伙伴都对科技周边很感兴趣,所以今天继续给大家介绍科技周边相关的知识,本文《专为五大科学领域定制,NASA与IBM合作开大语言模型INDUS》主要内容涉及到等等知识点,希望能帮到你!当然如果阅读本文时存在不同想法,可以在评论中表达,但是请勿使用过激的措辞~

编辑 | KX
在大量数据上训练的大型语言模型 (LLM) 在自然语言理解和生成任务上表现出色。大多数流行的 LLM 使用 Wikipedia 等通用语料库进行训练,但词汇的分布变化导致特定领域的性能不佳。
受此启发,NASA 与 IBM 合作开发了 INDUS,这是一套全面的 LLM,专为地球科学、生物学、物理学、太阳物理学、行星科学和天体物理学领域量身定制,并使用从不同数据源的精选科学语料库进行训练。
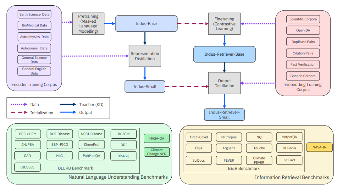
INDUS 包含两类模型:编码器和句子 Transformer。编码器将自然语言文本转换为 LLM 可以处理的数字编码。INDUS 编码器在包含天体物理学、行星科学、地球科学、太阳物理学、生物和物理科学数据的 600 亿个 tokens 的语料库上进行训练。
相关研究以「INDUS: Effective and Efficient Language Models for Scientific Applications」为题,发布在 arXiv 预印平台。

在通用领域语料库上训练的 LLM 在自然语言处理 (NLP) 任务上表现出色。然而,先前的研究表明,使用特定领域语料库训练的 LLM 在专门任务上表现更好。
比如,有研究者已经开发了几个特定领域的 LLM,例如 SCIBERT、BIOBERT、MATBERT、BATTERYBERT 和 SCHOLARBERT,目的是提高领域内 NLP 任务的准确性。
INDUS:一套全面的 LLM
在该研究中,研究人员特别关注与地球、天体、太阳和太阳系内的行星相关的跨学科领域,例如物理学、地球科学、天体物理学、太阳物理学、行星科学和生物学。

INDUS 是一组基于编码器的 LLM,专注于这些感兴趣的领域,用不同来源的精心策划的语料库进行训练。INDUS 中包含的 50,000 个词汇中有超过一半是用于训练的特定科学领域所独有的。INDUS 编码器模型对大约 2.68 亿个文本对(包括标题/摘要和问题/答案)上的句子 Transformer 模型进行微调。
具体而言:
1. 利用字节对编码算法,从精选的科学语料库中构建了定制的标记器 INDUSBPE。
2. 使用精选的科学语料库和 INDUSBPE 标记器预训练了多个仅编码器的 LLM。进一步通过使用对比学习目标对仅编码器模型进行微调来创建句子嵌入模型,以学习「通用」句子嵌入。使用知识提炼技术训练了这些模型的更小、更高效的版本。
3. 创建了三个新的科学基准数据集,CLIMATE-CHANGE NER(实体识别任务)、NASA-QA(提取问答任务)和 NASA-IR(检索任务),以进一步加速这一多学科领域的研究。
4. 通过实验结果,展示了模型在这些基准任务以及现有领域特定基准上的出色表现,超越了 RoBERTa 等通用模型以及 SCIBERT 等科学领域编码器。
比非领域特定 LLM 表现更好
通过为 INDUS 提供领域特定词汇,研究团队在生物医学任务基准、科学问答基准和地球科学实体识别测试中,比开放的、非领域特定 LLM 表现更好。
将 INDUS 模型与类似大小的开源模型 RoBERTaBASE、SCIBERT、MINILM 和 TINYBERT 进行了比较。
在自然语言理解任务上,在基础模型中,INDUSBASE 在微观/宏观平均值上明显优于通用 RoBERTa 模型,同时在生物领域特定的对应模型 SCIBERT 中也取得了竞争性的表现。
表:BLURB 的评估结果。(来源:论文)

BLURB 在气候变化 NER 任务上明显优于相应的基线模型,表明了对大型特定领域数据进行训练的有效性。
表:气候变化 NER 基准结果。(来源:论文)

在 NASA-QA(提取问答任务)中,使用相关的 SQuAD 对扩充训练集进行微调。所有模型都经过 15 epochs 的微调,结果观察到 INDUSBASE 的表现优于所有类似规模的模型,而 INDUSSMALL 的表现相对较强。
表:NASA-QA 基准结果。(来源:论文)

在检索任务中,在 NASA-IR 数据集和 BEIR 基准上评估了 INDUS 模型,该基准由 12 个涵盖各种领域的检索任务组成。
如下表所示,两个句子嵌入模型在 NASA-IR 任务上的表现都明显优于基线,同时在几个 BEIR 任务上仍保持良好的性能。
表:NASA-IR 和 BEIR 的评估结果。(来源:论文)

研究人员还在单个 A100 GPU 上测量了 BEIR 自然问题集的 4,202 个测试查询中每个查询的平均检索时间。这个时间包括编码查询、语料库的时间以及检索相关文档的时间。值得注意的是,INDUS-RETRIEVERSMALL 在 NASA-IR 和 BEIR 上的表现都优于 INDUS-RETRIEVERBASE,同时速度快了约 4.6 倍。
IBM 研究员 Bishwaranjan Bhattacharjee 对整体方法进行了评论:「我们不仅拥有自定义词汇表,还拥有用于训练编码器模型的大型专业语料库和良好的训练策略,从而实现了卓越的性能。对于较小、较快的版本,我们使用神经架构搜索来获得模型架构,并使用知识提炼来对其进行训练,同时监督较大的模型。」
NASA 生物和物理科学 (BPS) 部门 Sylvain Costes 博士讨论了整合 INDUS 的好处:「将 INDUS 与开放科学数据存储库 (OSDR) 应用程序编程接口 (API) 集成使我们能够开发和试用聊天机器人,为浏览单个数据集提供更直观的搜索功能。我们目前正在探索改进 OSDR 内部策展数据系统的方法,利用 INDUS 来提高策展团队的工作效率并减少每天所需的手动工作量。」
参考内容:https://techxplore.com/news/2024-06-nasa-ibm-collaboration-indus-large.html
今天带大家了解了的相关知识,希望对你有所帮助;关于科技周边的技术知识我们会一点点深入介绍,欢迎大家关注golang学习网公众号,一起学习编程~
托底再腾飞,领克07 EM-P经受5米高空坠落极限考验
- 上一篇
- 托底再腾飞,领克07 EM-P经受5米高空坠落极限考验
- 下一篇
- 高效且准确,郑州大学团队开发新AI工具识别药物-靶标相互作用
-
- 科技周边 · 人工智能 | 38分钟前 |
- AI视频生成本地部署教程
- 235浏览 收藏
-
- 科技周边 · 人工智能 | 40分钟前 |
- AI生成真实产品图技巧:电商背景替换实操教程
- 406浏览 收藏
-
- 科技周边 · 人工智能 | 56分钟前 |
- DeepSeek API集成React/Vue,打造AI前端应用教程
- 235浏览 收藏
-
- 科技周边 · 人工智能 | 1小时前 | Perplexity
- Perplexity切换Focus模式方法解析
- 229浏览 收藏
-
- 科技周边 · 人工智能 | 1小时前 |
- 豆包AI助你打造高点击率营销短标题
- 270浏览 收藏
-
- 科技周边 · 人工智能 | 2小时前 |
- 文心一言怎么用反问提示词?技巧全解析
- 345浏览 收藏
-
- 科技周边 · 人工智能 | 2小时前 |
- AI标尺参考线怎么设置与使用
- 234浏览 收藏
-
- 科技周边 · 人工智能 | 2小时前 |
- OpenClaw轻量部署详解
- 370浏览 收藏
-
- 科技周边 · 人工智能 | 2小时前 |
- 使用豆包 AI 进行情绪压力疏导与心理树洞对话
- 356浏览 收藏
-
- 科技周边 · 人工智能 | 2小时前 |
- 品牌画册制作指南:Midjourney生成原创设计素材
- 480浏览 收藏
-
- 科技周边 · 人工智能 | 2小时前 |
- AutoGPT如何自动执行任务?使用教程详解
- 415浏览 收藏
-
- 科技周边 · 人工智能 | 3小时前 |
- Minimax视频生成助力自媒体运营
- 360浏览 收藏
-
- 前端进阶之JavaScript设计模式
- 设计模式是开发人员在软件开发过程中面临一般问题时的解决方案,代表了最佳的实践。本课程的主打内容包括JS常见设计模式以及具体应用场景,打造一站式知识长龙服务,适合有JS基础的同学学习。
- 543次学习
-
- GO语言核心编程课程
- 本课程采用真实案例,全面具体可落地,从理论到实践,一步一步将GO核心编程技术、编程思想、底层实现融会贯通,使学习者贴近时代脉搏,做IT互联网时代的弄潮儿。
- 516次学习
-
- 简单聊聊mysql8与网络通信
- 如有问题加微信:Le-studyg;在课程中,我们将首先介绍MySQL8的新特性,包括性能优化、安全增强、新数据类型等,帮助学生快速熟悉MySQL8的最新功能。接着,我们将深入解析MySQL的网络通信机制,包括协议、连接管理、数据传输等,让
- 500次学习
-
- JavaScript正则表达式基础与实战
- 在任何一门编程语言中,正则表达式,都是一项重要的知识,它提供了高效的字符串匹配与捕获机制,可以极大的简化程序设计。
- 487次学习
-
- 从零制作响应式网站—Grid布局
- 本系列教程将展示从零制作一个假想的网络科技公司官网,分为导航,轮播,关于我们,成功案例,服务流程,团队介绍,数据部分,公司动态,底部信息等内容区块。网站整体采用CSSGrid布局,支持响应式,有流畅过渡和展现动画。
- 485次学习
-
- ChatExcel酷表
- ChatExcel酷表是由北京大学团队打造的Excel聊天机器人,用自然语言操控表格,简化数据处理,告别繁琐操作,提升工作效率!适用于学生、上班族及政府人员。
- 4224次使用
-
- Any绘本
- 探索Any绘本(anypicturebook.com/zh),一款开源免费的AI绘本创作工具,基于Google Gemini与Flux AI模型,让您轻松创作个性化绘本。适用于家庭、教育、创作等多种场景,零门槛,高自由度,技术透明,本地可控。
- 4579次使用
-
- 可赞AI
- 可赞AI,AI驱动的办公可视化智能工具,助您轻松实现文本与可视化元素高效转化。无论是智能文档生成、多格式文本解析,还是一键生成专业图表、脑图、知识卡片,可赞AI都能让信息处理更清晰高效。覆盖数据汇报、会议纪要、内容营销等全场景,大幅提升办公效率,降低专业门槛,是您提升工作效率的得力助手。
- 4463次使用
-
- 星月写作
- 星月写作是国内首款聚焦中文网络小说创作的AI辅助工具,解决网文作者从构思到变现的全流程痛点。AI扫榜、专属模板、全链路适配,助力新人快速上手,资深作者效率倍增。
- 6115次使用
-
- MagicLight
- MagicLight.ai是全球首款叙事驱动型AI动画视频创作平台,专注于解决从故事想法到完整动画的全流程痛点。它通过自研AI模型,保障角色、风格、场景高度一致性,让零动画经验者也能高效产出专业级叙事内容。广泛适用于独立创作者、动画工作室、教育机构及企业营销,助您轻松实现创意落地与商业化。
- 4832次使用
-
- GPT-4王者加冕!读图做题性能炸天,凭自己就能考上斯坦福
- 2023-04-25 501浏览
-
- 单块V100训练模型提速72倍!尤洋团队新成果获AAAI 2023杰出论文奖
- 2023-04-24 501浏览
-
- ChatGPT 真的会接管世界吗?
- 2023-04-13 501浏览
-
- VR的终极形态是「假眼」?Neuralink前联合创始人掏出新产品:科学之眼!
- 2023-04-30 501浏览
-
- 实现实时制造可视性优势有哪些?
- 2023-04-15 501浏览

