win10语言栏不能停靠任务栏怎么回事
来源:xitongzhushou.com
2024-09-10 17:28:08
0浏览
收藏
大家好,我们又见面了啊~本文《win10语言栏不能停靠任务栏怎么回事 》的内容中将会涉及到等等。如果你正在学习文章相关知识,欢迎关注我,以后会给大家带来更多文章相关文章,希望我们能一起进步!下面就开始本文的正式内容~
大家好,今天要跟大家分享一个关于Windows 10的任务栏的小技巧。任务栏可以帮助我们快速打开各种应用,但是有些用户发现语言栏无法停靠在任务栏上,这该怎么办呢?别担心,只需要简单几步就能解决这个问题哦!首先,我们可以在鼠标右键中找到“设置”选项,然后进行操作即可。接下来,就让我来详细介绍一下如何解决这个问题吧!
win10语言栏不能停靠任务栏详解
1、将开始菜单图标进行鼠标右键点击,在旁边出现的菜单选项中,将其中的【设置】选项进行点击。

2、这时我们就会进入到设置窗口中,将其中的【设备】选项进行点击进入。

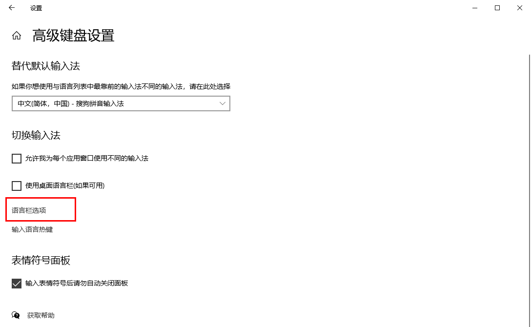
3、这时我们即可来到设备设置页面中,将左侧的【输入】选项进行单击打开,那么右侧页面就会显示出很多的选项,找到其中的【高级键盘设置】选项,将其点击打开。

4、那么在打开的窗口中,我们将【语言栏选项】选项进行点击进入。

5、随后即可弹出一个设置窗口,将其中的【停靠于任务栏】选项进行点击一下,之后点击确定按钮即可保存设置。

以上就是《win10语言栏不能停靠任务栏怎么回事 》的详细内容,更多关于的资料请关注golang学习网公众号!
版本声明
本文转载于:xitongzhushou.com 如有侵犯,请联系study_golang@163.com删除
Win11怎么设置网络优先级? 双网卡多网卡时设置网卡优先级的技巧
- 上一篇
- Win11怎么设置网络优先级? 双网卡多网卡时设置网卡优先级的技巧
- 下一篇
- Java 函数和方法的内存管理方式有哪些?
查看更多
最新文章
-
- 文章 · 软件教程 | 3分钟前 |
- 美图秀秀制作GIF教程及技巧
- 265浏览 收藏
-
- 文章 · 软件教程 | 3分钟前 |
- 今日头条原创度提升技巧
- 448浏览 收藏
-
- 文章 · 软件教程 | 6分钟前 |
- 转转app发货时间设置教程
- 358浏览 收藏
-
- 文章 · 软件教程 | 6分钟前 |
- Word转PDF教程:一键无损导出高质量PDF方法
- 392浏览 收藏
-
- 文章 · 软件教程 | 8分钟前 |
- 百度贴吧官网地址及登录入口
- 169浏览 收藏
-
- 文章 · 软件教程 | 12分钟前 |
- PPT渐变设置技巧_文字背景渐变教程
- 270浏览 收藏
-
- 文章 · 软件教程 | 13分钟前 |
- Windows 11添加语言包及设置方法
- 166浏览 收藏
-
- 文章 · 软件教程 | 15分钟前 |
- 今日水印相机标尺使用教程
- 470浏览 收藏
-
- 文章 · 软件教程 | 16分钟前 | win10 忘记密码
- Win10忘记密码怎么解?无需U盘重装方法
- 465浏览 收藏
-
- 文章 · 软件教程 | 17分钟前 |
- Win11专业版密钥2026激活码合集
- 356浏览 收藏
-
- 文章 · 软件教程 | 18分钟前 |
- 微信电脑版文件保存时间详解
- 457浏览 收藏
-
- 文章 · 软件教程 | 18分钟前 |
- 163邮箱登录链接怎么打开
- 325浏览 收藏
查看更多
课程推荐
-
- 前端进阶之JavaScript设计模式
- 设计模式是开发人员在软件开发过程中面临一般问题时的解决方案,代表了最佳的实践。本课程的主打内容包括JS常见设计模式以及具体应用场景,打造一站式知识长龙服务,适合有JS基础的同学学习。
- 543次学习
-
- GO语言核心编程课程
- 本课程采用真实案例,全面具体可落地,从理论到实践,一步一步将GO核心编程技术、编程思想、底层实现融会贯通,使学习者贴近时代脉搏,做IT互联网时代的弄潮儿。
- 516次学习
-
- 简单聊聊mysql8与网络通信
- 如有问题加微信:Le-studyg;在课程中,我们将首先介绍MySQL8的新特性,包括性能优化、安全增强、新数据类型等,帮助学生快速熟悉MySQL8的最新功能。接着,我们将深入解析MySQL的网络通信机制,包括协议、连接管理、数据传输等,让
- 500次学习
-
- JavaScript正则表达式基础与实战
- 在任何一门编程语言中,正则表达式,都是一项重要的知识,它提供了高效的字符串匹配与捕获机制,可以极大的简化程序设计。
- 487次学习
-
- 从零制作响应式网站—Grid布局
- 本系列教程将展示从零制作一个假想的网络科技公司官网,分为导航,轮播,关于我们,成功案例,服务流程,团队介绍,数据部分,公司动态,底部信息等内容区块。网站整体采用CSSGrid布局,支持响应式,有流畅过渡和展现动画。
- 485次学习
查看更多
AI推荐
-
- ChatExcel酷表
- ChatExcel酷表是由北京大学团队打造的Excel聊天机器人,用自然语言操控表格,简化数据处理,告别繁琐操作,提升工作效率!适用于学生、上班族及政府人员。
- 4224次使用
-
- Any绘本
- 探索Any绘本(anypicturebook.com/zh),一款开源免费的AI绘本创作工具,基于Google Gemini与Flux AI模型,让您轻松创作个性化绘本。适用于家庭、教育、创作等多种场景,零门槛,高自由度,技术透明,本地可控。
- 4578次使用
-
- 可赞AI
- 可赞AI,AI驱动的办公可视化智能工具,助您轻松实现文本与可视化元素高效转化。无论是智能文档生成、多格式文本解析,还是一键生成专业图表、脑图、知识卡片,可赞AI都能让信息处理更清晰高效。覆盖数据汇报、会议纪要、内容营销等全场景,大幅提升办公效率,降低专业门槛,是您提升工作效率的得力助手。
- 4463次使用
-
- 星月写作
- 星月写作是国内首款聚焦中文网络小说创作的AI辅助工具,解决网文作者从构思到变现的全流程痛点。AI扫榜、专属模板、全链路适配,助力新人快速上手,资深作者效率倍增。
- 6112次使用
-
- MagicLight
- MagicLight.ai是全球首款叙事驱动型AI动画视频创作平台,专注于解决从故事想法到完整动画的全流程痛点。它通过自研AI模型,保障角色、风格、场景高度一致性,让零动画经验者也能高效产出专业级叙事内容。广泛适用于独立创作者、动画工作室、教育机构及企业营销,助您轻松实现创意落地与商业化。
- 4832次使用
查看更多
相关文章
-
- pe系统下载好如何重装的具体教程
- 2023-05-01 501浏览
-
- qq游戏大厅怎么开启蓝钻提醒功能-qq游戏大厅开启蓝钻提醒功能教程
- 2023-04-29 501浏览
-
- 吉吉影音怎样播放网络视频 吉吉影音播放网络视频的操作步骤
- 2023-04-09 501浏览
-
- 腾讯会议怎么使用电脑音频 腾讯会议播放电脑音频的方法
- 2023-04-04 501浏览
-
- PPT制作图片滚动效果的简单方法
- 2023-04-26 501浏览

