怎么直接绕过TPM2.0升级Win11 免工具直接绕过TPM2.0升级Win11方法
来源:win10win.com
2024-09-18 22:31:05
0浏览
收藏
最近发现不少小伙伴都对文章很感兴趣,所以今天继续给大家介绍文章相关的知识,本文《怎么直接绕过TPM2.0升级Win11 免工具直接绕过TPM2.0升级Win11方法》主要内容涉及到等等知识点,希望能帮到你!当然如果阅读本文时存在不同想法,可以在评论中表达,但是请勿使用过激的措辞~
Win11系统是现在非常火热的操作系统,微软发布了第一个Win11预览版,但是Win11安装有一定的要求,那么,我们如何直接绕过TPM2.0升级Win11呢?下面小编就为大家带来详细的操作方法 ,快来看看吧!
免工具直接绕过TPM2.0升级Win11方法
1、不管支不支持TPM2.0,都直接升级win11;

如果其他条件都满足,只是不满足TPM2.0,则会停在下面这个页面上;
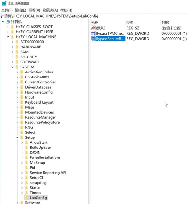
2、在这个界面上,同时按下Shift+F10,调出命令行,输入regedit回车,即打开注册表;
3、找到HKEY_LOCAL_MACHINE\SYSTEM\Setup,先此处创建一个LabConfig项;
4、在LabConfig项里创建2个DWORD值;
一个是BypassTPMCheck,数值为00000001(7个0)
一个是BypassSecureBootCheck,数值为00000001(7个0),

第5步:关闭注册表后,系统就会继续安装了。

小编亲自装机,实测了,此方法可以安装。
以上就是本文的全部内容了,是否有顺利帮助你解决问题?若是能给你带来学习上的帮助,请大家多多支持golang学习网!更多关于文章的相关知识,也可关注golang学习网公众号。
版本声明
本文转载于:win10win.com 如有侵犯,请联系study_golang@163.com删除
Win11控制面板系统安全打开方法
- 上一篇
- Win11控制面板系统安全打开方法
- 下一篇
- 如何在 Golang 中优化匿名函数的性能?
查看更多
最新文章
-
- 文章 · 软件教程 | 46分钟前 |
- 蓝屏代码0xc000021a怎么解决?
- 447浏览 收藏
-
- 文章 · 软件教程 | 47分钟前 | Word word文档
- Word图形旋转与对齐技巧
- 266浏览 收藏
-
- 文章 · 软件教程 | 48分钟前 |
- Steam创意工坊使用教程:MOD订阅与安装步骤详解
- 369浏览 收藏
-
- 文章 · 软件教程 | 55分钟前 |
- Win10查看WiFi密码方法详解
- 132浏览 收藏
-
- 文章 · 软件教程 | 58分钟前 |
- B站如何查看他人关注列表?
- 382浏览 收藏
-
- 文章 · 软件教程 | 58分钟前 |
- 猫耳FM官网免费版登录入口
- 207浏览 收藏
-
- 文章 · 软件教程 | 58分钟前 |
- GIMP安装PS插件方法详解
- 288浏览 收藏
-
- 文章 · 软件教程 | 1小时前 |
- 12306怎么买双下铺?多人出行选同城铺位技巧
- 248浏览 收藏
-
- 文章 · 软件教程 | 1小时前 |
- ClassIn怎么改头像?详细操作步骤分享
- 110浏览 收藏
-
- 文章 · 软件教程 | 1小时前 |
- PPT如何制作可点击菜单|交互式导航技巧
- 413浏览 收藏
-
- 文章 · 软件教程 | 1小时前 | treesize
- TreeSize检测权限问题教程
- 104浏览 收藏
-
- 文章 · 软件教程 | 1小时前 |
- 网易大神举报违规内容方法
- 323浏览 收藏
查看更多
课程推荐
-
- 前端进阶之JavaScript设计模式
- 设计模式是开发人员在软件开发过程中面临一般问题时的解决方案,代表了最佳的实践。本课程的主打内容包括JS常见设计模式以及具体应用场景,打造一站式知识长龙服务,适合有JS基础的同学学习。
- 543次学习
-
- GO语言核心编程课程
- 本课程采用真实案例,全面具体可落地,从理论到实践,一步一步将GO核心编程技术、编程思想、底层实现融会贯通,使学习者贴近时代脉搏,做IT互联网时代的弄潮儿。
- 516次学习
-
- 简单聊聊mysql8与网络通信
- 如有问题加微信:Le-studyg;在课程中,我们将首先介绍MySQL8的新特性,包括性能优化、安全增强、新数据类型等,帮助学生快速熟悉MySQL8的最新功能。接着,我们将深入解析MySQL的网络通信机制,包括协议、连接管理、数据传输等,让
- 500次学习
-
- JavaScript正则表达式基础与实战
- 在任何一门编程语言中,正则表达式,都是一项重要的知识,它提供了高效的字符串匹配与捕获机制,可以极大的简化程序设计。
- 487次学习
-
- 从零制作响应式网站—Grid布局
- 本系列教程将展示从零制作一个假想的网络科技公司官网,分为导航,轮播,关于我们,成功案例,服务流程,团队介绍,数据部分,公司动态,底部信息等内容区块。网站整体采用CSSGrid布局,支持响应式,有流畅过渡和展现动画。
- 485次学习
查看更多
AI推荐
-
- ChatExcel酷表
- ChatExcel酷表是由北京大学团队打造的Excel聊天机器人,用自然语言操控表格,简化数据处理,告别繁琐操作,提升工作效率!适用于学生、上班族及政府人员。
- 4509次使用
-
- Any绘本
- 探索Any绘本(anypicturebook.com/zh),一款开源免费的AI绘本创作工具,基于Google Gemini与Flux AI模型,让您轻松创作个性化绘本。适用于家庭、教育、创作等多种场景,零门槛,高自由度,技术透明,本地可控。
- 4861次使用
-
- 可赞AI
- 可赞AI,AI驱动的办公可视化智能工具,助您轻松实现文本与可视化元素高效转化。无论是智能文档生成、多格式文本解析,还是一键生成专业图表、脑图、知识卡片,可赞AI都能让信息处理更清晰高效。覆盖数据汇报、会议纪要、内容营销等全场景,大幅提升办公效率,降低专业门槛,是您提升工作效率的得力助手。
- 4738次使用
-
- 星月写作
- 星月写作是国内首款聚焦中文网络小说创作的AI辅助工具,解决网文作者从构思到变现的全流程痛点。AI扫榜、专属模板、全链路适配,助力新人快速上手,资深作者效率倍增。
- 6580次使用
-
- MagicLight
- MagicLight.ai是全球首款叙事驱动型AI动画视频创作平台,专注于解决从故事想法到完整动画的全流程痛点。它通过自研AI模型,保障角色、风格、场景高度一致性,让零动画经验者也能高效产出专业级叙事内容。广泛适用于独立创作者、动画工作室、教育机构及企业营销,助您轻松实现创意落地与商业化。
- 5097次使用
查看更多
相关文章
-
- pe系统下载好如何重装的具体教程
- 2023-05-01 501浏览
-
- qq游戏大厅怎么开启蓝钻提醒功能-qq游戏大厅开启蓝钻提醒功能教程
- 2023-04-29 501浏览
-
- 吉吉影音怎样播放网络视频 吉吉影音播放网络视频的操作步骤
- 2023-04-09 501浏览
-
- 腾讯会议怎么使用电脑音频 腾讯会议播放电脑音频的方法
- 2023-04-04 501浏览
-
- PPT制作图片滚动效果的简单方法
- 2023-04-26 501浏览

