MySQL Workbench下载与使用教程详解
怎么入门数据库编程?需要学习哪些知识点?这是新手们刚接触编程时常见的问题;下面golang学习网就来给大家整理分享一些知识点,希望能够给初学者一些帮助。本篇文章就来介绍《MySQL Workbench下载与使用教程详解》,涉及到MySQLWorkbench,有需要的可以收藏一下
一、MySQL Workbench的下载
Workbench是MySql图形化的管理工具,可以在Workbench里输入MySql的语句,这可能更适合大多数人的视觉,有些操作更能更简单化
首先我们下载workbench

然后选择download

选择no thanks,just download

下载后点击默认的设置一直next到安装结束

二、MySQL Workbench的使用
打开Workbench,点击主页的local instance mysql

点击后出现这个窗口,这就是workbench的工作台了

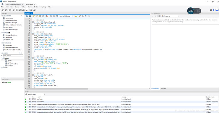
在主窗口敲入mysql命令,点击闪电图标就可以运行命令了,运行命令的结果就在下面的results,闪电执行多行,闪电1执行选定行

三、MySQL Workbench创建表格
首先create database book;然后再book database下创建4张表格

点击闪电图片运行后查看表格,这四个表格就创立好了
右击左边数据库列表出refresh刷新一下,就能看到视觉化的表格了,右击选择alter,drop可以修改删除表格,大家可以手动试试看

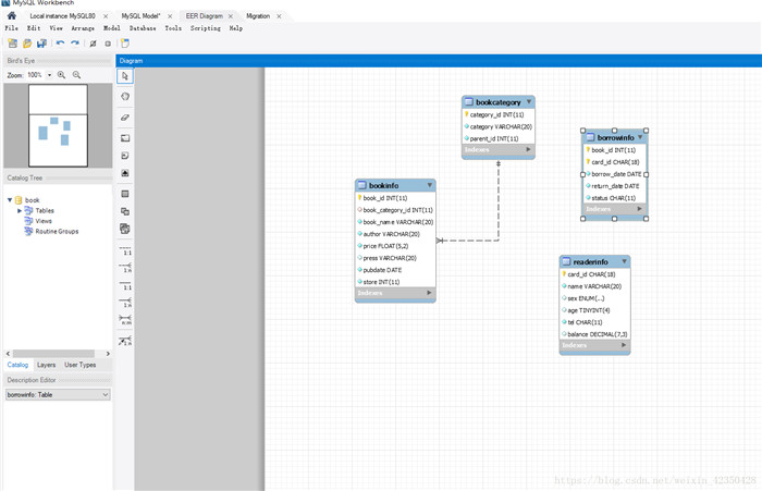
四、MySQL Workbench查看表格间的关系
选择回到主页面

选择>选第一个选项,然后一路next到底,中途看到book数据库打勾

然后就可以看到结果了

好了,本文到此结束,带大家了解了《MySQL Workbench下载与使用教程详解》,希望本文对你有所帮助!关注golang学习网公众号,给大家分享更多数据库知识!
mysql 5.7.19 winx64免安装版配置教程
- 上一篇
- mysql 5.7.19 winx64免安装版配置教程
- 下一篇
- Mysql WorkBench安装配置图文教程
-
- 数据库 · MySQL | 3天前 |
- MySQL优化Join查询的方法及常见Join策略解析
- 414浏览 收藏
-
- 数据库 · MySQL | 4天前 |
- MySQL数据备份方法及常用策略
- 105浏览 收藏
-
- 数据库 · MySQL | 1星期前 |
- MySQL存储引擎是什么?作用有哪些?
- 166浏览 收藏
-
- 数据库 · MySQL | 1星期前 |
- MySQL创建数据库的完整步骤详解
- 287浏览 收藏
-
- 数据库 · MySQL | 2星期前 |
- MySQL创建数据库及字符集设置方法
- 159浏览 收藏
-
- 数据库 · MySQL | 1个月前 |
- MySQL常用数据类型有哪些及如何选择
- 187浏览 收藏
-
- 数据库 · MySQL | 1个月前 |
- MySQL查询缓存如何开启?有什么好处?
- 285浏览 收藏
-
- 数据库 · MySQL | 1个月前 |
- MySQL创建数据库全流程详解
- 370浏览 收藏
-
- 数据库 · MySQL | 2个月前 |
- MySQL建库建表完整步骤详解
- 106浏览 收藏
-
- 数据库 · MySQL | 2个月前 |
- MySQL权限管理设置全攻略
- 501浏览 收藏
-
- 数据库 · MySQL | 2个月前 |
- MySQL事务是什么?如何保证数据一致性?
- 276浏览 收藏
-
- 数据库 · MySQL | 2个月前 |
- MySQL创建带约束表的实例详解
- 110浏览 收藏
-
- 前端进阶之JavaScript设计模式
- 设计模式是开发人员在软件开发过程中面临一般问题时的解决方案,代表了最佳的实践。本课程的主打内容包括JS常见设计模式以及具体应用场景,打造一站式知识长龙服务,适合有JS基础的同学学习。
- 543次学习
-
- GO语言核心编程课程
- 本课程采用真实案例,全面具体可落地,从理论到实践,一步一步将GO核心编程技术、编程思想、底层实现融会贯通,使学习者贴近时代脉搏,做IT互联网时代的弄潮儿。
- 516次学习
-
- 简单聊聊mysql8与网络通信
- 如有问题加微信:Le-studyg;在课程中,我们将首先介绍MySQL8的新特性,包括性能优化、安全增强、新数据类型等,帮助学生快速熟悉MySQL8的最新功能。接着,我们将深入解析MySQL的网络通信机制,包括协议、连接管理、数据传输等,让
- 500次学习
-
- JavaScript正则表达式基础与实战
- 在任何一门编程语言中,正则表达式,都是一项重要的知识,它提供了高效的字符串匹配与捕获机制,可以极大的简化程序设计。
- 487次学习
-
- 从零制作响应式网站—Grid布局
- 本系列教程将展示从零制作一个假想的网络科技公司官网,分为导航,轮播,关于我们,成功案例,服务流程,团队介绍,数据部分,公司动态,底部信息等内容区块。网站整体采用CSSGrid布局,支持响应式,有流畅过渡和展现动画。
- 485次学习
-
- ChatExcel酷表
- ChatExcel酷表是由北京大学团队打造的Excel聊天机器人,用自然语言操控表格,简化数据处理,告别繁琐操作,提升工作效率!适用于学生、上班族及政府人员。
- 5887次使用
-
- Any绘本
- 探索Any绘本(anypicturebook.com/zh),一款开源免费的AI绘本创作工具,基于Google Gemini与Flux AI模型,让您轻松创作个性化绘本。适用于家庭、教育、创作等多种场景,零门槛,高自由度,技术透明,本地可控。
- 6320次使用
-
- 可赞AI
- 可赞AI,AI驱动的办公可视化智能工具,助您轻松实现文本与可视化元素高效转化。无论是智能文档生成、多格式文本解析,还是一键生成专业图表、脑图、知识卡片,可赞AI都能让信息处理更清晰高效。覆盖数据汇报、会议纪要、内容营销等全场景,大幅提升办公效率,降低专业门槛,是您提升工作效率的得力助手。
- 6127次使用
-
- 星月写作
- 星月写作是国内首款聚焦中文网络小说创作的AI辅助工具,解决网文作者从构思到变现的全流程痛点。AI扫榜、专属模板、全链路适配,助力新人快速上手,资深作者效率倍增。
- 8099次使用
-
- MagicLight
- MagicLight.ai是全球首款叙事驱动型AI动画视频创作平台,专注于解决从故事想法到完整动画的全流程痛点。它通过自研AI模型,保障角色、风格、场景高度一致性,让零动画经验者也能高效产出专业级叙事内容。广泛适用于独立创作者、动画工作室、教育机构及企业营销,助您轻松实现创意落地与商业化。
- 6559次使用
-
- MySQL 8.0.31中使用MySQL Workbench提示配置文件错误信息解决方案
- 2023-02-25 403浏览
-
- MySQLWorkbench安装及使用详解
- 2022-12-29 432浏览
-
- MySQL Workbench下载与使用教程详解
- 2022-12-30 406浏览
-
- Mysql WorkBench安装配置图文教程
- 2022-12-30 424浏览
-
- Mysql Workbench查询mysql数据库方法
- 2022-12-31 218浏览

