面试杀手锏:Redis源码之BitMap
来到golang学习网的大家,相信都是编程学习爱好者,希望在这里学习数据库相关编程知识。下面本篇文章就来带大家聊聊《面试杀手锏:Redis源码之BitMap》,介绍一下Redis、BitMap、面试题,希望对大家的知识积累有所帮助,助力实战开发!
在上文《面试杀手锏:Redis源码之SDS》中我们深入分析了 SDS 的实现,本次介绍的位图(BitMap)就是借助 SDS 实现的。
本文在最后讲解了BitMap对腾讯面试题的解决方案,并基于BitMap实现了仿GitHub提交次数的日历图,希望各位看官看的开心。
1.位图简介
如果我们需要记录某一用户在一年中每天是否有登录我们的系统这一需求该如何完成呢?如果使用KV存储,每个用户需要记录365个,当用户量上亿时,这所需要的存储空间是惊人的。
Redis 为我们提供了位图这一数据结构,每个用户每天的登录记录只占据一位,365天就是365位,仅仅需要46字节就可存储,极大地节约了存储空间。

位图数据结构其实并不是一个全新的玩意,我们可以简单的认为就是个数组,只是里面的内容只能为0或1而已(二进制位数组)。
2.命令实战
Redis提供了SETBIT、GETBIT、BITCOUNT、BITOP四个常用命令用于处理二进制位数组。
- SETBIT:为位数组指定偏移量上的二进制位设置值,偏移量从0开始计数,二进制位的值只能为0或1。返回原位置值。
- GETBIT:获取指定偏移量上二进制位的值。
- BITCOUNT:统计位数组中值为1的二进制位数量。
- BITOP:对多个位数组进行按位与、或、异或运算。
127.0.0.1:6379> SETBIT first 0 1 # 0000 0001
(integer) 0
127.0.0.1:6379> SETBIT first 3 1 # 0000 1001
(integer) 0
127.0.0.1:6379> SETBIT first 0 0 # 0000 1000
(integer) 1
127.0.0.1:6379> GETBIT first 0
(integer) 0
127.0.0.1:6379> GETBIT first 3
(integer) 1
127.0.0.1:6379> BITCOUNT first # 0000 1000
(integer) 1
127.0.0.1:6379> SETBIT first 0 1 # 0000 1001
(integer) 0
127.0.0.1:6379> BITCOUNT first # 0000 1001
(integer) 2
127.0.0.1:6379> SETBIT first 1 1 # 0000 1011
(integer) 0
127.0.0.1:6379> BITCOUNT first # 0000 1011
(integer) 3
127.0.0.1:6379> SETBIT x 3 1
(integer) 0
127.0.0.1:6379> SETBIT x 1 1
(integer) 0
127.0.0.1:6379> SETBIT x 0 1 # 0000 1011
(integer) 0
127.0.0.1:6379> SETBIT y 2 1
(integer) 0
127.0.0.1:6379> SETBIT y 1 1 # 0000 0110
(integer) 0
127.0.0.1:6379> SETBIT z 2 1
(integer) 0
127.0.0.1:6379> SETBIT z 0 1 # 0000 0101
(integer) 0
127.0.0.1:6379> BITOP AND andRes x y z #0000 0000
(integer) 1
127.0.0.1:6379> BITOP OR orRes x y z #0000 1111
(integer) 1
127.0.0.1:6379> BITOP XOR x y z #0000 1000
(integer) 1
# 对给定的位数组进行按位取反
127.0.0.1:6379> SETBIT value 0 1
(integer) 0
127.0.0.1:6379> SETBIT value 3 1 #0000 1001
(integer) 0
127.0.0.1:6379> BITOP NOT notValue value #1111 0110
(integer) 1
3.BitMap源码分析
3.1 数据结构
如下展示了一个用 SDS 表示的一字节(8位)长的位图:

扩展:Redis 中的每个对象都是有一个 redisObject 结构表示的。
typedef struct redisObject {
// 类型
unsigned type:4;
// 编码
unsigned encoding:4;
unsigned lru:REDIS_LRU_BITS; /* lru time (relative to server.lruclock) */
// 引用计数
int refcount;
// 执行底层实现的数据结构的指针
void *ptr;
} robj;
- type 的值为 REDIS_STRING表示这是一个字符串对象
- sdshdr.len 的值为1表示这个SDS保存了一个1字节大小的位数组
- buf数组中的buf[0]实际保存了位数组
- buf数组中的buf[1]为自动追加的\0字符
为了便于我们观察,buf数组的每个字节都用一行来表示,buf[i]表示这是buf数组的第i个字节,buf[i]之后的8个格子表示这个字节上的8位。
为再次拉齐各位思想,如下展示了另外一个位数组:


位数组由buf[0]、buf[1]和buf[2]三个字节保存,真实数据为1111 0000 1100 0011 1010 0101
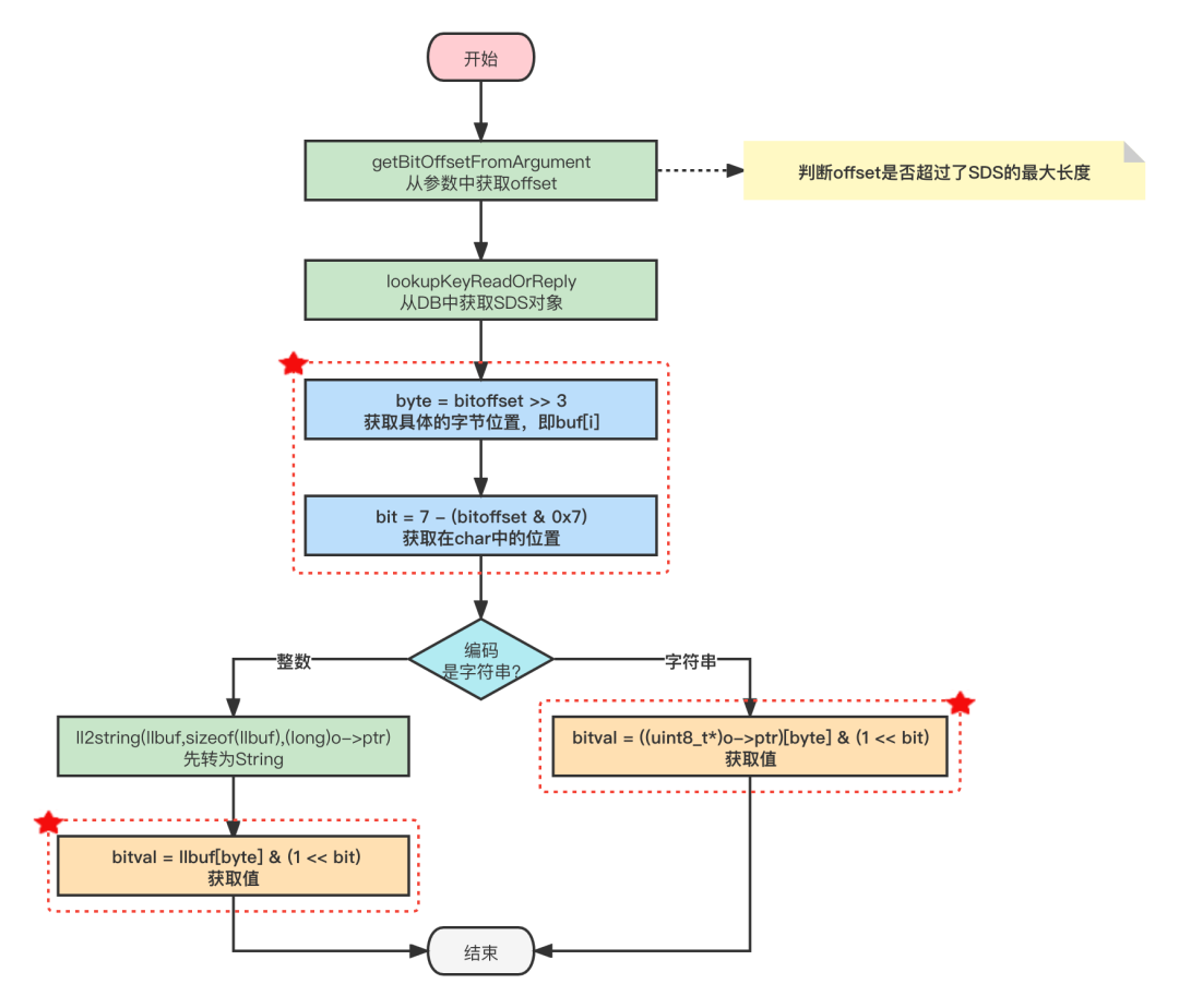
3.2 GETBIT
GETBIT用于返回位数组在偏移量上的二进制位的值。值得我们注意的是,GETBIT的时间复杂度是O(1)。
GETBIT命令的执行过程如下:

GETBIT命令源码如下所示:
void getbitCommand(client *c) {
robj *o;
char llbuf[32];
uint64_t bitoffset;
size_t byte, bit;
size_t bitval = 0;
// 获取offset
if (getBitOffsetFromArgument(c,c->argv[2],&bitoffset,0,0) != C_OK)
return;
// 查找对应的位图对象
if ((o = lookupKeyReadOrReply(c,c->argv[1],shared.czero)) == NULL ||
checkType(c,o,OBJ_STRING)) return;
// 计算offset位于位数组的哪一行
byte = bitoffset >> 3;
// 计算offset在一行中的第几位,等同于取模
bit = 7 - (bitoffset & 0x7);
// #define sdsEncodedObject(objptr) (objptr->encoding == OBJ_ENCODING_RAW || objptr->encoding == OBJ_ENCODING_EMBSTR)
if (sdsEncodedObject(o)) {
// SDS 是RAW 或者 EMBSTR类型
if (byte sdslen(o->ptr))
// 获取指定位置的值
// 注意它不是真正的一个二维数组不能用((uint8_t*)o->ptr)[byte][bit]去获取呀~
bitval = ((uint8_t*)o->ptr)[byte] & (1 bit);
} else {
// SDS 是 REDIS_ENCODING_INT 类型的整数,先转为String
if (byte (size_t)ll2string(llbuf,sizeof(llbuf),(long)o->ptr))
bitval = llbuf[byte] & (1 bit);
}
addReply(c, bitval ? shared.cone : shared.czero);
}
举个栗子
以GETBIT array 3为例,array表示上图中三个字节的位数组。


因为 GETBIT 命令执行的所有操作都可以在常数时间内完成,所以该命令的算法复杂度为O(1)。
3.3 SETBIT
SETBIT用于将位数组在偏移量的二进制位的值设为value,并向客户端返回旧值。
SITBIT命令的执行过程如下:

因为SETBIT命令执行的所有操作都可以在常数时间内完成,所以该命令的算法复杂度为O(1)。
SETBIT命令源码如下所示:
void setbitCommand(client *c) {
robj *o;
char *err = "bit is not an integer or out of range";
uint64_t bitoffset;
ssize_t byte, bit;
int byteval, bitval;
long on;
// 获取offset
if (getBitOffsetFromArgument(c,c->argv[2],&bitoffset,0,0) != C_OK)
return;
// 获取我们需要设置的值
if (getLongFromObjectOrReply(c,c->argv[3],&on,err) != C_OK)
return;
/* 判断指定值是否为0或1 */
if (on & ~1) {
// 设置了0和1之外的值,直接报错
addReplyError(c,err);
return;
}
// 根据key查询SDS对象(会自动扩容)
if ((o = lookupStringForBitCommand(c,bitoffset)) == NULL) return;
/* 获得当前值 */
byte = bitoffset >> 3;
byteval = ((uint8_t*)o->ptr)[byte];
bit = 7 - (bitoffset & 0x7);
bitval = byteval & (1 bit);
/* 更新值并返回旧值 */
byteval &= ~(1 bit);
byteval |= ((on & 0x1) bit);
((uint8_t*)o->ptr)[byte] = byteval;
// 发送数据修改通知
signalModifiedKey(c,c->db,c->argv[1]);
notifyKeyspaceEvent(NOTIFY_STRING,"setbit",c->argv[1],c->db->id);
server.dirty++;
addReply(c, bitval ? shared.cone : shared.czero);
}
举个栗子1.0
array表示上图中的三个字节位数组。以SETBIT array 10 1为例:


举个栗子2.0
假设目标位数组为1字节长度。执行SETBIT array 12 1,执行如下:



3.4 BITCOUNT
BITCOUNT命令用于统计给定位数组中值为1的二进制位的数量。功能似乎不复杂,但实际上要高效地实现这个命令并不容易,需要用到一些精巧的算法。
统计一个位数组中非0二进制位的数量在数学上被称为"计算汉明重量"。
3.4.1 暴力遍历
实现BITCOUNT命令最简单直接的方法,就是遍历位数组中的每个二进制位,并在遇到值为1的二进制位时将计数器加1。
小数据量还好,大数据量直接PASS!
3.4.2 查表法
对于一个有限集合来说,集合元素的排列方式是有限的,并且对于一个有限长度的位数组来说,它能表示的二进制位排列也是有限的。根据这个原理,我们可以创建一个表,表的键为某种排列的位数组,而表的值则是相应位数组中值为1的二进制位的数量。
对于8位长的位数组来说,我们可以创建下表,通过这个表格我们可以一次从位数组中读入8位,然后根据这8位的值进行查表,直接知道这个值包含了多少个1。

可惜,查表法耗内存呀!
3.4.3 二进制位统计算法:variable-precision SWAR
目前已知效率最好的通用算法为variable-precision SWAR算法,该算法通过一系列位移和位运算操作,可以在常数时间(这就很牛逼了??)内计算多个字节的汉明重量,并且不需要使用任何额外的内存。
SWAR算法代码如下所示:
uint32_t swar(uint32_t i) {
// 5的二进制:0101
i = (i & 0x55555555) + ((i >> 1) & 0x55555555);
// 3的二进制:0011
i = (i & 0x33333333) + ((i >> 2) & 0x33333333);
i = (i & 0x0F0F0F0F) + ((i >> 4) & 0x0F0F0F0F);
i = (i*(0x01010101) >> 24);
return i;
i = i - ((i >> 1) & 0x55555555);
i = (i & 0x33333333) + ((i >> 2) & 0x33333333);
return (((i + (i >> 4)) & 0x0F0F0F0F) * 0x01010101) >> 24;
}
是不是看不懂,这啥啥啥!

下面描述一下这几步都干了啥:
步骤一计算出的值i的二进制表示可以按每两个二进制位为一组进行分组,各组的十进制表示就是该组的1的数量;
步骤二计算出的值i的二进制表示可以按每四个二进制位为一组进行分组,各组的十进制表示就是该组的1的数量;
步骤三计算出的值i的二进制表示可以按每八个二进制位为一组进行分组,各组的十进制表示就是该组的1的数量;
步骤四的i*0x01010101语句计算出bitarray中1的数量并记录在二进制位的最高八位,而>>24语句则通过右移运算,将bitarray的汉明重量移动到最低八位,得出的结果就是bitarray的汉明重量。
举个栗子
对于调用swar(0xFBB4080B),步骤一将计算出值0xA6640406,这个值表的每两个二进制位的十进制表示记录了0xFBB4080B每两个二进制位的汉明重量。


步骤二将计算出值0x43310103,这个值表的每四个二进制位的十进制表示记录了0xFBB4080B每四个二进制位的汉明重量。
.png)
步骤三将计算出值0x7040103,这个值表的每八个二进制位的十进制表示记录了0xFBB4080B每八个二进制位的汉明重量。


步骤四首先计算0x7040103 * 0x01010101 = 0xF080403,将汉明重量聚集到二进制位的最高八位。


之后计算0xF080403 >> 24,将汉明重量移动到低八位,得到最终值0x1111,即十进制15。
如果您是Java程序员,可以去看看Integer.bitCount方法,也是基于SWAR算法的思想哦!
大家也可以看看StackFlow上大神对它的讲解:[How does this algorithm to count the number of set bits in a 32-bit integer work?](https://stackoverflow.com/questions/22081738/how-does-this-algorithm-to-count-the-number-of-set-bits-in-a-32-bit-integer-work)

3.4.4 源码分析
Redis 中通过调用redisPopcount方法统计汉明重量,源码如下所示:
long long redisPopcount(void *s, long count) {
long long bits = 0;
unsigned char *p = s;
uint32_t *p4;
// 为查表法准备的表
static const unsigned char bitsinbyte[256] = {0,1,1,2,1,2,2,3,1,2,2,3,2,3,3,4,1,2,2,3,2,3,3,4,2,3,3,4,3,4,4,5,1,2,2,3,2,3,3,4,2,3,3,4,3,4,4,5,2,3,3,4,3,4,4,5,3,4,4,5,4,5,5,6,1,2,2,3,2,3,3,4,2,3,3,4,3,4,4,5,2,3,3,4,3,4,4,5,3,4,4,5,4,5,5,6,2,3,3,4,3,4,4,5,3,4,4,5,4,5,5,6,3,4,4,5,4,5,5,6,4,5,5,6,5,6,6,7,1,2,2,3,2,3,3,4,2,3,3,4,3,4,4,5,2,3,3,4,3,4,4,5,3,4,4,5,4,5,5,6,2,3,3,4,3,4,4,5,3,4,4,5,4,5,5,6,3,4,4,5,4,5,5,6,4,5,5,6,5,6,6,7,2,3,3,4,3,4,4,5,3,4,4,5,4,5,5,6,3,4,4,5,4,5,5,6,4,5,5,6,5,6,6,7,3,4,4,5,4,5,5,6,4,5,5,6,5,6,6,7,4,5,5,6,5,6,6,7,5,6,6,7,6,7,7,8};
// CPU一次性读取8个字节,如果4字节跨了两个8字节,需要读取两次才行
// 所以考虑4字节对齐,只需读取一次就可以读取完毕
while((unsigned long)p & 3 && count) {
bits += bitsinbyte[*p++];
count--;
}
// 一次性处理28字节,单独看一个aux就容易理解了,其实就是SWAR算法
// uint32_t:4字节
p4 = (uint32_t*)p;
while(count>=28) {
uint32_t aux1, aux2, aux3, aux4, aux5, aux6, aux7;
aux1 = *p4++;// 一次性读取4字节
aux2 = *p4++;
aux3 = *p4++;
aux4 = *p4++;
aux5 = *p4++;
aux6 = *p4++;
aux7 = *p4++;
count -= 28;// 共处理了4*7=28个字节,所以count需要减去28
aux1 = aux1 - ((aux1 >> 1) & 0x55555555);
aux1 = (aux1 & 0x33333333) + ((aux1 >> 2) & 0x33333333);
aux2 = aux2 - ((aux2 >> 1) & 0x55555555);
aux2 = (aux2 & 0x33333333) + ((aux2 >> 2) & 0x33333333);
aux3 = aux3 - ((aux3 >> 1) & 0x55555555);
aux3 = (aux3 & 0x33333333) + ((aux3 >> 2) & 0x33333333);
aux4 = aux4 - ((aux4 >> 1) & 0x55555555);
aux4 = (aux4 & 0x33333333) + ((aux4 >> 2) & 0x33333333);
aux5 = aux5 - ((aux5 >> 1) & 0x55555555);
aux5 = (aux5 & 0x33333333) + ((aux5 >> 2) & 0x33333333);
aux6 = aux6 - ((aux6 >> 1) & 0x55555555);
aux6 = (aux6 & 0x33333333) + ((aux6 >> 2) & 0x33333333);
aux7 = aux7 - ((aux7 >> 1) & 0x55555555);
aux7 = (aux7 & 0x33333333) + ((aux7 >> 2) & 0x33333333);
bits += ((((aux1 + (aux1 >> 4)) & 0x0F0F0F0F) +
((aux2 + (aux2 >> 4)) & 0x0F0F0F0F) +
((aux3 + (aux3 >> 4)) & 0x0F0F0F0F) +
((aux4 + (aux4 >> 4)) & 0x0F0F0F0F) +
((aux5 + (aux5 >> 4)) & 0x0F0F0F0F) +
((aux6 + (aux6 >> 4)) & 0x0F0F0F0F) +
((aux7 + (aux7 >> 4)) & 0x0F0F0F0F))* 0x01010101) >> 24;
}
/* 剩余的不足28字节,使用查表法统计 */
p = (unsigned char*)p4;
while(count--) bits += bitsinbyte[*p++];
return bits;
}
不难发现 Redis 中同时运用了查表法和SWAR算法完成BITCOUNT功能。
4.面试题:40亿QQ号去重
据说这是腾讯三面的面试题,回答出来了就可以拿OFFER了?~
如果没有1GB的内存限制,我们可以使用排序和Set完成这个算法:
- 排序:① 首先将40亿个QQ号进行排序;② 从小到大遍历,跳过重复元素只取第一个元素。
- Set:将40亿个QQ号统统放进Set集合中,自动完成去重,Perfect?
这样回答是要GG的节奏呀!
对40亿个QQ号进行排序需要多少时间?这个存储了40亿QQ号的数组容量已经超过1GB了,同理Set集合存储这么多的QQ号也导致内存超限了。
BitMap去重
**这不巧了么~我们可以使用刚刚学的BITMAP来去重呀!**一个字节可以记录8个数是否存在(类似于计数排序),将QQ号对应的offset的值设置为1表示此数存在,遍历完40亿个QQ号后直接统计BITMAP上值为1的offset即可完成QQ号的去重。
如果是对40亿个QQ号进行排序也是可以用位图完成的哦~一样的思想?
5.位图实战
既然我们深入了解了BITMAP,那不进行个实战项目可说不过去呀!
我们使用BITMAP实现GITHUB中统计每天提交次数的这个小功能,基于SpringBoot+Echarts实现?


如果是记录登录状态我们可以很方便的使用0和1记录,如果是记录提交次数就显得BITMAP无用了,没关系,我们可以使用一个字节来记录提交次数,只是在业务上需要处理好十进制和二进制直接的转换而已。
生成模拟数据
public void genTestData() { public ListString> getPushData() { 这里敖丙觉得可以直接将所有的bit统统返回,在前端进行分割处理 script type="text/javascript"> 大功告成,我们实现了一个简单的提交次数展示图,没GitHub的漂亮,请原谅我的审美? 源码仓库:https://gitee.com/catwings/bitmap-demo 在前文《面试杀手锏:Redis源码之SDS》一文中各位大佬们讨论广泛,有提出新点子的,有提出疑问所在的,敖丙都认真进行了思考?,确实发现了一些BUG,我的锅。 在这里我将对这些大佬的问题进行一一解(dao)答(qian),也算是一种完善吧! 大佬说的应该是sdsHdrSize方法吧!不过准确的描述应该是根据不同的type确定对应的数据结构,而type的确定就是比大小啦~ static inline char sdsReqType(size_t string_size) { sdsHdrSize的源码如下所示: static inline int sdsHdrSize(char type) { 通过位运算type&SDS_TYPE_MASK选择对应的数据结构,确实和子网划分有点意思都是和一个MASK做位运算嘛~ 这问题就比较致命了。因为在文章中分析错了,想简单了,我也很迷脑子怎么抽了~ 根据官网我们可以确定的是SDS最大容量就是512MB,这是毋庸置疑的。 敖丙深入源码发现t_string.c中有checkStringLength这个方法,这就是我们需要的证据呀~ /*----------------------------------------------------------------------------- 以append命令为例,不难发现如果是SDS类型则会校验长度是否超限: void appendCommand(redisClient *c) {
if(redisUtils.isExist(CommonConstant.KEY)){
return;
}
// 获取当前年的总天数
int days = getDays();
for (int i = 0; i days; i++) {
int random = ThreadLocalRandom.current().nextInt(64);
// 生成随机数表示每天的PR次数
String binaryString = Integer.toBinaryString(random);
if (binaryString.length() 8) {
// 填充0
if(binaryString.length() == 0){binaryString = "00000000";}
else if(binaryString.length() == 1){binaryString = "0000000"+binaryString;}
else if(binaryString.length() == 2){binaryString = "000000"+binaryString;}
else if(binaryString.length() == 3){binaryString = "00000"+binaryString;}
else if(binaryString.length() == 4){binaryString = "0000"+binaryString;}
else if(binaryString.length() == 5){binaryString = "000"+binaryString;}
else if(binaryString.length() == 6){binaryString = "00"+binaryString;}
else if(binaryString.length() == 7){binaryString = "0"+binaryString;}
}
char[] chars = binaryString.toCharArray();
for (int j = 0; j chars.length; j++) {
// 设置BitMap
redisUtils.setBit(CommonConstant.KEY,i*8+j,chars[j]);
}
}
}
/**
* 获取当前年的总天数
* @return days 总天数
*/
private int getDays(){
Calendar calOne = Calendar.getInstance();
int year = calOne.get(Calendar.YEAR);
System.out.println(year);
Calendar calTwo = new GregorianCalendar(year, 11, 31);
return calTwo.get(Calendar.DAY_OF_YEAR);
}获取数据
ListString> res = new ArrayList>(366);
// 没有数据就先造数据
genTestData();
int days = getDays();
for(long i=0;idays;i++){
StringBuilder sb = new StringBuilder();
for (int j = 0; j 8; j++) {
String bit = redisUtils.getBit(CommonConstant.KEY, i * 8 + j);
sb.append(bit);
}
// 直接返回二进制串,前端转换为十进制
res.add(sb.toString());
}
return res;
}前端渲染
var chartDom = document.getElementById('main');
var myChart = echarts.init(chartDom);
var option;
function getVirtulData(year) {
var date = +echarts.number.parseDate(year + '-01-01');
var end = +echarts.number.parseDate(+year + 1 + '-01-01');
var dayTime = 3600 * 24 * 1000;
var data = [];
$.ajax({
"url":'http://localhost:8080/test/getPushData',
"async":false, // ajax同步获取
success:function (res){
for (let time = date,k=0; time end && k res.data.length; time += dayTime,k++) {
data.push([
echarts.format.formatTime('yyyy-MM-dd', time),
parseInt(res.data[k],2)//客户端完成进制转换,不放在服务端完成
]);
}
}
})
return data;
}
option = {
title: {
top: 30,
left: 'left',
text: 'BitMap Demo'
},
tooltip: {},
visualMap: {
min: 0,
max: 32,
type: 'piecewise',
orient: 'horizontal',
left: 'right',
top: 220,
pieces: [
{min: 0, max: 0,label:"less"},
{min: 1, max: 10,label:" "},
{min: 1, max: 20,label:" "},
{min: 21, max: 40,label:" "},
{min: 41, max: 64,label:"more"},
],
inRange: {
color: [ '#EAEDF0', '#9AE9A8', '#41C363', '#31A14E', '#206D38' ],//颜色设置
colorAlpha: 0.9,//透明度
}
},
calendar: {
top: 120,
left: 30,
right: 30,
cellSize: 13,
range: '2022',
splitLine: { show: false },//不展示边线
itemStyle: {
borderWidth: 0.5
},
yearLabel: { show: false }
},
series: {
type: 'heatmap',
coordinateSystem: 'calendar',
data: getVirtulData('2022')
}
};
option && myChart.setOption(option);
/script>
6.前文大讨论
sdsHdrSize

if (string_size 15)
// #define SDS_TYPE_5 0
return SDS_TYPE_5;
if (string_size 18)
// #define SDS_TYPE_8 1
return SDS_TYPE_8;
if (string_size 116)
// #define SDS_TYPE_16 2
return SDS_TYPE_16;
#if (LONG_MAX == LLONG_MAX)
if (string_size 1ll32)
// #define SDS_TYPE_32 3
return SDS_TYPE_32;
// #define SDS_TYPE_64 4
return SDS_TYPE_64;
#else
return SDS_TYPE_32;
#endif
}
// #define SDS_TYPE_MASK 7,二进制为0000 0111
switch(type&SDS_TYPE_MASK) {
// #define SDS_TYPE_5 0
case SDS_TYPE_5:
return sizeof(struct sdshdr5);
// #define SDS_TYPE_8 1
case SDS_TYPE_8:
return sizeof(struct sdshdr8);
// #define SDS_TYPE_16 2
case SDS_TYPE_16:
return sizeof(struct sdshdr16);
// #define SDS_TYPE_32 3
case SDS_TYPE_32:
return sizeof(struct sdshdr32);
// #define SDS_TYPE_64 4
case SDS_TYPE_64:
return sizeof(struct sdshdr64);
}
return 0;
}SDS 最长就是512MB呢~


* String Commands
*----------------------------------------------------------------------------*/
static int checkStringLength(redisClient *c, long long size) {
if (size > 512*1024*1024) {
addReplyError(c,"string exceeds maximum allowed size (512MB)");
return REDIS_ERR;
}
return REDIS_OK;
}
size_t totlen;
robj *o, *append;
o = lookupKeyWrite(c->db,c->argv[1]);
if (o == NULL) {
/* Create the key */
c->argv[2] = tryObjectEncoding(c->argv[2]);
dbAdd(c->db,c->argv[1],c->argv[2]);
incrRefCount(c->argv[2]);
totlen = stringObjectLen(c->argv[2]);
} else {
/* Key exists, check type */
if (checkType(c,o,REDIS_STRING))
return;
/* "append" is an argument, so always an sds */
append = c->argv[2];
totlen = stringObjectLen(o)+sdslen(append->ptr);
// 检查字符串长度
if (checkStringLength(c,totlen) != REDIS_OK)
return;
/* Append the value */
o = dbUnshareStringValue(c->db,c->argv[1],o);
o->ptr = sdscatlen(o->ptr,append->ptr,sdslen(append->ptr));
totlen = sdslen(o->ptr);
}
signalModifiedKey(c->db,c->argv[1]);
notifyKeyspaceEvent(REDIS_NOTIFY_STRING,"append",c->argv[1],c->db->id);
server.dirty++;
addReplyLongLong(c,totlen);
}二进制安全

SDS 中只是使用部分 C语言字符串函数,如果目标函数确实受\0的影响,那SDS也无法避免,那我们不用即可。兼容并不意味着全部都要使用。
文中关于redis的知识介绍,希望对你的学习有所帮助!若是受益匪浅,那就动动鼠标收藏这篇《面试杀手锏:Redis源码之BitMap》文章吧,也可关注golang学习网公众号了解相关技术文章。
Redis消息队列发展历程
- 上一篇
- Redis消息队列发展历程
- 下一篇
- 这可能是最中肯的 Redis 使用规范了!
-
- 数据库 · Redis | 2小时前 |
- Redis7.0Functions替代Lua脚本指南
- 281浏览 收藏
-
- 数据库 · Redis | 3小时前 |
- Redis误配allkeys处理:快速改回volatile恢复数据
- 232浏览 收藏
-
- 数据库 · Redis | 3小时前 |
- RedisLua状态机实现全解析
- 224浏览 收藏
-
- 数据库 · Redis | 7小时前 |
- SpringBoot优雅操作RedisHash,序列化配置指南
- 439浏览 收藏
-
- 数据库 · Redis | 8小时前 |
- Redis6.0多线程优化导入方法
- 406浏览 收藏
-
- 数据库 · Redis | 9小时前 |
- Redis缓存穿透解决方案详解
- 229浏览 收藏
-
- 数据库 · Redis | 9小时前 |
- Redis持久化线程调优技巧
- 463浏览 收藏
-
- 数据库 · Redis | 11小时前 |
- Redis Lua脚本调试与日志记录方法
- 479浏览 收藏
-
- 数据库 · Redis | 16小时前 |
- Redis集群数据过期淘汰怎么查?INFO keyspace监控方法
- 191浏览 收藏
-
- 数据库 · Redis | 1天前 |
- Redis缓存预热不足怎么解决
- 445浏览 收藏
-
- 数据库 · Redis | 1天前 |
- Spring Boot配置Redis主从读写分离技巧
- 161浏览 收藏
-
- 数据库 · Redis | 1天前 |
- Redis缓存击穿解决方案与锁优化建议
- 353浏览 收藏
-
- 前端进阶之JavaScript设计模式
- 设计模式是开发人员在软件开发过程中面临一般问题时的解决方案,代表了最佳的实践。本课程的主打内容包括JS常见设计模式以及具体应用场景,打造一站式知识长龙服务,适合有JS基础的同学学习。
- 543次学习
-
- GO语言核心编程课程
- 本课程采用真实案例,全面具体可落地,从理论到实践,一步一步将GO核心编程技术、编程思想、底层实现融会贯通,使学习者贴近时代脉搏,做IT互联网时代的弄潮儿。
- 516次学习
-
- 简单聊聊mysql8与网络通信
- 如有问题加微信:Le-studyg;在课程中,我们将首先介绍MySQL8的新特性,包括性能优化、安全增强、新数据类型等,帮助学生快速熟悉MySQL8的最新功能。接着,我们将深入解析MySQL的网络通信机制,包括协议、连接管理、数据传输等,让
- 500次学习
-
- JavaScript正则表达式基础与实战
- 在任何一门编程语言中,正则表达式,都是一项重要的知识,它提供了高效的字符串匹配与捕获机制,可以极大的简化程序设计。
- 487次学习
-
- 从零制作响应式网站—Grid布局
- 本系列教程将展示从零制作一个假想的网络科技公司官网,分为导航,轮播,关于我们,成功案例,服务流程,团队介绍,数据部分,公司动态,底部信息等内容区块。网站整体采用CSSGrid布局,支持响应式,有流畅过渡和展现动画。
- 485次学习
-
- ChatExcel酷表
- ChatExcel酷表是由北京大学团队打造的Excel聊天机器人,用自然语言操控表格,简化数据处理,告别繁琐操作,提升工作效率!适用于学生、上班族及政府人员。
- 5698次使用
-
- Any绘本
- 探索Any绘本(anypicturebook.com/zh),一款开源免费的AI绘本创作工具,基于Google Gemini与Flux AI模型,让您轻松创作个性化绘本。适用于家庭、教育、创作等多种场景,零门槛,高自由度,技术透明,本地可控。
- 6112次使用
-
- 可赞AI
- 可赞AI,AI驱动的办公可视化智能工具,助您轻松实现文本与可视化元素高效转化。无论是智能文档生成、多格式文本解析,还是一键生成专业图表、脑图、知识卡片,可赞AI都能让信息处理更清晰高效。覆盖数据汇报、会议纪要、内容营销等全场景,大幅提升办公效率,降低专业门槛,是您提升工作效率的得力助手。
- 5943次使用
-
- 星月写作
- 星月写作是国内首款聚焦中文网络小说创作的AI辅助工具,解决网文作者从构思到变现的全流程痛点。AI扫榜、专属模板、全链路适配,助力新人快速上手,资深作者效率倍增。
- 7893次使用
-
- MagicLight
- MagicLight.ai是全球首款叙事驱动型AI动画视频创作平台,专注于解决从故事想法到完整动画的全流程痛点。它通过自研AI模型,保障角色、风格、场景高度一致性,让零动画经验者也能高效产出专业级叙事内容。广泛适用于独立创作者、动画工作室、教育机构及企业营销,助您轻松实现创意落地与商业化。
- 6330次使用
-
- 分享Redis高可用架构设计实践
- 2023-01-24 286浏览
-
- Go与Redis实现分布式互斥锁和红锁
- 2022-12-22 117浏览
-
- Redis的各项功能解决了哪些问题?
- 2023-02-18 185浏览
-
- Go+Redis实现延迟队列实操
- 2023-02-23 426浏览
-
- 分享 echo-framework 项目基础框架
- 2023-01-11 134浏览


