Linux 驱动开发——Socket CAN模型
来到golang学习网的大家,相信都是编程学习爱好者,希望在这里学习文章相关编程知识。下面本篇文章就来带大家聊聊《Linux 驱动开发——Socket CAN模型》,介绍一下,希望对大家的知识积累有所帮助,助力实战开发!
1. 控制器局域网协议 (CAN)
CAN是指控制器局域网(Controller Area Network)协议。它最初由德国电气公司博世在1986年开发,主要应用于汽车通信系统。如今,CAN通信协议已成为ISO国际标准化的串行通信协议之一。根据不同的网络和距离需求,CAN协议可以配置不同的速度,最高可达1MBit/s。整个CAN协议被划分为三个层次,对应于ISO模型的不同部分,具体如图1.1所示:
-
CAN对象层 (The Object Layer)
这一层是CAN协议的最高层,负责定义通信的对象及其属性。它决定了数据在网络中的结构和组织方式。
-
CAN传输层 (The Transfer Layer)
传输层位于协议的中间层,承担着数据传输的责任。它负责确保数据的可靠传输,并处理错误检测和纠正,以保证通信的稳定性和准确性。
-
CAN物理层 (The Physical Layer)
物理层是CAN协议的最底层,它定义了数据在网络中的传输方式和电气特性。这一层面向硬件,负责实际的信号传输和接收。

图1.1
<code>对象层和传输层包括所有由ISO/OSI模型定义的数据链路层的服务和功能。 </code>
1.1 对象层的作用范围包括:
(1)查找被发送的报文。
(2)确定由实际要使用的传输层接收哪一个报文。
(3)为应用层相关硬件提供接口。
1.2 传输层的作用主要:
(1)传送规则,也就是控制帧结构、执行仲裁、错误检测、出错标定、故障界定。
(2)总线上什么时候开始发送新报文及什么时候开始接收报文均在传输层里确定。
(3)位定时的一些普通功能也可以看作是传输层的一部分。
(4)传输层的修改是受到限制的。
1.3 物理层的作用:
<code>在不同节点之间根据所有的电气属性进行位信息的实际传输。当然,同一网络内,物理层对于所有的节点必须是相同的。尽管如此,在选择物理层方面还是很自由的。 </code>
2. Linux下Socket CAN驱动模型
<code>Linux下Socket CAN驱动属于网络设备的一部分。Linux下Socket CAN分层模型见图2.1: </code>

图2.1
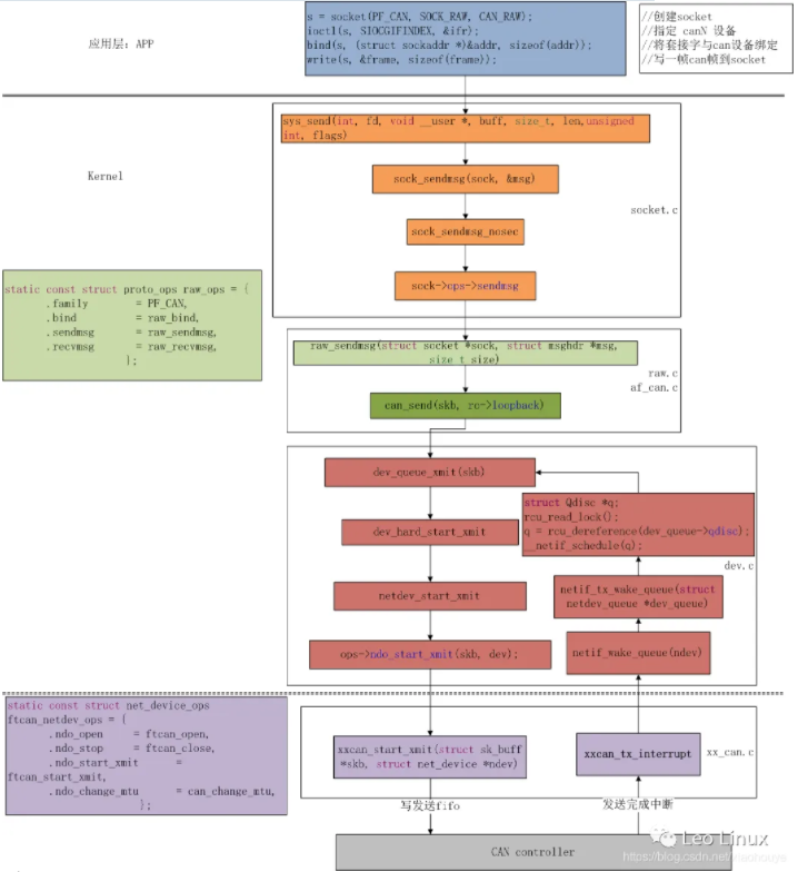
Linux下Socket CAN的驱动模型见图2.2:

图2.2
3. Socket CAN驱动框架的重要数据结构
3.1 struct net_device_ops结构体

struct net_device_ops定义了网络设备的操作方法,.ndo_open开启网络设备的操作,.ndo_stop停止网络设备,.ndo_start_xmit发送网络数据,.ndo_change_mtu网络设备一次最大传输单元。
3.2 struct can_frame 结构体

其中can_id表示can frame的id,can_dlc表示can frame数据的长度,data[CAN_MAX_DLEN]表示携带的数据。
3.3 struct platform_driver 结构体

其中probe是驱动初始化函数入口,初始化本地结构体,remove是驱动卸载函数入口。
4. Linux下NAPI机制
CAN协议所对应的ISO模型见图1.1:linux下网络数据接收机制NAPI:混合使用中断与轮询,而不使用纯粹的中断事件驱动模型。这样就提高了系统的性能,当设备产生一个数据接收中断后,新机制的软中断处理函数就会轮询设备的入口队列,直到入口队列中没有数据了,再开启中断。NAPI数据接收的流程为:
a、接收中断来临
b、关闭接收中断
c、以轮询方式接收所有数据包直到收空
d、开启接收中断
NAPI驱动程序各部分的调用关系见图4.1:

图4.1
5. 数据发送接收流程
Linux下Socket CAN在用户空间提供socket接口,在内核空间实现CAN Frame协议,并协同CAN控制器驱动控制CAN控制器的驱动,实现CAN通信。
5.1 发送流程

图5.1
5.2 接收流程

今天带大家了解了的相关知识,希望对你有所帮助;关于文章的技术知识我们会一点点深入介绍,欢迎大家关注golang学习网公众号,一起学习编程~
Win10系统怎么连接共享打印机 Win10系统连接共享打印机教程
- 上一篇
- Win10系统怎么连接共享打印机 Win10系统连接共享打印机教程
- 下一篇
- 景旺电子:Q4稼动率比Q3略升,覆铜板、铜、金盐等原材料价格目前企稳
-
- 文章 · linux | 12分钟前 | Linux
- Git Reflog恢复误删分支详解
- 409浏览 收藏
-
- 文章 · linux | 13分钟前 |
- Linux修改主机名方法_永久更改hostname技巧
- 382浏览 收藏
-
- 文章 · linux | 46分钟前 | Linux
- Linux查看进程内存页大小及HugePages配置详解
- 217浏览 收藏
-
- 文章 · linux | 3小时前 |
- Linux使用diff对比文件差异思路
- 406浏览 收藏
-
- 文章 · linux | 5小时前 |
- Linux永久设置环境变量方法:export与profile详解
- 195浏览 收藏
-
- 文章 · linux | 9小时前 |
- Linux查看开启端口方法_nmap扫描本机指南
- 187浏览 收藏
-
- 文章 · linux | 10小时前 | Linux
- Linux自建RustDesk服务端教程详解
- 207浏览 收藏
-
- 文章 · linux | 10小时前 |
- Linux ps命令查看进程详解
- 474浏览 收藏
-
- 文章 · linux | 11小时前 |
- Linux查看网卡流量方法及实时监控工具
- 402浏览 收藏
-
- 文章 · linux | 20小时前 | Linux
- Linux下Nginx配置AIO实现高性能读写优化
- 380浏览 收藏
-
- 文章 · linux | 22小时前 | Linux
- Linux安装Composer教程详解
- 193浏览 收藏
-
- 文章 · linux | 22小时前 | Linux
- Linux实时负载查看与top命令使用技巧
- 143浏览 收藏
-
- 前端进阶之JavaScript设计模式
- 设计模式是开发人员在软件开发过程中面临一般问题时的解决方案,代表了最佳的实践。本课程的主打内容包括JS常见设计模式以及具体应用场景,打造一站式知识长龙服务,适合有JS基础的同学学习。
- 543次学习
-
- GO语言核心编程课程
- 本课程采用真实案例,全面具体可落地,从理论到实践,一步一步将GO核心编程技术、编程思想、底层实现融会贯通,使学习者贴近时代脉搏,做IT互联网时代的弄潮儿。
- 516次学习
-
- 简单聊聊mysql8与网络通信
- 如有问题加微信:Le-studyg;在课程中,我们将首先介绍MySQL8的新特性,包括性能优化、安全增强、新数据类型等,帮助学生快速熟悉MySQL8的最新功能。接着,我们将深入解析MySQL的网络通信机制,包括协议、连接管理、数据传输等,让
- 500次学习
-
- JavaScript正则表达式基础与实战
- 在任何一门编程语言中,正则表达式,都是一项重要的知识,它提供了高效的字符串匹配与捕获机制,可以极大的简化程序设计。
- 487次学习
-
- 从零制作响应式网站—Grid布局
- 本系列教程将展示从零制作一个假想的网络科技公司官网,分为导航,轮播,关于我们,成功案例,服务流程,团队介绍,数据部分,公司动态,底部信息等内容区块。网站整体采用CSSGrid布局,支持响应式,有流畅过渡和展现动画。
- 485次学习
-
- ChatExcel酷表
- ChatExcel酷表是由北京大学团队打造的Excel聊天机器人,用自然语言操控表格,简化数据处理,告别繁琐操作,提升工作效率!适用于学生、上班族及政府人员。
- 4516次使用
-
- Any绘本
- 探索Any绘本(anypicturebook.com/zh),一款开源免费的AI绘本创作工具,基于Google Gemini与Flux AI模型,让您轻松创作个性化绘本。适用于家庭、教育、创作等多种场景,零门槛,高自由度,技术透明,本地可控。
- 4866次使用
-
- 可赞AI
- 可赞AI,AI驱动的办公可视化智能工具,助您轻松实现文本与可视化元素高效转化。无论是智能文档生成、多格式文本解析,还是一键生成专业图表、脑图、知识卡片,可赞AI都能让信息处理更清晰高效。覆盖数据汇报、会议纪要、内容营销等全场景,大幅提升办公效率,降低专业门槛,是您提升工作效率的得力助手。
- 4743次使用
-
- 星月写作
- 星月写作是国内首款聚焦中文网络小说创作的AI辅助工具,解决网文作者从构思到变现的全流程痛点。AI扫榜、专属模板、全链路适配,助力新人快速上手,资深作者效率倍增。
- 6601次使用
-
- MagicLight
- MagicLight.ai是全球首款叙事驱动型AI动画视频创作平台,专注于解决从故事想法到完整动画的全流程痛点。它通过自研AI模型,保障角色、风格、场景高度一致性,让零动画经验者也能高效产出专业级叙事内容。广泛适用于独立创作者、动画工作室、教育机构及企业营销,助您轻松实现创意落地与商业化。
- 5104次使用
-
- 命令行工具:应对Linux服务器安全挑战的利器
- 2023-10-04 501浏览
-
- 如何使用Docker进行容器的水平伸缩和负载均衡
- 2023-11-07 501浏览
-
- linux .profile的作用是什么
- 2024-04-07 501浏览
-
- 如何解决s权限位引发postfix及crontab异常
- 2024-11-21 501浏览
-
- 如何通过脚本自动化Linux上的K8S安装
- 2025-02-17 501浏览

