简化远程访问:与pinggy在线托管comfyui
小伙伴们对文章编程感兴趣吗?是否正在学习相关知识点?如果是,那么本文《简化远程访问:与pinggy在线托管comfyui》,就很适合你,本篇文章讲解的知识点主要包括。在之后的文章中也会多多分享相关知识点,希望对大家的知识积累有所帮助!
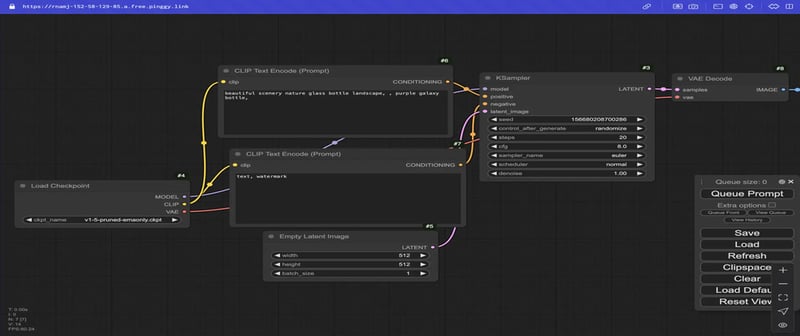
comfyui是一种局部和便携式界面,通常用于使用稳定扩散之类的模型生成ai生成的艺术。与远程客户或队友合作时,您可能需要在线共享此本地托管的接口。 pinggy是一项隧道服务,通过提供公共链接以安全地访问您的设置,从而简单。
摘要:
共享comfyui的步骤:
- >
- 创建一个隧道:使用pinggy为您的本地comfyui创建安全的公共链接。
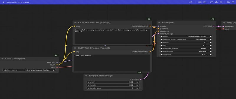
comfyui是一种用于ai生成的图像创建的开源界面,具有稳定扩散之类的模型。它易于使用,允许用户在本地托管项目,使其成为开发人员,研究人员和与生成ai的艺术家的最爱。
什么是pinggy?
pinggy is a tool similar to ngrok that lets you securely share your local network with the internet.它易于使用,不需要复杂的配置,非常适合远程访问本地应用程序或接口。
prerequisites
a running instance of comfyui.
- pinggy帐户(可选但建议定制域)。 基本命令行知识。
- > 步骤1:在本地运行comfyui
- 如果comfyui尚未运行,请按照以下步骤进行设置:
克隆comfyui存储库:
git clone https://github.com/comfyui/comfyui.git cd comfyui
-
>安装依赖项:
pip install -r requirements.txt
-
启动comfyui:
python3 main.py
-
comfyui通常会在
上运行。
http://localhost:8188步骤2:使用pinggy
创建隧道
>使您的本地comfyui在线访问,请使用pinggy:
打开终端并输入:
ssh -p 443 -R0:localhost:8188 a.pinggy.io
- >
- 如果提示,请输入令牌或按enter。
理解命令 -
ssh -p 443:建立与pinggy'sserver的安全连接。
a.pinggy.io:将命令引导到pinggy的服务器。
- pinggy会产生一个公共网址,看起来像:
- >
>
http://fakqxzqrohxxx.a.pinggy.linkpinggy提供了其他功能来保护和控制隧道:
1。自定义域:
>使用您的个性化域以更轻松的访问。
端口冲突:确保ssh命令端口与端口comfyui使用(默认为8188)。
>防火墙限制:检查网络的防火墙是否阻止了隧道连接。如果需要,请允许ssh连接。
- >找不到命令:确保安装ssh。它已预安装在macos和linux上,但可能需要在windows上安装。
> - 结论:
pinggy可以通过internet安全地牢固地共享您的comfyui接口,从而使协作变得更加容易,没有复杂的配置。通过设置pinggy隧道,无论他们身在何处,您都可以可靠,安全地为客户和同事提供ai生成的艺术项目的访问。
今天关于《简化远程访问:与pinggy在线托管comfyui》的内容介绍就到此结束,如果有什么疑问或者建议,可以在golang学习网公众号下多多回复交流;文中若有不正之处,也希望回复留言以告知!
认证的加密货币恢复专业人员“见Saclux Comptech Specialst
- 上一篇
- 认证的加密货币恢复专业人员“见Saclux Comptech Specialst
- 下一篇
- 下载免费的网站主题
-
- 文章 · 前端 | 6小时前 |
- HTML5播放RTSP帧率低优化方法
- 264浏览 收藏
-
- 文章 · 前端 | 6小时前 |
- CSS平滑滚动实现方法详解
- 112浏览 收藏
-
- 文章 · 前端 | 6小时前 |
- Bootstrap图标不显示?检查CSS和字体跨域问题
- 202浏览 收藏
-
- 文章 · 前端 | 6小时前 |
- 闭包缓存优化递归效率技巧
- 138浏览 收藏
-
- 文章 · 前端 | 7小时前 |
- jQuery冲突解决技巧分享
- 108浏览 收藏
-
- 文章 · 前端 | 7小时前 |
- JavaScript闭包怎么用?闭包实际应用有哪些
- 384浏览 收藏
-
- 文章 · 前端 | 7小时前 |
- Svelte内置CSS,组件作用域自动隔离
- 268浏览 收藏
-
- 文章 · 前端 | 7小时前 |
- AbortSignal.timeout用法及超时控制详解
- 418浏览 收藏
-
- 文章 · 前端 | 7小时前 |
- Webpack配置CSS加载器教程
- 336浏览 收藏
-
- 文章 · 前端 | 7小时前 |
- JS模块化演进:从IIFE到ES6的变革
- 106浏览 收藏
-
- 文章 · 前端 | 7小时前 | html
- 设置背景图片缩放,使用background-size属性
- 193浏览 收藏
-
- 文章 · 前端 | 7小时前 |
- JavaScript编译原理与Babel插件教程
- 278浏览 收藏
-
- 前端进阶之JavaScript设计模式
- 设计模式是开发人员在软件开发过程中面临一般问题时的解决方案,代表了最佳的实践。本课程的主打内容包括JS常见设计模式以及具体应用场景,打造一站式知识长龙服务,适合有JS基础的同学学习。
- 543次学习
-
- GO语言核心编程课程
- 本课程采用真实案例,全面具体可落地,从理论到实践,一步一步将GO核心编程技术、编程思想、底层实现融会贯通,使学习者贴近时代脉搏,做IT互联网时代的弄潮儿。
- 516次学习
-
- 简单聊聊mysql8与网络通信
- 如有问题加微信:Le-studyg;在课程中,我们将首先介绍MySQL8的新特性,包括性能优化、安全增强、新数据类型等,帮助学生快速熟悉MySQL8的最新功能。接着,我们将深入解析MySQL的网络通信机制,包括协议、连接管理、数据传输等,让
- 500次学习
-
- JavaScript正则表达式基础与实战
- 在任何一门编程语言中,正则表达式,都是一项重要的知识,它提供了高效的字符串匹配与捕获机制,可以极大的简化程序设计。
- 487次学习
-
- 从零制作响应式网站—Grid布局
- 本系列教程将展示从零制作一个假想的网络科技公司官网,分为导航,轮播,关于我们,成功案例,服务流程,团队介绍,数据部分,公司动态,底部信息等内容区块。网站整体采用CSSGrid布局,支持响应式,有流畅过渡和展现动画。
- 485次学习
-
- ChatExcel酷表
- ChatExcel酷表是由北京大学团队打造的Excel聊天机器人,用自然语言操控表格,简化数据处理,告别繁琐操作,提升工作效率!适用于学生、上班族及政府人员。
- 5872次使用
-
- Any绘本
- 探索Any绘本(anypicturebook.com/zh),一款开源免费的AI绘本创作工具,基于Google Gemini与Flux AI模型,让您轻松创作个性化绘本。适用于家庭、教育、创作等多种场景,零门槛,高自由度,技术透明,本地可控。
- 6308次使用
-
- 可赞AI
- 可赞AI,AI驱动的办公可视化智能工具,助您轻松实现文本与可视化元素高效转化。无论是智能文档生成、多格式文本解析,还是一键生成专业图表、脑图、知识卡片,可赞AI都能让信息处理更清晰高效。覆盖数据汇报、会议纪要、内容营销等全场景,大幅提升办公效率,降低专业门槛,是您提升工作效率的得力助手。
- 6113次使用
-
- 星月写作
- 星月写作是国内首款聚焦中文网络小说创作的AI辅助工具,解决网文作者从构思到变现的全流程痛点。AI扫榜、专属模板、全链路适配,助力新人快速上手,资深作者效率倍增。
- 8082次使用
-
- MagicLight
- MagicLight.ai是全球首款叙事驱动型AI动画视频创作平台,专注于解决从故事想法到完整动画的全流程痛点。它通过自研AI模型,保障角色、风格、场景高度一致性,让零动画经验者也能高效产出专业级叙事内容。广泛适用于独立创作者、动画工作室、教育机构及企业营销,助您轻松实现创意落地与商业化。
- 6510次使用
-
- JavaScript函数定义及示例详解
- 2025-05-11 502浏览
-
- 优化用户界面体验的秘密武器:CSS开发项目经验大揭秘
- 2023-11-03 501浏览
-
- 使用微信小程序实现图片轮播特效
- 2023-11-21 501浏览
-
- 解析sessionStorage的存储能力与限制
- 2024-01-11 501浏览
-
- 探索冒泡活动对于团队合作的推动力
- 2024-01-13 501浏览

