选择dbForge Studio for MySQL的十大理由
知识点掌握了,还需要不断练习才能熟练运用。下面golang学习网给大家带来一个数据库开发实战,手把手教大家学习《选择dbForge Studio for MySQL的十大理由》,在实现功能的过程中也带大家重新温习相关知识点,温故而知新,回头看看说不定又有不一样的感悟!
dbForge Studioor MySQL是一个在Windows平台被广泛使用的MySQL客户端,它能够使MySQL开发人员和管理人员在一个方便的环境中与他人一起完成创建和执行查询,开发和调试MySQL程序,自动化管理MySQL数据库对象等工作。
点击下载dbForge Studioor MySQL最新试用版
dbForge Studioor MySQL是用于MySQL和MariaDB数据库开发,管理和管理的通用GUI工具。它在2019年获得了DBTA读者选择奖,并在2020年被评为IT管理产品50强。
当前,Devart的MySQL dbForge Studio是全球最受欢迎的解决方案之一。在分析了数百个用户的反馈后,我们定义了对客户有意义的最重要的优势。让我们看看dbForge Studioor MySQL用户经常引用最便捷有效的选项:
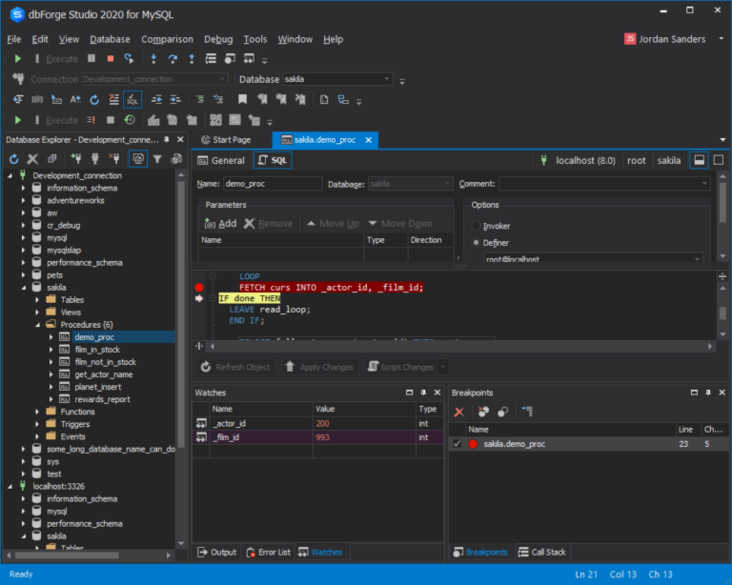
1. MySQL调试器
存储过程和触发器的绝佳内置调试器。
在代码编辑器中,您可以设置断点,逐步或完整地执行过程,并在每次迭代中监视变量的值和查询执行的结果。

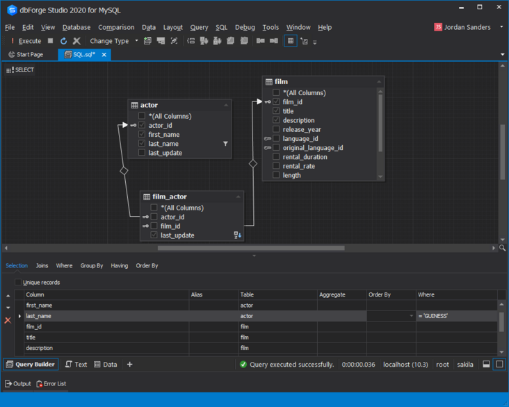
2. 查询生成器
立即使用数据库,您只需要在工作区上放置必要的实体,设置它们之间的关系,然后编辑字段参数即可。您可以从可视编辑器中唤起任何数据库元素,无论是表字段还是存储过程。当数据库准备就绪时,这可能非常方便,但是您需要快速查找和编辑其元素之一。

3. 查询探查器
在查询分析器功能有助于在MySQL跟踪,重新创建,并解决问题。该工具使您可以分析查询的性能,识别生产力瓶颈,并通过优化占用大量时间和资源的查询来消除它们。

4. 数据和架构比较
这些功能强大的解决方案可轻松应对从生产环境到测试或开发环境的数据迁移,并允许在一个方便易用的界面中实现数据库架构更改的完美同步。

5. SQL代码完成和格式化
dbForge Studio for MySQL提供了强大的代码突出显示,语法补全和代码格式化功能。您可以创建和保存代码片段以备后用-将会根据您键入的内容来建议它们。代码格式化配置文件使您可以使代码保持一致并达到要求的标准。

6.高级数据导入/导出
这些工具对于用外部源数据填充数据库以及在系统之间迁移数据至关重要。借助直观的导出向导,您可以选择必要的行和列,从各种数据可视化类型中进行选择,并将数据导出为多种受支持的格式之一,包括Text,MS Excel,MS Excel 2007,Google表格,MS Access,XML,CSV,DBF,ODBC,JSON。

7.能够同时连接到多个不同的服务器
除了直接连接,您还可以通过SSL,SSH或HTTP建立隧道连接。轻松浏览连接树将使您能够添加和删除连接以及对其进行更改。

8.完整的数据库用户管理和特权管理选项
使用Security Manager,您可以快速轻松地创建和删除用户帐户,更改其设置以及管理访问权限。图形用户界面通过在命令行中键入单调代码来授予对数据库安全保存的完全控制权。使用“安全管理器”窗口的五个选项卡,您可以瞬间查看帐户参数。

9.备份向导,允许计划数据库备份
配置有关如何备份数据库并生成备份查询以供以后使用的确切详细信息。或者,您可以使用命令行界面通过Windows Scheduler安排备份过程。

10.存储会话状态
当您关闭IDE时,将保存工作会话的状态,因此下次打开它时,所有选项卡都将被恢复而不会丢失信息。

目前,适用于MySQL的dbForge Studio为35,000多个满意的用户提供服务,并面向更多用户。用 如果您正在寻找可提供多种功能的智能MySQL工具,dbForge Studio for MySQL一定是你最佳的选择。您还将获得专门的客户支持人员的专业帮助。享受全球使用和信赖的产品,这些产品受到《财富》 100强公司的青睐,其中包括雀巢,美国银行和宝马以及众多知名企业和个人。点击下载使用[免费试用版]
到这里,我们也就讲完了《选择dbForge Studio for MySQL的十大理由》的内容了。个人认为,基础知识的学习和巩固,是为了更好的将其运用到项目中,欢迎关注golang学习网公众号,带你了解更多关于mysql的知识点!
mysql优化相关知识
- 上一篇
- mysql优化相关知识
- 下一篇
- Java前景如何?成为一名月入过万的Java工程师有多难?
-
- 数据库 · MySQL | 1星期前 |
- MySQL常用存储引擎及InnoDB与MyISAM对比分析
- 184浏览 收藏
-
- 数据库 · MySQL | 2星期前 |
- MySQL连接池配置与优化方法
- 147浏览 收藏
-
- 数据库 · MySQL | 2星期前 |
- MySQL内存优化技巧与参数设置解析
- 295浏览 收藏
-
- 数据库 · MySQL | 2星期前 |
- 主键外键关系解析与作用详解
- 413浏览 收藏
-
- 数据库 · MySQL | 2星期前 |
- MySQL数据库备份与安全方案详解
- 175浏览 收藏
-
- 数据库 · MySQL | 3星期前 |
- MySQL增删改查语法速查表大全
- 174浏览 收藏
-
- 数据库 · MySQL | 4星期前 |
- MySQLupdate语句使用详解
- 120浏览 收藏
-
- 数据库 · MySQL | 1个月前 |
- MySQL数据库创建与字符集设置教程
- 404浏览 收藏
-
- 数据库 · MySQL | 1个月前 |
- MySQL基础命令速查:增删改查全攻略
- 427浏览 收藏
-
- 数据库 · MySQL | 1个月前 |
- MySQL优化Join查询的技巧与策略解析
- 351浏览 收藏
-
- 数据库 · MySQL | 1个月前 |
- MySQL常用数据类型有哪些及如何选择
- 156浏览 收藏
-
- 数据库 · MySQL | 1个月前 |
- MySQL增删改查语法速查手册
- 405浏览 收藏
-
- 前端进阶之JavaScript设计模式
- 设计模式是开发人员在软件开发过程中面临一般问题时的解决方案,代表了最佳的实践。本课程的主打内容包括JS常见设计模式以及具体应用场景,打造一站式知识长龙服务,适合有JS基础的同学学习。
- 543次学习
-
- GO语言核心编程课程
- 本课程采用真实案例,全面具体可落地,从理论到实践,一步一步将GO核心编程技术、编程思想、底层实现融会贯通,使学习者贴近时代脉搏,做IT互联网时代的弄潮儿。
- 516次学习
-
- 简单聊聊mysql8与网络通信
- 如有问题加微信:Le-studyg;在课程中,我们将首先介绍MySQL8的新特性,包括性能优化、安全增强、新数据类型等,帮助学生快速熟悉MySQL8的最新功能。接着,我们将深入解析MySQL的网络通信机制,包括协议、连接管理、数据传输等,让
- 500次学习
-
- JavaScript正则表达式基础与实战
- 在任何一门编程语言中,正则表达式,都是一项重要的知识,它提供了高效的字符串匹配与捕获机制,可以极大的简化程序设计。
- 487次学习
-
- 从零制作响应式网站—Grid布局
- 本系列教程将展示从零制作一个假想的网络科技公司官网,分为导航,轮播,关于我们,成功案例,服务流程,团队介绍,数据部分,公司动态,底部信息等内容区块。网站整体采用CSSGrid布局,支持响应式,有流畅过渡和展现动画。
- 485次学习
-
- ChatExcel酷表
- ChatExcel酷表是由北京大学团队打造的Excel聊天机器人,用自然语言操控表格,简化数据处理,告别繁琐操作,提升工作效率!适用于学生、上班族及政府人员。
- 4216次使用
-
- Any绘本
- 探索Any绘本(anypicturebook.com/zh),一款开源免费的AI绘本创作工具,基于Google Gemini与Flux AI模型,让您轻松创作个性化绘本。适用于家庭、教育、创作等多种场景,零门槛,高自由度,技术透明,本地可控。
- 4574次使用
-
- 可赞AI
- 可赞AI,AI驱动的办公可视化智能工具,助您轻松实现文本与可视化元素高效转化。无论是智能文档生成、多格式文本解析,还是一键生成专业图表、脑图、知识卡片,可赞AI都能让信息处理更清晰高效。覆盖数据汇报、会议纪要、内容营销等全场景,大幅提升办公效率,降低专业门槛,是您提升工作效率的得力助手。
- 4455次使用
-
- 星月写作
- 星月写作是国内首款聚焦中文网络小说创作的AI辅助工具,解决网文作者从构思到变现的全流程痛点。AI扫榜、专属模板、全链路适配,助力新人快速上手,资深作者效率倍增。
- 6104次使用
-
- MagicLight
- MagicLight.ai是全球首款叙事驱动型AI动画视频创作平台,专注于解决从故事想法到完整动画的全流程痛点。它通过自研AI模型,保障角色、风格、场景高度一致性,让零动画经验者也能高效产出专业级叙事内容。广泛适用于独立创作者、动画工作室、教育机构及企业营销,助您轻松实现创意落地与商业化。
- 4821次使用
-
- golang MySQL实现对数据库表存储获取操作示例
- 2022-12-22 499浏览
-
- 搞一个自娱自乐的博客(二) 架构搭建
- 2023-02-16 244浏览
-
- B-Tree、B+Tree以及B-link Tree
- 2023-01-19 235浏览
-
- mysql面试题
- 2023-01-17 157浏览
-
- MySQL数据表简单查询
- 2023-01-10 101浏览

