拯救你的混乱电脑,Windows必备卸载神器
最近有粉丝反映需要清理Windows笔记本,却苦于找不到好用的清理软件。今天我要推荐一款名为Total Uninstall的强大程序卸载工具。它不仅能彻底卸载电脑上的软件,还能删除所有相关文件、注册表项和设置,避免系统混乱和性能下降。在卸载前,Total Uninstall会创建系统还原点,确保安全。此外,它还提供详细的程序管理功能,帮助用户更好地管理电脑上的软件。
最近有个粉丝和我说,需要清理一下它的windows的吃灰笔记本,但是苦于没有好用的清理软件,今天我就来分享一个
Total Uninstall是一款强大的程序卸载工具,它可以帮助用户彻底卸载电脑上的软件。这款工具的主要优势在于能够分析计算机上安装的软件和应用程序,并在卸载过程中移除所有相关的文件、注册表项和设置,而不仅仅是删除主程序。
为什么要使用Total Uninstall呢?在卸载软件时,常规的卸载方法可能会遗留一些文件和注册表项,这可能会导致系统混乱,甚至降低电脑的性能。使用Total Uninstall,可以确保所有相关的元素都被彻底删除,避免了这种情况。
在实施卸载前,Total Uninstall会先创建一个系统还原点,这样如果卸载过程中出现问题,用户可以轻松地将系统恢复到卸载前的状态。此外,它还具有一个强大的程序管理器,可以显示安装在电脑上的所有程序,并提供详细的信息,包括程序大小、安装日期以及更改历史等。

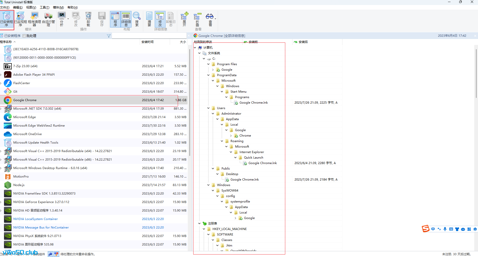
可以看到它会自动检测我们当前电脑的已经安装程序。然后当你选中一个程序后,它会把这个程序相关的安装路径,各种相关的存储路径全部列举出来,甚至还包括注册表。
你也可以在这里看到你电脑上的自动启动的程序和定时任务,你也可以新建或者删除他们。

,包括安装时间,安装历史,发布商等
支持批量操作
当然说到底它也是一个卸载工具,这里我以卸载OneDrive为例子,卸载它。它会先创建一个系统还原点,这样如果卸载过程中出现问题,用户可以轻松地将系统恢复到卸载前的状态。接着按照提示,可以让我们选择删除的粒度,最终就删除完毕,页面会显示删除的详情。如下图:




总的来说,Total Uninstall是一款实用的工具,能够帮助用户更好地管理电脑上的程序,并确保软件卸载的干净彻底。 如果你实在找不到资源地址,我已经为你准备好了!资源地址:https://wwjz.lanzoul.com/iF6Ma144s0fi密码:1uz0
如果您觉得这篇文章对你有帮助,不妨给我点个赞,这将是我继续分享优质内容的动力
今天带大家了解了的相关知识,希望对你有所帮助;关于文章的技术知识我们会一点点深入介绍,欢迎大家关注golang学习网公众号,一起学习编程~
PHP函数节流实现技巧与方法
- 上一篇
- PHP函数节流实现技巧与方法
- 下一篇
- PHP超全局变量详解与实用技巧
-
- 文章 · 软件教程 | 3分钟前 |
- 汽水音乐的歌词怎么滚动显示_汽水音乐歌词滚动效果设置教程
- 479浏览 收藏
-
- 文章 · 软件教程 | 5分钟前 |
- 豆瓣怎么加入本地租房小组_豆瓣加入城市租房小组方法
- 318浏览 收藏
-
- 文章 · 软件教程 | 9分钟前 |
- 如何用PS动作批量为图片添加日期和时间戳?
- 121浏览 收藏
-
- 文章 · 软件教程 | 11分钟前 |
- win11怎么使用chkdsk修复硬盘 Win11命令行检查和修复磁盘错误
- 218浏览 收藏
-
- 文章 · 软件教程 | 11分钟前 |
- 光遇2.26蜡烛位置速览
- 182浏览 收藏
-
- 文章 · 软件教程 | 19分钟前 |
- 王者荣耀体验服资格怎么申请 加入测试服优先玩新英雄指南
- 487浏览 收藏
-
- 文章 · 软件教程 | 20分钟前 |
- photoshop图片加文字_photoshop在图片上添加文字方法
- 474浏览 收藏
-
- 文章 · 软件教程 | 22分钟前 | 极兔快递单号查询
- 极兔快递短信通知的单号在哪找_极兔快递短信查单号位置解析【技巧】
- 293浏览 收藏
-
- 文章 · 软件教程 | 23分钟前 |
- 如何在Windows中修改用户账户权限 将标准用户更改为管理员方法
- 458浏览 收藏
-
- 文章 · 软件教程 | 25分钟前 |
- Win10怎么强制格式化U盘_Win10解决磁盘被写保护【指南】
- 121浏览 收藏
-
- 文章 · 软件教程 | 29分钟前 |
- Windows10任务计划程序服务不可用怎么修复_Windows10任务计划服务修复方法
- 159浏览 收藏
-
- 文章 · 软件教程 | 31分钟前 |
- Win11怎么设置安卓子系统WSA内存_Windows11修改WSA配置文件优化性能
- 343浏览 收藏
-
- 前端进阶之JavaScript设计模式
- 设计模式是开发人员在软件开发过程中面临一般问题时的解决方案,代表了最佳的实践。本课程的主打内容包括JS常见设计模式以及具体应用场景,打造一站式知识长龙服务,适合有JS基础的同学学习。
- 543次学习
-
- GO语言核心编程课程
- 本课程采用真实案例,全面具体可落地,从理论到实践,一步一步将GO核心编程技术、编程思想、底层实现融会贯通,使学习者贴近时代脉搏,做IT互联网时代的弄潮儿。
- 516次学习
-
- 简单聊聊mysql8与网络通信
- 如有问题加微信:Le-studyg;在课程中,我们将首先介绍MySQL8的新特性,包括性能优化、安全增强、新数据类型等,帮助学生快速熟悉MySQL8的最新功能。接着,我们将深入解析MySQL的网络通信机制,包括协议、连接管理、数据传输等,让
- 500次学习
-
- JavaScript正则表达式基础与实战
- 在任何一门编程语言中,正则表达式,都是一项重要的知识,它提供了高效的字符串匹配与捕获机制,可以极大的简化程序设计。
- 487次学习
-
- 从零制作响应式网站—Grid布局
- 本系列教程将展示从零制作一个假想的网络科技公司官网,分为导航,轮播,关于我们,成功案例,服务流程,团队介绍,数据部分,公司动态,底部信息等内容区块。网站整体采用CSSGrid布局,支持响应式,有流畅过渡和展现动画。
- 485次学习
-
- ChatExcel酷表
- ChatExcel酷表是由北京大学团队打造的Excel聊天机器人,用自然语言操控表格,简化数据处理,告别繁琐操作,提升工作效率!适用于学生、上班族及政府人员。
- 4465次使用
-
- Any绘本
- 探索Any绘本(anypicturebook.com/zh),一款开源免费的AI绘本创作工具,基于Google Gemini与Flux AI模型,让您轻松创作个性化绘本。适用于家庭、教育、创作等多种场景,零门槛,高自由度,技术透明,本地可控。
- 4810次使用
-
- 可赞AI
- 可赞AI,AI驱动的办公可视化智能工具,助您轻松实现文本与可视化元素高效转化。无论是智能文档生成、多格式文本解析,还是一键生成专业图表、脑图、知识卡片,可赞AI都能让信息处理更清晰高效。覆盖数据汇报、会议纪要、内容营销等全场景,大幅提升办公效率,降低专业门槛,是您提升工作效率的得力助手。
- 4690次使用
-
- 星月写作
- 星月写作是国内首款聚焦中文网络小说创作的AI辅助工具,解决网文作者从构思到变现的全流程痛点。AI扫榜、专属模板、全链路适配,助力新人快速上手,资深作者效率倍增。
- 6485次使用
-
- MagicLight
- MagicLight.ai是全球首款叙事驱动型AI动画视频创作平台,专注于解决从故事想法到完整动画的全流程痛点。它通过自研AI模型,保障角色、风格、场景高度一致性,让零动画经验者也能高效产出专业级叙事内容。广泛适用于独立创作者、动画工作室、教育机构及企业营销,助您轻松实现创意落地与商业化。
- 5061次使用
-
- pe系统下载好如何重装的具体教程
- 2023-05-01 501浏览
-
- qq游戏大厅怎么开启蓝钻提醒功能-qq游戏大厅开启蓝钻提醒功能教程
- 2023-04-29 501浏览
-
- 吉吉影音怎样播放网络视频 吉吉影音播放网络视频的操作步骤
- 2023-04-09 501浏览
-
- 腾讯会议怎么使用电脑音频 腾讯会议播放电脑音频的方法
- 2023-04-04 501浏览
-
- PPT制作图片滚动效果的简单方法
- 2023-04-26 501浏览

