ComfyUI新手攻略:从零开始学、下、用
ComfyUI是一款基于StableDiffusion的开源AI绘图工具,具有简洁的界面和高效的工作流程。通过支持多种第三方插件,ComfyUI能够提升图像生成效率和创作体验。本文将详细介绍ComfyUI的简介、下载方法、工作流程以及学习资源,帮助零基础用户快速上手。
ComfyUI是一款基于StableDiffusion的AI绘图工具,界面简洁且工作流程高效。它兼容多种第三方插件,有助于提升图像生成效率和创作体验。
以下内容将从ComfyUI简介、下载方式、工作流程、学习资料等方面展开讲解,文中包含相关安装包文件!

一、简介
ComfyUI是一款开源的图形界面工具,其主要目标是简化其他AI工具如Stable Diffusion的操作过程。
ComfyUI对运行环境的显存需求较低,同时具备快速启动和高效生成的特点。
由于ComfyUI的开放性和设计灵活性,它已不仅限于图片生成与处理,还能用于声音及视频的生成与处理。
ComfyUI采用可视化方式构建工作流程,使用户能够自行调整和配置模型参数。
二、特性
1.易于部署 用户只需从官方网站下载ComfyUI并解压后即可启动运行。
2.直观易用 ComfyUI提供了一个拖拽式的用户界面,无须编程知识也能迅速上手。 界面通过节点和连线的形式,将用户的构思转化为适用于特定功能场景的工作流程,仅需简单的鼠标拖拽与设置即可完成。
3.模块化 ComfyUI允许用户在工作台上自由组合并扩展模块,从而快速搭建和应用工作流程。
4.灵活性 ComfyUI支持多种输入输出格式,便于与其他工具集成。此外,它还支持自定义插件与脚本,以满足更高级别的需求。
5.社区支持 作为开源项目,ComfyUI拥有庞大的开源社区,这意味着我们可以获取丰富的资源,并轻松获得帮助。
6.工作流管理 ComfyUI的新版本内置了工作流管理功能,使得我们可以轻松管理和编辑多个工作流文件。
7.高级功能 ComfyUI与Stable Diffusion类似,在生成PNG图片时会插入工作流元数据,因此可以直接导入工作流图片。
三、相关资源
ComfyUI插件资源库:https://github.com/ , 输入comfyui搜索
国外社区:
社区峰会:
国内社区:
四、下载安装
工作流:
模型下载:
国内:魔搭社区、https://www.liblib.art/
国外:抱抱脸、https://civitai.com/
一键安装包:
注:对于只想简单操作的朋友来说,使用一键安装包是最便捷的方法。
夸克网盘:https://pan.quark.cn/s/cc3deb36b40d
百度网盘:https://pan.baidu.com/s/15qeo3JPW7u188xdFyEJ\_ug?pwd=8hmg
安装、启动
官网建议安装7z压缩软件,因为官网提供的包以及秋叶包都是7z格式。
对于希望学习和使用ComfyUI的朋友来说,最好安装7z。当然还需要安装python和git。
python:大多数使用3.10版本,访问https://www.python.org/downloads/,下载该大版本下的最新版本,例如:3.10.13;
注:安装git是为了下载插件时使用git命令;安装python是为了让本机能够运行python应用(许多依赖包的安装也依赖于python的pip、pip3)。
例如,下载夸克网盘的安装包后解压,得到如下的文件

双击该批处理脚本启动ComfyUI:

启动后ComfyUI会默认提供一套文生图的工作流。
文件目录
1.插件目录

ComfyUI默认会自带一些插件,方便用户使用。例如:启动后右侧的那个功能区就是插件——ComfyUI-Manager。
我们可以使用ComfyUI-Manager来帮助我们下载和安装插件,也可以手动将插件放入此目录。
2.模型目录


我们使用ComfyUI-Manager下载的大模型文件或者手动下载的大模型文件,都会分类存放在models底下的文件夹内。
不过需要注意的是,该models文件夹会占用较多电脑磁盘空间(因为大模型文件非常庞大,随着工作的进行可能需要更多的大模型文件),所以ComfyUI需要放置在空间较大的硬盘分区。
3.工作间目录

会存储到硬盘上,如:

想要修改工作间目录,可以在这里修改

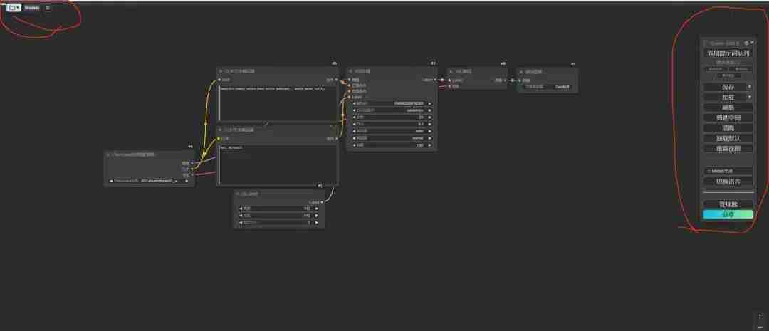
五、页面功能介绍

1.右侧功能面板
主要包括插件、模型下载、工作流加载保存、清除、工作流执行、系统资源实时监控等功能。
"添加提示词队列":点击该按钮会执行当前工作流,使用Ctrl键+回车键也可以; "保存":保存当前工作流; "加载":从电脑硬盘上导入工作流; "重刷新":刷新当前工作流等; "清除":清除当前页面中的所有节点; "加载默认":加载默认工作流; "管理器":(重点)该功能用于安装插件、下载大模型等;
2.快捷键

:点击该文件夹图标可以调出工作间页面;
:点击加号可以新建一个工作流;
工作流名称:就是上面中文文字那些,点击可以改名字,再保存;
:可以查看模型列表页面;
:工作流文件下载、保存、另存为、撤销保存、版本控制等;
3.左侧工作间
工作流列表,可以删除工作流、新建、导入工作流等;

4.右下角清除
可以在执行完工作流后清理结果区 失败怎么办?
- 233浏览 收藏
-
- 科技周边 · 人工智能 | 2小时前 |
- 龙虾openclaw对接支付宝AI付开发文档 接口调用示例【深度】
- 295浏览 收藏
-
- 科技周边 · 人工智能 | 3小时前 |
- WorkBuddy 安装失败?可能是由于系统版本过低
- 118浏览 收藏
-
- 科技周边 · 人工智能 | 3小时前 |
- DeepSeek V4逻辑推理变弱_模型版本回退与提示词优化【降智】
- 363浏览 收藏
-
- 科技周边 · 人工智能 | 3小时前 |
- WorkBuddy欠费停服如何快速恢复_补缴欠款与资源自动释放风险
- 162浏览 收藏
-
- 科技周边 · 人工智能 | 3小时前 |
- ChatGPT如何生成测试数据 ChatGPT仿真数据创建指南
- 455浏览 收藏
-
- 科技周边 · 人工智能 | 3小时前 | CodeGeeX CodeGeeX如何生成Python代码完整教程
- CodeGeeX怎么写Python异常处理代码_CodeGeeX辅助构建健壮程序逻辑【异常处理】
- 133浏览 收藏
-
- 科技周边 · 人工智能 | 3小时前 |
- 可灵AI恐怖悬疑风格_惊悚氛围画面的光影与音效设置
- 101浏览 收藏
-
- 科技周边 · 人工智能 | 3小时前 | 哩布哩布AI
- 哩布哩布AI怎么使用角色扮演聊天_哩布哩布AI智能对话功能实战
- 128浏览 收藏
-
- 前端进阶之JavaScript设计模式
- 设计模式是开发人员在软件开发过程中面临一般问题时的解决方案,代表了最佳的实践。本课程的主打内容包括JS常见设计模式以及具体应用场景,打造一站式知识长龙服务,适合有JS基础的同学学习。
- 543次学习
-
- GO语言核心编程课程
- 本课程采用真实案例,全面具体可落地,从理论到实践,一步一步将GO核心编程技术、编程思想、底层实现融会贯通,使学习者贴近时代脉搏,做IT互联网时代的弄潮儿。
- 516次学习
-
- 简单聊聊mysql8与网络通信
- 如有问题加微信:Le-studyg;在课程中,我们将首先介绍MySQL8的新特性,包括性能优化、安全增强、新数据类型等,帮助学生快速熟悉MySQL8的最新功能。接着,我们将深入解析MySQL的网络通信机制,包括协议、连接管理、数据传输等,让
- 500次学习
-
- JavaScript正则表达式基础与实战
- 在任何一门编程语言中,正则表达式,都是一项重要的知识,它提供了高效的字符串匹配与捕获机制,可以极大的简化程序设计。
- 487次学习
-
- 从零制作响应式网站—Grid布局
- 本系列教程将展示从零制作一个假想的网络科技公司官网,分为导航,轮播,关于我们,成功案例,服务流程,团队介绍,数据部分,公司动态,底部信息等内容区块。网站整体采用CSSGrid布局,支持响应式,有流畅过渡和展现动画。
- 485次学习
-
- ChatExcel酷表
- ChatExcel酷表是由北京大学团队打造的Excel聊天机器人,用自然语言操控表格,简化数据处理,告别繁琐操作,提升工作效率!适用于学生、上班族及政府人员。
- 4455次使用
-
- Any绘本
- 探索Any绘本(anypicturebook.com/zh),一款开源免费的AI绘本创作工具,基于Google Gemini与Flux AI模型,让您轻松创作个性化绘本。适用于家庭、教育、创作等多种场景,零门槛,高自由度,技术透明,本地可控。
- 4805次使用
-
- 可赞AI
- 可赞AI,AI驱动的办公可视化智能工具,助您轻松实现文本与可视化元素高效转化。无论是智能文档生成、多格式文本解析,还是一键生成专业图表、脑图、知识卡片,可赞AI都能让信息处理更清晰高效。覆盖数据汇报、会议纪要、内容营销等全场景,大幅提升办公效率,降低专业门槛,是您提升工作效率的得力助手。
- 4684次使用
-
- 星月写作
- 星月写作是国内首款聚焦中文网络小说创作的AI辅助工具,解决网文作者从构思到变现的全流程痛点。AI扫榜、专属模板、全链路适配,助力新人快速上手,资深作者效率倍增。
- 6477次使用
-
- MagicLight
- MagicLight.ai是全球首款叙事驱动型AI动画视频创作平台,专注于解决从故事想法到完整动画的全流程痛点。它通过自研AI模型,保障角色、风格、场景高度一致性,让零动画经验者也能高效产出专业级叙事内容。广泛适用于独立创作者、动画工作室、教育机构及企业营销,助您轻松实现创意落地与商业化。
- 5057次使用
-
- GPT-4王者加冕!读图做题性能炸天,凭自己就能考上斯坦福
- 2023-04-25 501浏览
-
- 单块V100训练模型提速72倍!尤洋团队新成果获AAAI 2023杰出论文奖
- 2023-04-24 501浏览
-
- ChatGPT 真的会接管世界吗?
- 2023-04-13 501浏览
-
- VR的终极形态是「假眼」?Neuralink前联合创始人掏出新产品:科学之眼!
- 2023-04-30 501浏览
-
- 实现实时制造可视性优势有哪些?
- 2023-04-15 501浏览

