win10笔记本快速设置移动热点详细教程
2025-06-08 23:36:24
0浏览
收藏
还在为Win10笔记本无法连接手机热点而烦恼吗?本文为你提供超简单的解决方案!除了常见的WiFi功能,笔记本连接手机热点也是一种便捷的上网方式。面对Win10系统下无法开启或连接手机热点的问题,本文将手把手教你如何设置。通过简单的设备管理器操作,启用被禁用的网络适配器,轻松解决热点连接难题。即使问题依旧,我们还提供逐一启用网络相关程序的备选方案。告别网络困扰,让你的Win10笔记本畅快连接手机热点!
我们的笔记本除了最常见的WiFi功能外,有时还会通过连接手机创建的热点来上网。然而,有些用户可能会遇到无法连接手机热点的问题。接下来就为大家介绍一种在Windows 10系统下设置手机热点的方法,让我们一起来看看吧。
Windows 10笔记本设置手机热点的方法:
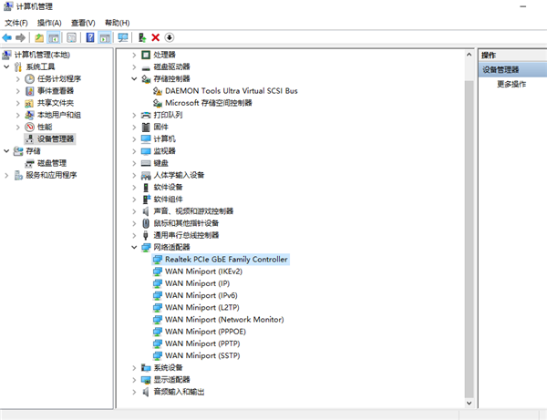
- 如果遇到无法设置热点或无法打开热点的情况,请右键点击“此电脑”,然后选择“管理”。

- 进入计算机管理界面后,向下滚动找到“设备管理器”,并双击它。

- 在设备管理器中找到“网络适配器”,这里会列出所有的网络驱动和相关程序。如果某个设备显示为“已禁用”,只需右键点击并选择“启用”即可。

- 如果上述操作仍不能解决问题,可以尝试逐一启用所有网络相关的程序。不过,像我的情况一样,如果一切正常,则无需进行此步骤。

- 完成上述步骤后,你会发现手机热点已经可以正常使用了。

以上就是关于Windows 10笔记本无法打开手机热点的解决方案,希望对大家有所帮助。
好了,本文到此结束,带大家了解了《win10笔记本快速设置移动热点详细教程》,希望本文对你有所帮助!关注golang学习网公众号,给大家分享更多文章知识!
电脑蓝屏死机怎么办?超详细修复教程来啦!
- 上一篇
- 电脑蓝屏死机怎么办?超详细修复教程来啦!
- 下一篇
- 玩了7天Cursor超30小时?手把手教你Agent高效使用技巧
查看更多
最新文章
-
- 文章 · 软件教程 | 4小时前 |
- 途虎养车怎么设置收货地址_途虎商品配送地址管理
- 403浏览 收藏
-
- 文章 · 软件教程 | 4小时前 |
- QQ怎么设置个性签名_QQ历史签名查看与删除
- 321浏览 收藏
-
- 文章 · 软件教程 | 4小时前 |
- 动漫之家个人中心登录教程 轻松管理你的账号与书架同步
- 229浏览 收藏
-
- 文章 · 软件教程 | 5小时前 |
- 汽车之家app如何设置自己所在的城市?汽车之家app切换城市定位【方法】
- 436浏览 收藏
-
- 文章 · 软件教程 | 5小时前 |
- Word表格怎么跨页显示时保持边框完整_Word表格属性设置跨页断行
- 397浏览 收藏
-
- 文章 · 软件教程 | 5小时前 | 动漫资源 妖精动漫
- 妖精动漫资源官网 妖精资源网正版动漫观看网址
- 178浏览 收藏
-
- 文章 · 软件教程 | 5小时前 |
- Win11系统声音有杂音怎么办 Windows11声卡驱动修复教程
- 102浏览 收藏
-
- 文章 · 软件教程 | 5小时前 |
- 中国知网核心期刊入口 知网核心文献检索官网入口
- 249浏览 收藏
-
- 文章 · 软件教程 | 5小时前 |
- excel怎么去掉公式只保留数值_excel将公式结果转换为数值的快捷方法
- 432浏览 收藏
-
- 文章 · 软件教程 | 5小时前 |
- 网易大神逆水寒手游攻略在哪看_网易大神逆水寒攻略查看指南
- 211浏览 收藏
-
- 文章 · 软件教程 | 5小时前 |
- 今日头条可以同时登录几个设备_今日头条多设备登录说明
- 332浏览 收藏
-
- 文章 · 软件教程 | 5小时前 |
- 国家中小学智慧教育平台视频播放失败 课程视频看不了是什么原因
- 289浏览 收藏
查看更多
课程推荐
-
- 前端进阶之JavaScript设计模式
- 设计模式是开发人员在软件开发过程中面临一般问题时的解决方案,代表了最佳的实践。本课程的主打内容包括JS常见设计模式以及具体应用场景,打造一站式知识长龙服务,适合有JS基础的同学学习。
- 543次学习
-
- GO语言核心编程课程
- 本课程采用真实案例,全面具体可落地,从理论到实践,一步一步将GO核心编程技术、编程思想、底层实现融会贯通,使学习者贴近时代脉搏,做IT互联网时代的弄潮儿。
- 516次学习
-
- 简单聊聊mysql8与网络通信
- 如有问题加微信:Le-studyg;在课程中,我们将首先介绍MySQL8的新特性,包括性能优化、安全增强、新数据类型等,帮助学生快速熟悉MySQL8的最新功能。接着,我们将深入解析MySQL的网络通信机制,包括协议、连接管理、数据传输等,让
- 500次学习
-
- JavaScript正则表达式基础与实战
- 在任何一门编程语言中,正则表达式,都是一项重要的知识,它提供了高效的字符串匹配与捕获机制,可以极大的简化程序设计。
- 487次学习
-
- 从零制作响应式网站—Grid布局
- 本系列教程将展示从零制作一个假想的网络科技公司官网,分为导航,轮播,关于我们,成功案例,服务流程,团队介绍,数据部分,公司动态,底部信息等内容区块。网站整体采用CSSGrid布局,支持响应式,有流畅过渡和展现动画。
- 485次学习
查看更多
AI推荐
-
- ChatExcel酷表
- ChatExcel酷表是由北京大学团队打造的Excel聊天机器人,用自然语言操控表格,简化数据处理,告别繁琐操作,提升工作效率!适用于学生、上班族及政府人员。
- 4464次使用
-
- Any绘本
- 探索Any绘本(anypicturebook.com/zh),一款开源免费的AI绘本创作工具,基于Google Gemini与Flux AI模型,让您轻松创作个性化绘本。适用于家庭、教育、创作等多种场景,零门槛,高自由度,技术透明,本地可控。
- 4810次使用
-
- 可赞AI
- 可赞AI,AI驱动的办公可视化智能工具,助您轻松实现文本与可视化元素高效转化。无论是智能文档生成、多格式文本解析,还是一键生成专业图表、脑图、知识卡片,可赞AI都能让信息处理更清晰高效。覆盖数据汇报、会议纪要、内容营销等全场景,大幅提升办公效率,降低专业门槛,是您提升工作效率的得力助手。
- 4690次使用
-
- 星月写作
- 星月写作是国内首款聚焦中文网络小说创作的AI辅助工具,解决网文作者从构思到变现的全流程痛点。AI扫榜、专属模板、全链路适配,助力新人快速上手,资深作者效率倍增。
- 6485次使用
-
- MagicLight
- MagicLight.ai是全球首款叙事驱动型AI动画视频创作平台,专注于解决从故事想法到完整动画的全流程痛点。它通过自研AI模型,保障角色、风格、场景高度一致性,让零动画经验者也能高效产出专业级叙事内容。广泛适用于独立创作者、动画工作室、教育机构及企业营销,助您轻松实现创意落地与商业化。
- 5061次使用
查看更多
相关文章
-
- pe系统下载好如何重装的具体教程
- 2023-05-01 501浏览
-
- qq游戏大厅怎么开启蓝钻提醒功能-qq游戏大厅开启蓝钻提醒功能教程
- 2023-04-29 501浏览
-
- 吉吉影音怎样播放网络视频 吉吉影音播放网络视频的操作步骤
- 2023-04-09 501浏览
-
- 腾讯会议怎么使用电脑音频 腾讯会议播放电脑音频的方法
- 2023-04-04 501浏览
-
- PPT制作图片滚动效果的简单方法
- 2023-04-26 501浏览

