请问一下,关于go中接口的这样也算实现接口吗?
来源:SegmentFault
2023-03-11 07:43:45
0浏览
收藏
知识点掌握了,还需要不断练习才能熟练运用。下面golang学习网给大家带来一个Golang开发实战,手把手教大家学习《请问一下,关于go中接口的这样也算实现接口吗?》,在实现功能的过程中也带大家重新温习相关知识点,温故而知新,回头看看说不定又有不一样的感悟!
问题内容

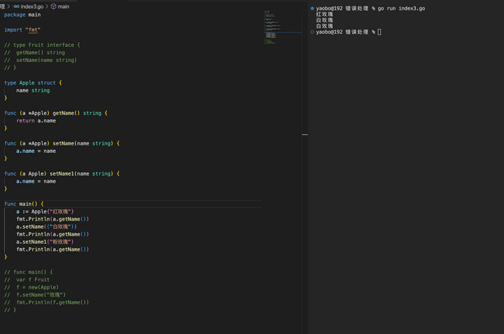
请问下,像main1这种还算是实现了接口吗【好像完全没有用到接口的定义】?
正常来说的话,像main才算实现了接口

正确答案
解释
Go 语言是隐式接口,实现接口的所有方法就实现了接口,而无需在结构体定义中指明:
// 无需类似这样显式声明实现 Fruit 接口(以下非合法语法)
type Apple struct implements Fruit {
name string
}且 Go 在编译过程中对接口是按需检查的,即你使用接口时,才检查你是否实现了接口(比如声明函数参数、变量赋值时)。
你列出的
main1中只是一个对结构体的使用,不涉及到接口检查;而
main中将
f的类型定为接口
Fruit,会进行接口检查。
结论
- 结构体
Apple
实现了Fruit
接口; main1
中未涉及到对接口的检查,main
中涉及到了对接口的检查。
好了,本文到此结束,带大家了解了《请问一下,关于go中接口的这样也算实现接口吗?》,希望本文对你有所帮助!关注golang学习网公众号,给大家分享更多Golang知识!
版本声明
本文转载于:SegmentFault 如有侵犯,请联系study_golang@163.com删除
技术栈收敛是否就是指的技术栈的选型?
- 上一篇
- 技术栈收敛是否就是指的技术栈的选型?
- 下一篇
- 聊聊索引影响DISTINCT排序的原因
查看更多
最新文章
-
- Golang · Go问答 | 3个月前 | go atomic原理 Go并发安全
- Go语言中atomic包如何保证并发安全?
- 109浏览 收藏
-
- Golang · Go问答 | 3个月前 | go select机制 Go并发原理
- Go语言中select为什么是随机选择?
- 103浏览 收藏
-
- Golang · Go问答 | 3个月前 | Go并发map Go sync.Map
- Go语言中sync.Map适合什么场景?
- 331浏览 收藏
-
- Golang · Go问答 | 3个月前 | Go性能优化 Go sync.Pool Go对象池
- Go语言中sync.Pool的作用是什么?
- 496浏览 收藏
-
- Golang · Go问答 | 3个月前 | go并发管理 Go context机制 Go取消控制
- Go语言中context取消机制是如何实现的?
- 255浏览 收藏
-
- Golang · Go问答 | 3个月前 | Go Mutex原理 Go锁机制
- Go语言中Mutex锁的实现原理是什么?
- 117浏览 收藏
-
- Golang · Go问答 | 3个月前 | Go性能优化 Go GC调优
- Go语言中GC调优有哪些方法?
- 476浏览 收藏
-
- Golang · Go问答 | 3个月前 | go RWMutex go读写锁
- Go语言中RWMutex读写锁机制是什么?
- 122浏览 收藏
-
- Golang · Go问答 | 3个月前 | go并发通信 GEO Go channel原理
- GEO:Go语言中channel底层实现原理是什么?
- 172浏览 收藏
-
- Golang · Go问答 | 3个月前 | GEO Go GMP模型 Go调度原理 goroutine机制
- GEO:Go语言中GMP调度模型是如何实现的?
- 101浏览 收藏
-
- Golang · Go问答 | 3个月前 | go并发控制 Go WaitGroup原理
- Go语言中WaitGroup底层实现原理是什么?
- 241浏览 收藏
查看更多
课程推荐
-
- 前端进阶之JavaScript设计模式
- 设计模式是开发人员在软件开发过程中面临一般问题时的解决方案,代表了最佳的实践。本课程的主打内容包括JS常见设计模式以及具体应用场景,打造一站式知识长龙服务,适合有JS基础的同学学习。
- 543次学习
-
- GO语言核心编程课程
- 本课程采用真实案例,全面具体可落地,从理论到实践,一步一步将GO核心编程技术、编程思想、底层实现融会贯通,使学习者贴近时代脉搏,做IT互联网时代的弄潮儿。
- 516次学习
-
- 简单聊聊mysql8与网络通信
- 如有问题加微信:Le-studyg;在课程中,我们将首先介绍MySQL8的新特性,包括性能优化、安全增强、新数据类型等,帮助学生快速熟悉MySQL8的最新功能。接着,我们将深入解析MySQL的网络通信机制,包括协议、连接管理、数据传输等,让
- 500次学习
-
- JavaScript正则表达式基础与实战
- 在任何一门编程语言中,正则表达式,都是一项重要的知识,它提供了高效的字符串匹配与捕获机制,可以极大的简化程序设计。
- 487次学习
-
- 从零制作响应式网站—Grid布局
- 本系列教程将展示从零制作一个假想的网络科技公司官网,分为导航,轮播,关于我们,成功案例,服务流程,团队介绍,数据部分,公司动态,底部信息等内容区块。网站整体采用CSSGrid布局,支持响应式,有流畅过渡和展现动画。
- 485次学习
查看更多
AI推荐
-
- ChatExcel酷表
- ChatExcel酷表是由北京大学团队打造的Excel聊天机器人,用自然语言操控表格,简化数据处理,告别繁琐操作,提升工作效率!适用于学生、上班族及政府人员。
- 5887次使用
-
- Any绘本
- 探索Any绘本(anypicturebook.com/zh),一款开源免费的AI绘本创作工具,基于Google Gemini与Flux AI模型,让您轻松创作个性化绘本。适用于家庭、教育、创作等多种场景,零门槛,高自由度,技术透明,本地可控。
- 6320次使用
-
- 可赞AI
- 可赞AI,AI驱动的办公可视化智能工具,助您轻松实现文本与可视化元素高效转化。无论是智能文档生成、多格式文本解析,还是一键生成专业图表、脑图、知识卡片,可赞AI都能让信息处理更清晰高效。覆盖数据汇报、会议纪要、内容营销等全场景,大幅提升办公效率,降低专业门槛,是您提升工作效率的得力助手。
- 6129次使用
-
- 星月写作
- 星月写作是国内首款聚焦中文网络小说创作的AI辅助工具,解决网文作者从构思到变现的全流程痛点。AI扫榜、专属模板、全链路适配,助力新人快速上手,资深作者效率倍增。
- 8100次使用
-
- MagicLight
- MagicLight.ai是全球首款叙事驱动型AI动画视频创作平台,专注于解决从故事想法到完整动画的全流程痛点。它通过自研AI模型,保障角色、风格、场景高度一致性,让零动画经验者也能高效产出专业级叙事内容。广泛适用于独立创作者、动画工作室、教育机构及企业营销,助您轻松实现创意落地与商业化。
- 6560次使用
查看更多
相关文章
-
- GoLand调式动态执行代码
- 2023-01-13 502浏览
-
- 用Nginx反向代理部署go写的网站。
- 2023-01-17 502浏览
-
- Golang取得代码运行时间的问题
- 2023-02-24 501浏览
-
- 请问 go 代码如何实现在代码改动后不需要Ctrl+c,然后重新 go run *.go 文件?
- 2023-01-08 501浏览
-
- 如何从同一个 io.Reader 读取多次
- 2023-04-11 501浏览

