使用Beyond Compare同步更新版本文件的详细方法
从现在开始,努力学习吧!本文《使用Beyond Compare同步更新版本文件的详细方法》主要讲解了等等相关知识点,我会在golang学习网中持续更新相关的系列文章,欢迎大家关注并积极留言建议。下面就先一起来看一下本篇正文内容吧,希望能帮到你!
如何使用Beyond Compare同步更新版本文件呢,话说不少用户都在咨询这个问题呢?下面就来小编这里看下使用Beyond Compare同步更新版本文件的详细方法吧,需要的朋友可以参考下哦。
使用Beyond Compare同步更新版本文件的详细方法

为了更好地管理文件夹的文件,Beyond Compare(Windows系统)文件对比工具配备了文件夹的同步功能,允许用户在不同文件夹之间对比,并将这些文件夹同步,以便更好地进行文件的归类整理。

图1:文件夹同步功能
一、查看差异
Beyond Compare文件对比工具的“文件同步”功能可供用户同步两个文件夹,具体的操作是,在软件的首页单击“文件夹同步”按钮,并在其功能面板中导入两个需对比的文件夹。

图2:打开文件夹
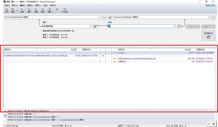
打开文件夹后,我们可在软件的文件差异列表处看到两个文件夹的差异点。从下图示例可以看到,左边的文件夹有一个独有文件,而右边的文件夹则包含了3个独有文件。

图3:对比结果
二、删除多余文件
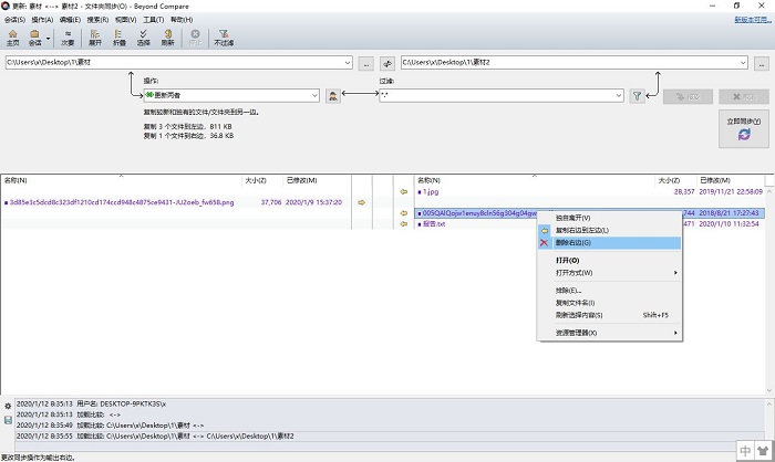
找到两个文件夹的差异点后,我们就可以针对具体的文件进行操作。比如,当我们识别到其中一个文件是多余文件的话,就可以右击选中此文件,并选择其快捷菜单的“删除”选项,删除此多余文件。

图4:删除文件
三、对比文件
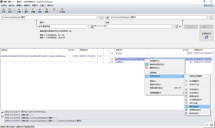
当我们无法确认差异文件是否是重复文件时,就可以右击选中此文件,并在其快捷菜单中选择“打开方式”,使用Beyond Compare文件对比工具的其他文件对比功能来确认文件是否存在重复。

图5:对比具体文件
四、同步设置
最后,我们需要对同步的类型进行具体的设置。比如,当我们选择“更新两者”时,我们就适用于示例图中的规则,即让两个文件夹都保留或复制最新版本的文件。当然,我们也可以选择“更新左边”、“更新右边”等规则设置。

图6:同步设置
设置完成后,我们就可以单击软件中间靠右的“立即同步”按钮,同步文件夹。从下图示例可以看到,在“更新两者”的设置下,两个文件夹已经完全同步,不存在差异点。

图7:同步完成
通过运用Beyond Compare文件对比工具的文件夹同步功能,我们可以避免使用人工的方式整合多个相似的文件夹,并可同时保持不同人员间的文件保持在最新版本的状态。
以上就是小编给大家带来的全部内容,大家都学会了吗?
本篇关于《使用Beyond Compare同步更新版本文件的详细方法》的介绍就到此结束啦,但是学无止境,想要了解学习更多关于文章的相关知识,请关注golang学习网公众号!
使用Beyond Compare的图片对比功能的详细技巧
- 上一篇
- 使用Beyond Compare的图片对比功能的详细技巧
- 下一篇
- Beyond Compare助你快速定位可疑数据的方法
-
- 文章 · 软件教程 | 15小时前 | Pixso
- Pixso白板怎么用?头脑风暴攻略
- 292浏览 收藏
-
- 文章 · 软件教程 | 15小时前 |
- Win11任务管理器使用与进程结束技巧
- 413浏览 收藏
-
- 文章 · 软件教程 | 15小时前 |
- B站稍后再看怎么查看?列表管理教程
- 204浏览 收藏
-
- 文章 · 软件教程 | 15小时前 |
- Windows11开机慢怎么解决
- 272浏览 收藏
-
- 文章 · 软件教程 | 15小时前 |
- 晋江黄牌红牌警告是什么
- 219浏览 收藏
-
- 文章 · 软件教程 | 15小时前 |
- 八零电子书字体调整方法及排版设置技巧
- 109浏览 收藏
-
- 文章 · 软件教程 | 15小时前 |
- Windows11开机黑屏卡顿解决方法
- 253浏览 收藏
-
- 文章 · 软件教程 | 15小时前 |
- Win10查看WiFi密码方法【实用秘籍】
- 397浏览 收藏
-
- 文章 · 软件教程 | 15小时前 | 语雀
- 语雀插入代码块方法详解
- 281浏览 收藏
-
- 文章 · 软件教程 | 15小时前 |
- Revo卸载器导出失败怎么解决
- 212浏览 收藏
-
- 文章 · 软件教程 | 15小时前 |
- 淘宝取消自动续费方法详解
- 313浏览 收藏
-
- 文章 · 软件教程 | 15小时前 |
- Win10 WiFi连接失败解决方法大全
- 117浏览 收藏
-
- 前端进阶之JavaScript设计模式
- 设计模式是开发人员在软件开发过程中面临一般问题时的解决方案,代表了最佳的实践。本课程的主打内容包括JS常见设计模式以及具体应用场景,打造一站式知识长龙服务,适合有JS基础的同学学习。
- 543次学习
-
- GO语言核心编程课程
- 本课程采用真实案例,全面具体可落地,从理论到实践,一步一步将GO核心编程技术、编程思想、底层实现融会贯通,使学习者贴近时代脉搏,做IT互联网时代的弄潮儿。
- 516次学习
-
- 简单聊聊mysql8与网络通信
- 如有问题加微信:Le-studyg;在课程中,我们将首先介绍MySQL8的新特性,包括性能优化、安全增强、新数据类型等,帮助学生快速熟悉MySQL8的最新功能。接着,我们将深入解析MySQL的网络通信机制,包括协议、连接管理、数据传输等,让
- 500次学习
-
- JavaScript正则表达式基础与实战
- 在任何一门编程语言中,正则表达式,都是一项重要的知识,它提供了高效的字符串匹配与捕获机制,可以极大的简化程序设计。
- 487次学习
-
- 从零制作响应式网站—Grid布局
- 本系列教程将展示从零制作一个假想的网络科技公司官网,分为导航,轮播,关于我们,成功案例,服务流程,团队介绍,数据部分,公司动态,底部信息等内容区块。网站整体采用CSSGrid布局,支持响应式,有流畅过渡和展现动画。
- 485次学习
-
- ChatExcel酷表
- ChatExcel酷表是由北京大学团队打造的Excel聊天机器人,用自然语言操控表格,简化数据处理,告别繁琐操作,提升工作效率!适用于学生、上班族及政府人员。
- 4531次使用
-
- Any绘本
- 探索Any绘本(anypicturebook.com/zh),一款开源免费的AI绘本创作工具,基于Google Gemini与Flux AI模型,让您轻松创作个性化绘本。适用于家庭、教育、创作等多种场景,零门槛,高自由度,技术透明,本地可控。
- 4881次使用
-
- 可赞AI
- 可赞AI,AI驱动的办公可视化智能工具,助您轻松实现文本与可视化元素高效转化。无论是智能文档生成、多格式文本解析,还是一键生成专业图表、脑图、知识卡片,可赞AI都能让信息处理更清晰高效。覆盖数据汇报、会议纪要、内容营销等全场景,大幅提升办公效率,降低专业门槛,是您提升工作效率的得力助手。
- 4756次使用
-
- 星月写作
- 星月写作是国内首款聚焦中文网络小说创作的AI辅助工具,解决网文作者从构思到变现的全流程痛点。AI扫榜、专属模板、全链路适配,助力新人快速上手,资深作者效率倍增。
- 6633次使用
-
- MagicLight
- MagicLight.ai是全球首款叙事驱动型AI动画视频创作平台,专注于解决从故事想法到完整动画的全流程痛点。它通过自研AI模型,保障角色、风格、场景高度一致性,让零动画经验者也能高效产出专业级叙事内容。广泛适用于独立创作者、动画工作室、教育机构及企业营销,助您轻松实现创意落地与商业化。
- 5121次使用
-
- pe系统下载好如何重装的具体教程
- 2023-05-01 501浏览
-
- qq游戏大厅怎么开启蓝钻提醒功能-qq游戏大厅开启蓝钻提醒功能教程
- 2023-04-29 501浏览
-
- 吉吉影音怎样播放网络视频 吉吉影音播放网络视频的操作步骤
- 2023-04-09 501浏览
-
- 腾讯会议怎么使用电脑音频 腾讯会议播放电脑音频的方法
- 2023-04-04 501浏览
-
- PPT制作图片滚动效果的简单方法
- 2023-04-26 501浏览

