盘点那些玩出花的 ChatGPT 开源项目
目前golang学习网上已经有很多关于科技周边的文章了,自己在初次阅读这些文章中,也见识到了很多学习思路;那么本文《盘点那些玩出花的 ChatGPT 开源项目》,也希望能帮助到大家,如果阅读完后真的对你学习科技周边有帮助,欢迎动动手指,评论留言并分享~

最近 ChatGPT 非常火爆,铺天盖地都是 ChatGPT 的新闻。Github 上也出现了很多和 ChatGPT 相关的项目,并且 Star 数快速增长,下面就来盘点一下那些玩出花的 ChatGPT 开源项目!

浏览器扩展
ChatGPT for Google
ChatGPT for Google 是一个可以显示 ChatGPT 响应和 Google 搜索结果的浏览器扩展,支持 Chrome/Edge/Firefox,该扩展具有以下特性:
- 支持所有主流的搜索引擎
- 支持OpenAI官方API
- 从插件弹窗里快速使用ChatGPT
- 支持Markdown渲染
- 支持代码高亮
- 支持深色模式
- 可自定义ChatGPT触发模式

Github(⭐️ 10k):https://github.com/wong2/chat-gpt-google-extension。
ChatGPT Chrome Extension
一个 Chrome 扩展,将 ChatGPT 添加到网络上的每个文本框!可以使用它来撰写推文、修改电子邮件、修复编码错误或者需要的任何其他内容,所有这些都无需离开所在的网站。包括一个插件系统,用于更好地控制 ChatGPT 行为和与第三方 API 交互的能力。

Github(⭐️ 2k):https://github.com/gragland/chatgpt-chrome-extension。
微信
WeChat Bot
一个基于 OpenAi ChatGPT + WeChaty 实现的微信机器人 ,可以用来帮助你自动回复微信消息,或者管理微信群/好友,检测僵尸好友等。

Github(⭐️ 2.2k):https://github.com/wangrongding/wechat-bot。
wechat-chatgpt
通过 wechaty 在微信上使用 ChatGPT,其支持在实用 OpenAI 账户,支持使用代理登录,支持与 docker 一起使用等。该工具简单易用,安装完依赖后只需要填写 OpenAI 账号密码和微信扫码即可使用。该项目的特性如下:
- 通过 wechaty,将 ChatGPT 接入微信
- 创建 OpenAI 的账户池
- 支持通过代理登陆 OpenAI
- 加入了持续对话的功能
- 加入 Dockerfile
- 发布到 Docker.hub
- 通过 Railway 进行部署
- 实现 OpenAI 账户池的热加载
- 当 OpenAI 返回码为 429/503 时自动重试
Wechaty 是一个聊天机器人开源项目,提供了开发聊天机器人的 SDK,方便开发人员快速实现聊天机器人。通过 Wechat 可以获取到微信的聊天内容、联系人、群组、好友关系等信息,也可以实现创建群组、发送消息等功能。

Github(⭐️ 7.9k):https://github.com/fuergaosi233/wechat-chatgpt。
VS Code 插件
chatgpt-vscode
一个基于 ChatGPT 的 VSCode 扩展,允许使用非官方的 ChatGPT API 直接在编辑器中从 OpenAI 的 ChatGPT 生成问题响应。该插件具有以下特性:
- 提出问题或使用编辑器中的代码片段,通过侧边栏的输入框查询 ChatGPT。
- 在代码选择上点击右键,运行上下文菜单中的一个快捷方式。
- 在编辑器旁边的面板上查看 ChatGPT 的回答。
- 对回答提出后续问题(保持对话上下文)。
- 通过点击 AI 的回应将代码片段插入到活动的编辑器中。

Github(⭐️ 3.4k):https://github.com/mpociot/chatgpt-vscode。
vscode-chatgpt
一个支持 ChatGPT 的 Visual Studio Code 扩展,该扩展可以与 ChatGPT 配对编程。其支持以 Markdown 格式一次导出所有对话历史记录,简单易用,只需登录 OpenAI,或者使用 OpenAI 的官方 GPT3 API。可以单击或使用键盘快捷键创建文件/项目或修复代码,提高开发效率。

Github(⭐️ 462k):https://github.com/gencay/vscode-chatgpt。
ChatGPT 中文版
一个 VSCode 插件,将 ChatGPT 集成在 VSCode 中,提高开发效率。目前支持的代码功能包括:
- ChatGPT: 请输入问题:直接对 ChatGPT 提问。
- ChatGPT: 添加测试代码:为当前选中的代码,或者当前文件添加测试代码。
- ChatGPT: 代码为什么有问题(需要同时选中报错):询问代码出现的问题,需要将报错也一起选中。
- ChatGPT: 优化这部分代码:对当前选中的代码,或者当前文件,进行优化或者重构。
- ChatGPT: 解释这部分代码:对当前选中的代码,或者当前文件,进行解释。
- ChatGPT: 执行自定义命令 1:添加一个对选中代码,或者当前文件执行的自定义命令 1,添加后可以直接执行。
- ChatGPT: 执行自定义命令 2:添加一个对选中代码,或者当前文件执行的自定义命令 2,添加后可以直接执行。
执行了一个命令之后,侧边栏会弹出一个交互窗口:
- 后续所有的问题、回答、异常。都会在这个窗口中显示。
- 可以在交互窗口的底部输入框中,直接输入问题,询问 ChatGPT
- 也可以执行前面的命令,对代码进行询问。

插件地址:https://marketplace.visualstudio.com/items?itemName=WhenSunset.chatgpt-china。
桌面应用
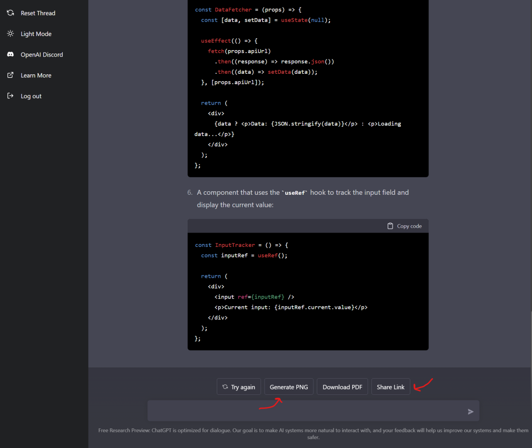
ChatGPT
ChatGPT 桌面应用,适用于 Mac、Windows 和 Linux 平台,该项目只是对 OpenAI ChatGPT 网站的一个包装器,不存在额外的数据收集和上传。该项目具有以下特性:
- 跨平台: macOS、Linux、Windows
- 导出 ChatGPT 聊天记录 (支持 PNG, PDF 和生成分享链接)
- 主窗口和系统托盘支持自定义 URL,将任意网站包装成一个桌面应用
- 应用自动升级通知
- 丰富的快捷键
- 系统托盘悬浮窗
- 应用菜单功能强大
- 支持斜杠命令及其配置
- 自定义全局快捷键
- 划词搜索

Github(⭐️ 14.3k):https://github.com/lencx/ChatGPT。
chatgpt-mac
一个简单的 Mac 应用,可让 ChatGPT 在菜单栏中显示,在 Mac 上可以使用 Cmd+Shift+G 快捷键来快速打开它,目前提供了 Mac 的 Arm64 和 Intel 版本的安装包。

Github(⭐️ 3.8k):https://github.com/vincelwt/chatgpt-mac。
chatgpt-desktop
基于 tauri 和 rust 的非官方开源 ChatGPT 桌面应用,适用于 mac、windows 和 linux 菜单栏。

Github(⭐️ 1.1k):https://github.com/sonnylazuardi/chatgpt-desktop。
其他
ChatGPT API
一个非官方 ChatGPT API 的 Node.js 客户端,主可以使用它来构建由 ChatGPT 支持的项目,例如聊天机器人、网站等。

Github(⭐️ 8.3k):https://github.com/transitive-bullshit/chatgpt-api。
ChatGPT Export and Share
一个用于将 ChatGPT 历史下载为 PNG、PDF 或创建可共享链接的 Chrome 扩展。目前支持 Chrome、Edge、Firefox 浏览器。

Github(⭐️ 656):https://github.com/liady/ChatGPT-pdf。
Access-chatGPT-in-Siri
Siri 接入ChatGPT指南,目前仅限 iPhone 端及其他支持快捷指令的 Apple 产品。

Github(⭐️ 281):https://github.com/Daiyimo/Access-chatGPT-in-Siri。
今天带大家了解了的相关知识,希望对你有所帮助;关于科技周边的技术知识我们会一点点深入介绍,欢迎大家关注golang学习网公众号,一起学习编程~
「数学菜鸡」ChatGPT很懂人类喜好!在线生成随机数,竟是宇宙终极答案
- 上一篇
- 「数学菜鸡」ChatGPT很懂人类喜好!在线生成随机数,竟是宇宙终极答案
- 下一篇
- 游戏玩得好的AI,已经在看病救人了
-
- 科技周边 · 人工智能 | 1小时前 |
- 大语言模型LLM是什么?一篇文章讲透AI大脑
- 394浏览 收藏
-
- 科技周边 · 人工智能 | 2小时前 |
- Minimax视频多场景转换提示词技巧
- 126浏览 收藏
-
- 科技周边 · 人工智能 | 2小时前 |
- SWOT进阶用法:TOWS矩阵策略生成指南
- 215浏览 收藏
-
- 科技周边 · 人工智能 | 2小时前 |
- AIGC查重官网入口及知网检测链接
- 352浏览 收藏
-
- 科技周边 · 人工智能 | 2小时前 |
- PVEso特效制作教程:一键添加动态滤镜
- 102浏览 收藏
-
- 科技周边 · 人工智能 | 2小时前 |
- Notion AI任务清单怎么设置及操作方法
- 114浏览 收藏
-
- 科技周边 · 人工智能 | 3小时前 |
- 骡子快跑批量私信方法及脚本使用教程
- 268浏览 收藏
-
- 科技周边 · 人工智能 | 3小时前 |
- AI画板大小怎么调?详细步骤教程
- 185浏览 收藏
-
- 科技周边 · 人工智能 | 3小时前 |
- DeepSeek提示无法加载思维链图形,如何解决?
- 174浏览 收藏
-
- 科技周边 · 人工智能 | 3小时前 |
- DeepSeek Chat官网及网页版体验分享
- 135浏览 收藏
-
- 科技周边 · 人工智能 | 3小时前 |
- 千问AI视频生成器使用教程详解
- 374浏览 收藏
-
- 科技周边 · 人工智能 | 3小时前 | 人工智能 AI工具
- 2025图片转PPT AI工具Top10榜单
- 490浏览 收藏
-
- 前端进阶之JavaScript设计模式
- 设计模式是开发人员在软件开发过程中面临一般问题时的解决方案,代表了最佳的实践。本课程的主打内容包括JS常见设计模式以及具体应用场景,打造一站式知识长龙服务,适合有JS基础的同学学习。
- 543次学习
-
- GO语言核心编程课程
- 本课程采用真实案例,全面具体可落地,从理论到实践,一步一步将GO核心编程技术、编程思想、底层实现融会贯通,使学习者贴近时代脉搏,做IT互联网时代的弄潮儿。
- 516次学习
-
- 简单聊聊mysql8与网络通信
- 如有问题加微信:Le-studyg;在课程中,我们将首先介绍MySQL8的新特性,包括性能优化、安全增强、新数据类型等,帮助学生快速熟悉MySQL8的最新功能。接着,我们将深入解析MySQL的网络通信机制,包括协议、连接管理、数据传输等,让
- 500次学习
-
- JavaScript正则表达式基础与实战
- 在任何一门编程语言中,正则表达式,都是一项重要的知识,它提供了高效的字符串匹配与捕获机制,可以极大的简化程序设计。
- 487次学习
-
- 从零制作响应式网站—Grid布局
- 本系列教程将展示从零制作一个假想的网络科技公司官网,分为导航,轮播,关于我们,成功案例,服务流程,团队介绍,数据部分,公司动态,底部信息等内容区块。网站整体采用CSSGrid布局,支持响应式,有流畅过渡和展现动画。
- 485次学习
-
- ChatExcel酷表
- ChatExcel酷表是由北京大学团队打造的Excel聊天机器人,用自然语言操控表格,简化数据处理,告别繁琐操作,提升工作效率!适用于学生、上班族及政府人员。
- 4224次使用
-
- Any绘本
- 探索Any绘本(anypicturebook.com/zh),一款开源免费的AI绘本创作工具,基于Google Gemini与Flux AI模型,让您轻松创作个性化绘本。适用于家庭、教育、创作等多种场景,零门槛,高自由度,技术透明,本地可控。
- 4582次使用
-
- 可赞AI
- 可赞AI,AI驱动的办公可视化智能工具,助您轻松实现文本与可视化元素高效转化。无论是智能文档生成、多格式文本解析,还是一键生成专业图表、脑图、知识卡片,可赞AI都能让信息处理更清晰高效。覆盖数据汇报、会议纪要、内容营销等全场景,大幅提升办公效率,降低专业门槛,是您提升工作效率的得力助手。
- 4463次使用
-
- 星月写作
- 星月写作是国内首款聚焦中文网络小说创作的AI辅助工具,解决网文作者从构思到变现的全流程痛点。AI扫榜、专属模板、全链路适配,助力新人快速上手,资深作者效率倍增。
- 6119次使用
-
- MagicLight
- MagicLight.ai是全球首款叙事驱动型AI动画视频创作平台,专注于解决从故事想法到完整动画的全流程痛点。它通过自研AI模型,保障角色、风格、场景高度一致性,让零动画经验者也能高效产出专业级叙事内容。广泛适用于独立创作者、动画工作室、教育机构及企业营销,助您轻松实现创意落地与商业化。
- 4836次使用
-
- GPT-4王者加冕!读图做题性能炸天,凭自己就能考上斯坦福
- 2023-04-25 501浏览
-
- 单块V100训练模型提速72倍!尤洋团队新成果获AAAI 2023杰出论文奖
- 2023-04-24 501浏览
-
- ChatGPT 真的会接管世界吗?
- 2023-04-13 501浏览
-
- VR的终极形态是「假眼」?Neuralink前联合创始人掏出新产品:科学之眼!
- 2023-04-30 501浏览
-
- 实现实时制造可视性优势有哪些?
- 2023-04-15 501浏览

