司机路上的“神助攻”!北理工研发混合脑机接口驾驶辅助系统,提高驾驶安全性
今日不肯埋头,明日何以抬头!每日一句努力自己的话哈哈~哈喽,今天我将给大家带来一篇《司机路上的“神助攻”!北理工研发混合脑机接口驾驶辅助系统,提高驾驶安全性》,主要内容是讲解等等,感兴趣的朋友可以收藏或者有更好的建议在评论提出,我都会认真看的!大家一起进步,一起学习!
随着人们生活水平的提高,汽车已经进入千家万户。但车辆在提供出行便利的同时,交通事故也成了驾驶员和行人生命安全的重要威胁。
据2018年世界卫生组织不完全统计,道路交通事故是造成人员伤亡和经济损失的重要因素之一。交通事故造成每年近135万人死亡,2000 - 5000万人受伤。每年近3%的国内生产总值被交通事故消耗。
其中,疲劳驾驶是引发交通事故的一个重要因素,仅次于超速。所以,行车安全无小事,哪怕你是“老司机”。
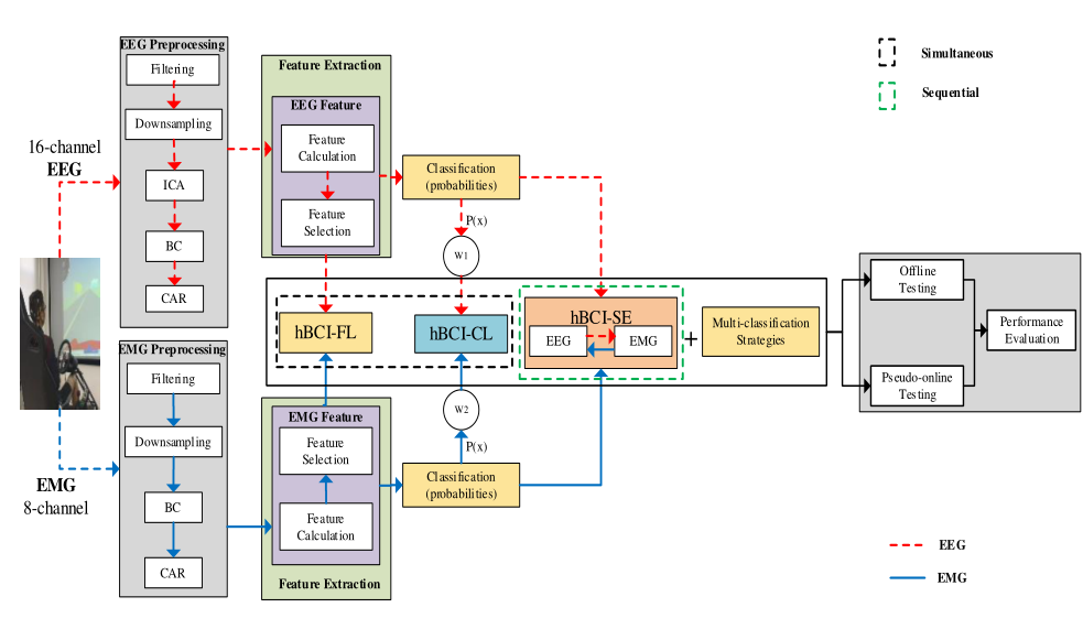
基于驾驶安全问题,近日,来自北京理工大学机械与车辆学院毕路拯教授智能人机系统团队的罗龙溪助理教授和琚佳伟博士生提出了一种智能驾驶辅助系统(简称IDAS),即同步顺序混合脑机接口(hBCIs),结合脑电图(EEG)和肌电图(EMG)信号,对驾驶员的刹车制动和正常驾驶意图进行分类。
简单粗暴地讲,这款智能辅助系统,可以通过识别驾驶员可能遭遇的紧急情况来间接影响车辆控制,也可以在发现紧急情况后直接控制车辆,有效提高驾驶安全性。
该项研究以论文形式发表于英文科技期刊Cyborg and Bionic Systems (类生命系统)上。

混合脑机接口—— hBCI
目前,IDAS的输入信息主要包括车辆和环境、行为、生物信号相关的信息。车辆及周边环境信息主要来源于车辆参数和交通信息。有的IDAS需要检测驾驶员的困倦状态,其他系统则依赖于驾驶行为检测和驾驶意图预测。
那么驾驶员的相关信息是从哪获得呢?答案是通过监测驾驶员脚、四肢和神经的活动来获得。
生物信息的来源包括脑电图(EEG)信号和肌电图(EMG)信号。由于脑电信号的出现较早,基于脑电信号的脑机接口(简称BCIs)已被应用于驾驶行为研究。虽然这些脑电接口在制动意图检测方面取得了很大的进展,但由于脑电信号本身的特性,其检测性能并不稳定。而混合脑机接口(hybrid brain-computer interface, hBCI)作为一种有效的方案,可以解决基于脑电图的脑机接口稳定性低、性能差、可靠性不足等缺点。
根据信号的组合方式,hbci可分为两种模式,采用特征级融合策略(hBCI-FL)和分类器级融合策略(hbci - cl)。第一种模式结合了两种或两种以上的脑电图信号,另一种模式是将EEG和其他信号(如EMG信号和ECG信号)结合起来。
研发人员们邀请13名年龄在24 - 30岁之间的受试者参与了实验。通过采集模拟驾驶过程中的脑电信号、肌电信号和车辆信息,研究了在虚拟驾驶场景中驾驶员硬制动意图的检测。然后,他们利用结合脑电图信号、肌电图信号、车辆信息的hBCI模型,检测出即将到来的紧急刹车意图。

三种驱动意图分类
在实验中,研发团队比较分析了几种同时性和时序性hBCI模型,分别采用光谱特征和时间特征,以及one VS rest或决策树分类策略对三种驱动意图进行多重分类。

“one VS rest”分类策略将三类分类分解为三个并行的二元分类,包括正常驾驶VS其它、软制动VS其它、硬制动VS其它。对于one VS rest分类策略,根据所有二分类器的最大值得到最终结果。
实验结果表明,研发团队的hBCI系统识别硬制动意图的速度比基于踏板偏转的模型快130 m/s。基于光谱特征的hBCI-SE1分类算法和单对单分类策略的分类精度最高,系统平均准确率为96.37%。最后,团队选用最优序次hBCI、最优序次hBCI和基于单脑电信号或肌电信号的模型进行了比较。

结果表明,最优同时性和顺序性的hbci均明显优于基于单脑电或肌电信号的方法。在测试中,得到的结果与离线测试结果吻合较好。
这项研究对于以人为中心的智能辅助驾驶系统,提高驾驶安全性和驾驶舒适性具有一定的参考价值。不过目前该项目还存在一定的局限性。比如,诱导硬制动和软制动的刺激因素多种多样,受试者差异的影响,采集装置的不便等,接下来,团队将解决上述限制,探索更有效的特征和策略融合,从而提高性能。
本研究得到国家自然科学基金(51975052)和北京市自然科学基金(3222021 )的部分资助。
论文地址:
https://downloads.spj.sciencemag.org/cbsystems/aip/9847652.pdf
本篇关于《司机路上的“神助攻”!北理工研发混合脑机接口驾驶辅助系统,提高驾驶安全性》的介绍就到此结束啦,但是学无止境,想要了解学习更多关于科技周边的相关知识,请关注golang学习网公众号!
从Transformer到扩散模型,一文了解基于序列建模的强化学习方法
- 上一篇
- 从Transformer到扩散模型,一文了解基于序列建模的强化学习方法
- 下一篇
- 微信基于 PyTorch 的大规模推荐系统训练实践
-
- 科技周边 · 人工智能 | 22分钟前 |
- 豆包大模型如何搭配数据迁移工具?攻略详解
- 297浏览 收藏
-
- 科技周边 · 人工智能 | 23分钟前 |
- Perplexity查Unity组件用法,官方手册精准搜索方法
- 413浏览 收藏
-
- 科技周边 · 人工智能 | 38分钟前 |
- Kimi用户行为分析方法解析
- 404浏览 收藏
-
- 科技周边 · 人工智能 | 50分钟前 |
- AI学会“睡觉”?Claude任务成功率暴涨6倍真相揭秘
- 121浏览 收藏
-
- 科技周边 · 人工智能 | 54分钟前 |
- Python 处理 Minimax API 流式输出方法
- 467浏览 收藏
-
- 科技周边 · 人工智能 | 56分钟前 |
- ChatGPT快速生成多语种跨境电商产品描述方法
- 150浏览 收藏
-
- 科技周边 · 人工智能 | 1小时前 |
- Perplexity 引用维基百科方法:使用 site 指令精准搜索
- 283浏览 收藏
-
- 科技周边 · 人工智能 | 1小时前 |
- AI本地大模型Excel数据处理实战
- 188浏览 收藏
-
- 科技周边 · 人工智能 | 1小时前 |
- Perplexity修改用户名方法详解
- 177浏览 收藏
-
- 科技周边 · 人工智能 | 1小时前 |
- Perplexity Pro 无法使用 Claude 3.5 Sonnet 的可能原因及解决方法
- 274浏览 收藏
-
- 科技周边 · 人工智能 | 1小时前 |
- Figma图片变绿块怎么修复?显卡驱动更新方法
- 184浏览 收藏
-
- 科技周边 · 人工智能 | 1小时前 | Midjourney
- MJ动漫分屏叙事技巧:左右画面拼接教程
- 429浏览 收藏
-
- 前端进阶之JavaScript设计模式
- 设计模式是开发人员在软件开发过程中面临一般问题时的解决方案,代表了最佳的实践。本课程的主打内容包括JS常见设计模式以及具体应用场景,打造一站式知识长龙服务,适合有JS基础的同学学习。
- 543次学习
-
- GO语言核心编程课程
- 本课程采用真实案例,全面具体可落地,从理论到实践,一步一步将GO核心编程技术、编程思想、底层实现融会贯通,使学习者贴近时代脉搏,做IT互联网时代的弄潮儿。
- 516次学习
-
- 简单聊聊mysql8与网络通信
- 如有问题加微信:Le-studyg;在课程中,我们将首先介绍MySQL8的新特性,包括性能优化、安全增强、新数据类型等,帮助学生快速熟悉MySQL8的最新功能。接着,我们将深入解析MySQL的网络通信机制,包括协议、连接管理、数据传输等,让
- 500次学习
-
- JavaScript正则表达式基础与实战
- 在任何一门编程语言中,正则表达式,都是一项重要的知识,它提供了高效的字符串匹配与捕获机制,可以极大的简化程序设计。
- 487次学习
-
- 从零制作响应式网站—Grid布局
- 本系列教程将展示从零制作一个假想的网络科技公司官网,分为导航,轮播,关于我们,成功案例,服务流程,团队介绍,数据部分,公司动态,底部信息等内容区块。网站整体采用CSSGrid布局,支持响应式,有流畅过渡和展现动画。
- 485次学习
-
- ChatExcel酷表
- ChatExcel酷表是由北京大学团队打造的Excel聊天机器人,用自然语言操控表格,简化数据处理,告别繁琐操作,提升工作效率!适用于学生、上班族及政府人员。
- 4513次使用
-
- Any绘本
- 探索Any绘本(anypicturebook.com/zh),一款开源免费的AI绘本创作工具,基于Google Gemini与Flux AI模型,让您轻松创作个性化绘本。适用于家庭、教育、创作等多种场景,零门槛,高自由度,技术透明,本地可控。
- 4865次使用
-
- 可赞AI
- 可赞AI,AI驱动的办公可视化智能工具,助您轻松实现文本与可视化元素高效转化。无论是智能文档生成、多格式文本解析,还是一键生成专业图表、脑图、知识卡片,可赞AI都能让信息处理更清晰高效。覆盖数据汇报、会议纪要、内容营销等全场景,大幅提升办公效率,降低专业门槛,是您提升工作效率的得力助手。
- 4742次使用
-
- 星月写作
- 星月写作是国内首款聚焦中文网络小说创作的AI辅助工具,解决网文作者从构思到变现的全流程痛点。AI扫榜、专属模板、全链路适配,助力新人快速上手,资深作者效率倍增。
- 6584次使用
-
- MagicLight
- MagicLight.ai是全球首款叙事驱动型AI动画视频创作平台,专注于解决从故事想法到完整动画的全流程痛点。它通过自研AI模型,保障角色、风格、场景高度一致性,让零动画经验者也能高效产出专业级叙事内容。广泛适用于独立创作者、动画工作室、教育机构及企业营销,助您轻松实现创意落地与商业化。
- 5101次使用
-
- GPT-4王者加冕!读图做题性能炸天,凭自己就能考上斯坦福
- 2023-04-25 501浏览
-
- 单块V100训练模型提速72倍!尤洋团队新成果获AAAI 2023杰出论文奖
- 2023-04-24 501浏览
-
- ChatGPT 真的会接管世界吗?
- 2023-04-13 501浏览
-
- VR的终极形态是「假眼」?Neuralink前联合创始人掏出新产品:科学之眼!
- 2023-04-30 501浏览
-
- 实现实时制造可视性优势有哪些?
- 2023-04-15 501浏览

