无法在 Windows 11 中删除键盘布局?以 3 种简单方法修复
文章不知道大家是否熟悉?今天我将给大家介绍《无法在 Windows 11 中删除键盘布局?以 3 种简单方法修复》,这篇文章主要会讲到等等知识点,如果你在看完本篇文章后,有更好的建议或者发现哪里有问题,希望大家都能积极评论指出,谢谢!希望我们能一起加油进步!
键盘布局是将多种语言输入计算机的好方法,无需专门的硬件。但是,一些用户报告说他们无法在 Windows 11 中删除键盘布局。
虽然这不会造成重大问题,但总是有可能错误地选择错误的键盘布局。
此外,许多用户更喜欢整洁的 PC,没有可能妨碍进度的不必要设置或应用程序,因此需要删除额外的键盘布局。
因此,如果您一直在尝试但无法删除 Windows 11 中的键盘布局,这里是解决问题的最有效方法。
如果我无法在 Windows 11 中删除键盘布局怎么办?
1.使用设置
- 按Windows+I启动设置应用程序,然后从左侧导航窗格中的选项卡中选择时间和语言。

- 点击右侧的语言和地区。

- 现在,单击要删除的布局出现在其下的语言旁边的省略号,然后选择Language options。

- 单击Installed keyboards旁边的Add a keyboard按钮。

- 从列表中选择您无法删除的相同布局。

- 完成后,关闭“设置”应用并重新启动计算机。
- 现在,再次前往语言选项。
- 单击您试图删除的布局旁边的省略号,然后从弹出菜单中选择删除。

- 再次,重新启动计算机以使更改生效。
一旦计算机打开,布局将被删除。如果您无法在 Dell、Lenovo 或 HP 上的 Windows 11 中删除键盘布局,此方法非常有效。
这里的想法是添加不断出现的布局,然后手动删除它。在之前的迭代(即 Windows 10)中也遇到了类似的问题。如果此方法不起作用,请转到下一个。
2. 使用 Windows PowerShell
- 按Windows+S启动搜索菜单,在顶部的文本字段中输入终端,右键单击相关搜索结果,然后从上下文菜单中选择以管理员身份运行。

- 在弹出的UAC(用户帐户控制)提示中单击是。

- 现在,粘贴以下命令并点击Enter以列出添加到系统中的所有键盘布局:
Get-WinUserLanguageList
- 记下要删除的布局的LanguageTag旁边列出的值。

- 接下来,一次执行以下四个命令,同时将第二个命令中的
替换为您之前记下的命令: $LangList = Get-WinUserLanguageList$MarkedLang = $LangList | where LanguageTag -eq$LangList.Remove($MarkedLang)Set-WinUserLanguageList $LangList -Force - 例如,如果要删除具有LanguageTag为en-IN的布局,则四个命令如下:
$LangList = Get-WinUserLanguageList$MarkedLang = $LangList | where LanguageTag -eq en-IN$LangList.Remove($MarkedLang)Set-WinUserLanguageList $LangList -Force
- 完成后,重新启动计算机以使更改生效。
对于那些喜欢执行命令行应用程序的人来说,如果您无法删除 Windows 11 中的键盘布局,这种方法应该可以解决问题。
3.修改注册表
- 按Windows+R启动运行命令对话框,在文本字段中输入regedit,然后单击OK或点击Enter启动注册表编辑器。

- 在弹出的UAC提示中单击是。

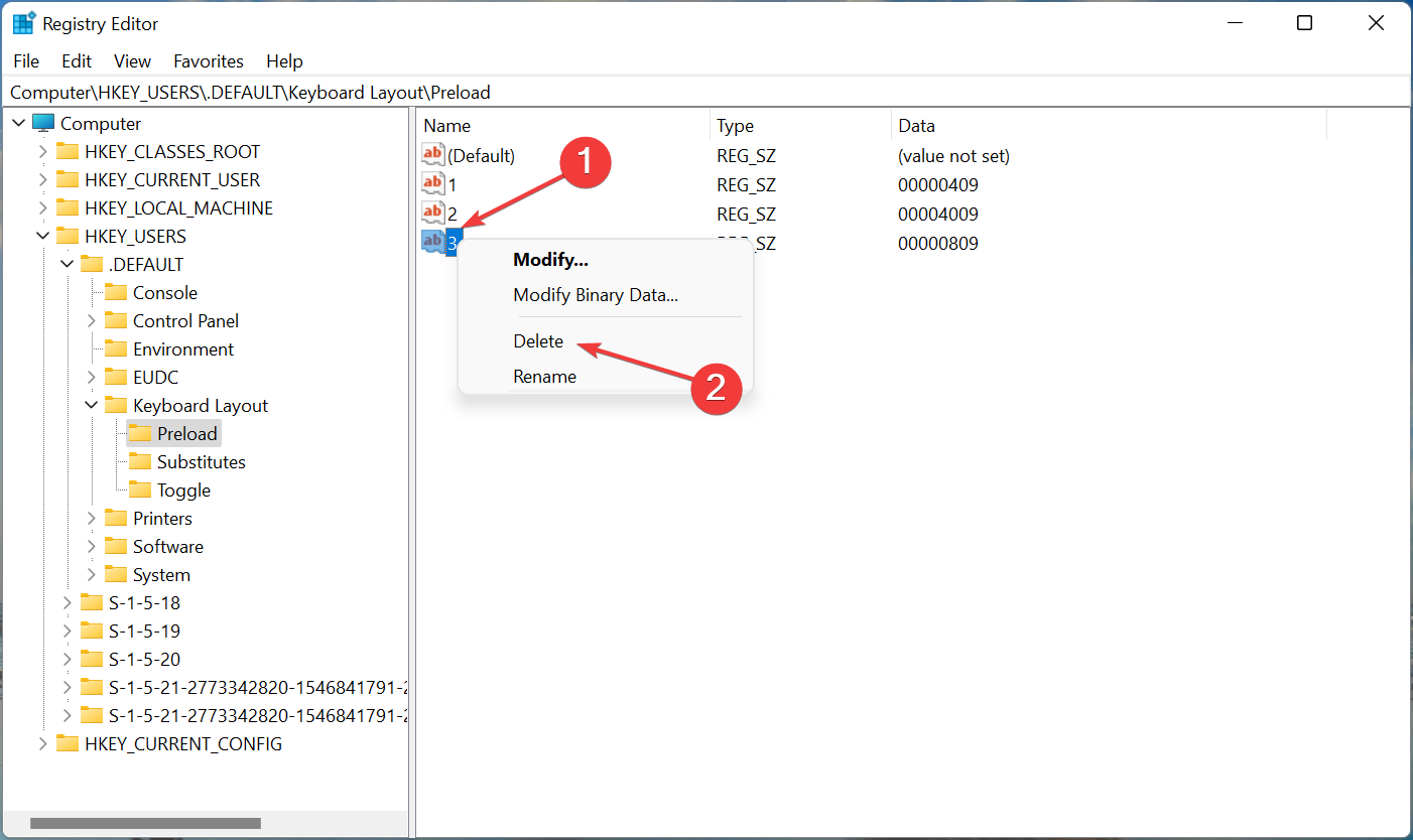
- 现在,将以下路径粘贴到顶部的地址栏中,然后点击Enter. 或者,您可以使用左侧的窗格导航到它。
Computer\HKEY_USERS.DEFAULT\Keyboard Layout\Preload
- 您现在将在右侧找到一个条目列表,每个条目表示添加到 PC 的特定键盘布局。检查Microsoft 的官方网站以查找键盘标识符,以找出您要删除的那个。
- 一旦您能够识别要删除的布局,右键单击它并从上下文菜单中选择删除。

- 在出现的确认提示中单击是。

- 重新启动计算机以使更改生效。
而已!现在,您已使用 Windows 11 中的注册表成功删除了键盘布局。该过程相当简单,但请确保正确识别键盘布局,并且不要对注册表进行任何其他更改,除了此处列出的更改。
如何更改 Windows 11 中的键盘布局?
在 Windows 11 甚至之前的操作系统迭代中,更改键盘布局相当简单。要更改相同语言的键盘布局,请按Ctrl+ Shift,然后按Shift键选择另一种语言。

如果您想选择另一种语言,请按Windows+ Space Bar,然后点击Space Bar以浏览列出的条目并选择一个。
如果您无法在 Windows 11 中删除键盘布局,这就是该概念的全部内容,以及最有效的解决方案。此外,这些方法也有助于删除 Windows 10 中的键盘布局。
此外,了解如果键盘语言在 Windows 11 中自动更改该怎么办。该问题通常是由于有问题的更新、冲突的应用程序、错误配置的设置或损坏的注册表而引起的。
今天关于《无法在 Windows 11 中删除键盘布局?以 3 种简单方法修复》的内容介绍就到此结束,如果有什么疑问或者建议,可以在golang学习网公众号下多多回复交流;文中若有不正之处,也希望回复留言以告知!
Xfce 的 Xfwm4 使用 Wlroots 看到 Wayland 端口
- 上一篇
- Xfce 的 Xfwm4 使用 Wlroots 看到 Wayland 端口
- 下一篇
- Windows 11 Dev Channel Insider Build 25115 引入了建议操作功能
-
- 文章 · 软件教程 | 6分钟前 |
- 全民K歌调音技巧与最佳参数设置
- 349浏览 收藏
-
- 文章 · 软件教程 | 7分钟前 |
- Windows10如何创建多桌面
- 348浏览 收藏
-
- 文章 · 软件教程 | 7分钟前 |
- 开启 Windows 11 动态刷新率方法
- 218浏览 收藏
-
- 文章 · 软件教程 | 8分钟前 |
- Win11家庭版升级到专业版教程
- 419浏览 收藏
-
- 文章 · 软件教程 | 13分钟前 |
- Windows11磁盘分区管理指南
- 238浏览 收藏
-
- 文章 · 软件教程 | 18分钟前 |
- 阿里巴巴商机助理使用教程及商品管理技巧
- 114浏览 收藏
-
- 文章 · 软件教程 | 22分钟前 |
- Win10禁用锁屏网络按钮设置方法
- 437浏览 收藏
-
- 文章 · 软件教程 | 25分钟前 | 快手客户端
- 快手作品播放量查看方法
- 297浏览 收藏
-
- 文章 · 软件教程 | 25分钟前 |
- 扫描全能王识别表格方法及Excel转换技巧
- 418浏览 收藏
-
- 文章 · 软件教程 | 26分钟前 |
- 微信误删朋友圈怎么恢复
- 229浏览 收藏
-
- 文章 · 软件教程 | 29分钟前 | 抖音 投屏
- 抖音投屏教程\_手机连电视方法详解
- 176浏览 收藏
-
- 文章 · 软件教程 | 32分钟前 |
- 2026微信拉黑加好友教程,亲测有效【干货】
- 123浏览 收藏
-
- 前端进阶之JavaScript设计模式
- 设计模式是开发人员在软件开发过程中面临一般问题时的解决方案,代表了最佳的实践。本课程的主打内容包括JS常见设计模式以及具体应用场景,打造一站式知识长龙服务,适合有JS基础的同学学习。
- 543次学习
-
- GO语言核心编程课程
- 本课程采用真实案例,全面具体可落地,从理论到实践,一步一步将GO核心编程技术、编程思想、底层实现融会贯通,使学习者贴近时代脉搏,做IT互联网时代的弄潮儿。
- 516次学习
-
- 简单聊聊mysql8与网络通信
- 如有问题加微信:Le-studyg;在课程中,我们将首先介绍MySQL8的新特性,包括性能优化、安全增强、新数据类型等,帮助学生快速熟悉MySQL8的最新功能。接着,我们将深入解析MySQL的网络通信机制,包括协议、连接管理、数据传输等,让
- 500次学习
-
- JavaScript正则表达式基础与实战
- 在任何一门编程语言中,正则表达式,都是一项重要的知识,它提供了高效的字符串匹配与捕获机制,可以极大的简化程序设计。
- 487次学习
-
- 从零制作响应式网站—Grid布局
- 本系列教程将展示从零制作一个假想的网络科技公司官网,分为导航,轮播,关于我们,成功案例,服务流程,团队介绍,数据部分,公司动态,底部信息等内容区块。网站整体采用CSSGrid布局,支持响应式,有流畅过渡和展现动画。
- 485次学习
-
- ChatExcel酷表
- ChatExcel酷表是由北京大学团队打造的Excel聊天机器人,用自然语言操控表格,简化数据处理,告别繁琐操作,提升工作效率!适用于学生、上班族及政府人员。
- 4514次使用
-
- Any绘本
- 探索Any绘本(anypicturebook.com/zh),一款开源免费的AI绘本创作工具,基于Google Gemini与Flux AI模型,让您轻松创作个性化绘本。适用于家庭、教育、创作等多种场景,零门槛,高自由度,技术透明,本地可控。
- 4865次使用
-
- 可赞AI
- 可赞AI,AI驱动的办公可视化智能工具,助您轻松实现文本与可视化元素高效转化。无论是智能文档生成、多格式文本解析,还是一键生成专业图表、脑图、知识卡片,可赞AI都能让信息处理更清晰高效。覆盖数据汇报、会议纪要、内容营销等全场景,大幅提升办公效率,降低专业门槛,是您提升工作效率的得力助手。
- 4742次使用
-
- 星月写作
- 星月写作是国内首款聚焦中文网络小说创作的AI辅助工具,解决网文作者从构思到变现的全流程痛点。AI扫榜、专属模板、全链路适配,助力新人快速上手,资深作者效率倍增。
- 6589次使用
-
- MagicLight
- MagicLight.ai是全球首款叙事驱动型AI动画视频创作平台,专注于解决从故事想法到完整动画的全流程痛点。它通过自研AI模型,保障角色、风格、场景高度一致性,让零动画经验者也能高效产出专业级叙事内容。广泛适用于独立创作者、动画工作室、教育机构及企业营销,助您轻松实现创意落地与商业化。
- 5102次使用
-
- pe系统下载好如何重装的具体教程
- 2023-05-01 501浏览
-
- qq游戏大厅怎么开启蓝钻提醒功能-qq游戏大厅开启蓝钻提醒功能教程
- 2023-04-29 501浏览
-
- 吉吉影音怎样播放网络视频 吉吉影音播放网络视频的操作步骤
- 2023-04-09 501浏览
-
- 腾讯会议怎么使用电脑音频 腾讯会议播放电脑音频的方法
- 2023-04-04 501浏览
-
- PPT制作图片滚动效果的简单方法
- 2023-04-26 501浏览

