MySQL数据库安装方法与图形化管理工具怎么用
哈喽!大家好,很高兴又见面了,我是golang学习网的一名作者,今天由我给大家带来一篇《MySQL数据库安装方法与图形化管理工具怎么用》,本文主要会讲到等等知识点,希望大家一起学习进步,也欢迎大家关注、点赞、收藏、转发! 下面就一起来看看吧!
一、Windows安装MySQL
1、下载
打开网址,页面如下,确认好要下载的操作系统,点击Download。
可以不用登陆或者注册,直接点击No thanks,just start my download就可以下载了。

2、解压
下载的zip文件解压,将解压之后的文件夹放到任意目录下,这个目录就是mysql的安装目录。我的是C:\mysql-8。
3、配置
在Windows系统中,配置文件默认是安装目录下的 my.ini 文件(或my-default.ini),在安装根目录下添加 my.ini,比如我这里是:C:\mysql-8\my.ini,写入基本配置。
my.ini参考配置
[mysqld] #设置3306端口 port = 3306 # 设置mysql的安装目录 basedir=C:\mysql-8 # 设置mysql数据库的数据的存放目录 datadir=C:\mysql-8\data # 允许最大连接数 max_connections=200 # 服务端使用的字符集默认为8比特编码的latin1字符集 character-set-server=utf8 # 创建新表时将使用的默认存储引擎 default-storage-engine=INNODB # 允许连接失败的次数。这是为了防止有人从该主机试图攻击数据库系统 max_connect_errors=10 # 默认使用“mysql_native_password”插件认证 default_authentication_plugin=mysql_native_password [mysql] # 设置mysql客户端默认字符集 default-character-set=utf8 [client] # 设置mysql客户端连接服务端时默认使用的端口 port=3306 default-character-set=utf8
注意,里面的 basedir 是我本地的安装目录,datadir 是我数据库数据文件要存放的位置,各项配置需要根据自己的环境进行配置。
4、环境变量
在系统变量PATH后面添加: 你的mysql bin文件夹的路径(如C:\mysql-8\bin)

5、初始化数据库
在MySQL安装目录的 bin 目录下执行命令:
mysqld --initialize --console
执行完成后,会打印 root 用户的初始默认密码,比如:

注意!执行输出结果里面有一段: [Note] [MY-010454] [Server] A temporary password is generated for root@localhost: gFDdBy;e4JS其中root@localhost:后面的“ gFDdBy;e4JS”就是初始密码(不含首位空格)。在没有更改密码前,需要记住这个密码,后续登录需要用到。
要是你手贱,关快了,或者没记住,那也没事,删掉初始化的 datadir 目录,再执行一遍初始化命令,又会重新生成的。当然,也可以使用安全工具强制改密码。
6、安装MySQL服务
以管理员身份打开cmd窗口后,将目录切换到你解压文件的bin目录,输入后回车运行
mysqld --install [服务名]
mysqld --install
后面的服务名可以不写,默认的名字为 mysql。当然,如果你的电脑上需要安装多个MySQL服务,就可以用不同的名字区分了,比如 mysql5 和 mysql8。

(我这边自己电脑可执行文件路径始终隐射到C:\Program Files\MySQL 8.0,而不是我实际安装目录,所以我切换到了C:\mysql-8\bin再安装)
7、启动mysql服务
以管理员身份在cmd中输入:
net start mysql
服务启动成功之后,就可以登录了.
注意:在windows操作系统上没有重启mysql服务的命令,如果要重启服务,只能先stop再start。
net stop mysql #停止mysql
卸载服务:
mysqld --remove mysql
8、更改密码和密码认证插件
在MySQL安装目录的 bin 目录下执行命令:
mysql -u root –p
这时候会提示输入密码,记住了上面第7步安装时的密码,填入即可登录成功,进入MySQL命令模式。

在MySQL8.0.4以前,MySQL的密码认证插件是“mysql_native_password”,执行就可以更改密码。
SET PASSWORD=PASSWORD('[修改的密码]');但是MySQL8.0.4开始,使用的是“caching_sha2_password”,可以这样更改密码:
ALTER USER 'root'@'localhost' IDENTIFIED BY 'root-password';

因为当前有很多数据库工具和链接包都不支持“caching_sha2_password”,为了方便,我暂时还是改回了“mysql_native_password”认证插件。
修改密码验证插件,同时修改密码。在MySQL中执行命令:
ALTER USER 'root'@'localhost' IDENTIFIED WITH mysql_native_password BY '新密码';
如果想默认使用“mysql_native_password”插件认证,可以在配置文件中配置default_authentication_plugin项。
[mysqld] default_authentication_plugin=mysql_native_password
9、测试
可以用 命令查看一下默认安装的数据库:
show databases; use mysql; show tables;

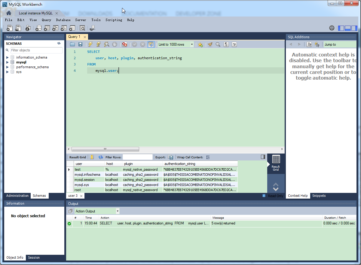
看到默认初始化了mysql数据库,其中user表里面存储MySQL用户信息。我们可以看一下默认MySQL用户:
select user, host, plugin, authentication_string from mysql.user;

管理员root的host是localhost,代表仅限localhost登录访问。如果要允许开放其他ip登录,则需要添加新的host。如果要允许所有ip访问,可以直接修改成“%”
10、创建用户和权限:
--创建用户: CREATE USER 'test'@'%' IDENTIFIED WITH mysql_native_password BY '123456'; --(需要注意:mysql8.0加密方式修改了) --检查用户 select user, host, plugin, authentication_string from user\G; --授权远程数据库 --授权所有权限 GRANT ALL PRIVILEGES ON *.* TO 'test'@'%'; --授权基本的查询修改权限,按需求设置 GRANT SELECT,INSERT,UPDATE,DELETE,CREATE,DROP,ALTER ON *.* TO 'test'@'%'; --查看用户权限 show grants for 'test'@'%';
二、Mysql图形化管理工具
1、Navicat Premium 12(推荐)
目前开发者用的最多的一款mysql图形用户管理工具,界面简洁、功能也非常强大,与微软的SQLServer管理器很像,简单易学,支持中文。

建立连接:


2、MySQL Workbench
Mysql 官方的一个图形管理工具,用Python写的。支持数据库的创建、设计、迁移、备份、导出、导入等功能,支持windows、linux、mac主流的操作系统,使用起来非常的棒。

1、官方下载地址:

2、配置
默认只显示:sys数据库

Mysql Workbench显示数据库元数据三个库information_schema库、performance_schema以及mysql库的方法:
先创建连接,连接到对应数据库,选择工具栏Edit ->Preference或者在右上角选择图标:

在对话框中勾选:show Metadata and Internal Schemas(显示元数据和内容的Schemas).。
不用重启软件,重新连接即可。
三、Linux安装MySQL
1、环境和资源地址
*** centos 7 ***
2、安装
1、 方式一(在线安装)
# 查看和mysql有关的安装包 yum search mysql # 安装mysql社区版本yum源 yum -y install http://repo.mysql.com/yum/mysql-5.6-community/el/7/x86_64/mysql-community-release-el7-5.noarch.rpm # 找到community社区版本的mysql包 yum search mysql |grep community # 使用yum安装下列 yum -y install mysql-community-server.x86_64 mysql-community-client.x86_64 mysql-community-server.x86_64 mysql-community-client.x86_64
2 、方式二(离线安装)
# 下载离线包 yumdownloader mysql-community-server.x86_64 mysql-community-client.x86_64 mysql-community-libs.x86_64 mysql-community-common.x86_64 # 安装 yum -y install mysql-community-client-5.6.41-2.el7.x86_64.rpm mysql-community-server-5.6.41-2.el7.x86_64.rpm mysql-community-common-5.6.41-2.el7.x86_64.rpm mysql-community-libs-5.6.41-2.el7.x86_64.rpm
3、操作mysql相关常用shell命令
# 启停服务
systemctl {start|stop|restart|status} mysqld.service
systemctl start mysqld.service
# 查看服务状态
systemctl status mysqld.service
# 安全初始化
/usr/bin/mysql_secure_installation
# 停系统防火墙
systemctl stop firewalld.service
# 查看强制访问控制状态
getenforce
# 关闭强制访问控制策略
setenforce 04、登陆和初始化密码
# 创建root远程登陆密码 mysql -h 127.0.0.1 -u root -p mysql> grant all privileges on *.* to root@'%' identified by "root"; mysql> flush privileges;
终于介绍完啦!小伙伴们,这篇关于《MySQL数据库安装方法与图形化管理工具怎么用》的介绍应该让你收获多多了吧!欢迎大家收藏或分享给更多需要学习的朋友吧~golang学习网公众号也会发布数据库相关知识,快来关注吧!
如何在 Windows 10 或 11 上使用分屏功能
- 上一篇
- 如何在 Windows 10 或 11 上使用分屏功能
- 下一篇
- 如何隐藏 Mac 桌面上的外部驱动器
-
- 数据库 · MySQL | 23小时前 |
- MySQL事务是什么?如何保证数据一致性?
- 276浏览 收藏
-
- 数据库 · MySQL | 1天前 |
- MySQL创建带约束表的实例详解
- 110浏览 收藏
-
- 数据库 · MySQL | 1星期前 |
- MySQL常用存储引擎及InnoDB与MyISAM对比分析
- 184浏览 收藏
-
- 数据库 · MySQL | 2星期前 |
- MySQL连接池配置与优化方法
- 147浏览 收藏
-
- 数据库 · MySQL | 2星期前 |
- MySQL内存优化技巧与参数设置解析
- 295浏览 收藏
-
- 数据库 · MySQL | 2星期前 |
- 主键外键关系解析与作用详解
- 413浏览 收藏
-
- 数据库 · MySQL | 2星期前 |
- MySQL数据库备份与安全方案详解
- 175浏览 收藏
-
- 数据库 · MySQL | 3星期前 |
- MySQL增删改查语法速查表大全
- 174浏览 收藏
-
- 数据库 · MySQL | 1个月前 |
- MySQLupdate语句使用详解
- 120浏览 收藏
-
- 数据库 · MySQL | 1个月前 |
- MySQL数据库创建与字符集设置教程
- 404浏览 收藏
-
- 数据库 · MySQL | 1个月前 |
- MySQL基础命令速查:增删改查全攻略
- 427浏览 收藏
-
- 数据库 · MySQL | 1个月前 |
- MySQL优化Join查询的技巧与策略解析
- 351浏览 收藏
-
- 前端进阶之JavaScript设计模式
- 设计模式是开发人员在软件开发过程中面临一般问题时的解决方案,代表了最佳的实践。本课程的主打内容包括JS常见设计模式以及具体应用场景,打造一站式知识长龙服务,适合有JS基础的同学学习。
- 543次学习
-
- GO语言核心编程课程
- 本课程采用真实案例,全面具体可落地,从理论到实践,一步一步将GO核心编程技术、编程思想、底层实现融会贯通,使学习者贴近时代脉搏,做IT互联网时代的弄潮儿。
- 516次学习
-
- 简单聊聊mysql8与网络通信
- 如有问题加微信:Le-studyg;在课程中,我们将首先介绍MySQL8的新特性,包括性能优化、安全增强、新数据类型等,帮助学生快速熟悉MySQL8的最新功能。接着,我们将深入解析MySQL的网络通信机制,包括协议、连接管理、数据传输等,让
- 500次学习
-
- JavaScript正则表达式基础与实战
- 在任何一门编程语言中,正则表达式,都是一项重要的知识,它提供了高效的字符串匹配与捕获机制,可以极大的简化程序设计。
- 487次学习
-
- 从零制作响应式网站—Grid布局
- 本系列教程将展示从零制作一个假想的网络科技公司官网,分为导航,轮播,关于我们,成功案例,服务流程,团队介绍,数据部分,公司动态,底部信息等内容区块。网站整体采用CSSGrid布局,支持响应式,有流畅过渡和展现动画。
- 485次学习
-
- ChatExcel酷表
- ChatExcel酷表是由北京大学团队打造的Excel聊天机器人,用自然语言操控表格,简化数据处理,告别繁琐操作,提升工作效率!适用于学生、上班族及政府人员。
- 4220次使用
-
- Any绘本
- 探索Any绘本(anypicturebook.com/zh),一款开源免费的AI绘本创作工具,基于Google Gemini与Flux AI模型,让您轻松创作个性化绘本。适用于家庭、教育、创作等多种场景,零门槛,高自由度,技术透明,本地可控。
- 4577次使用
-
- 可赞AI
- 可赞AI,AI驱动的办公可视化智能工具,助您轻松实现文本与可视化元素高效转化。无论是智能文档生成、多格式文本解析,还是一键生成专业图表、脑图、知识卡片,可赞AI都能让信息处理更清晰高效。覆盖数据汇报、会议纪要、内容营销等全场景,大幅提升办公效率,降低专业门槛,是您提升工作效率的得力助手。
- 4460次使用
-
- 星月写作
- 星月写作是国内首款聚焦中文网络小说创作的AI辅助工具,解决网文作者从构思到变现的全流程痛点。AI扫榜、专属模板、全链路适配,助力新人快速上手,资深作者效率倍增。
- 6109次使用
-
- MagicLight
- MagicLight.ai是全球首款叙事驱动型AI动画视频创作平台,专注于解决从故事想法到完整动画的全流程痛点。它通过自研AI模型,保障角色、风格、场景高度一致性,让零动画经验者也能高效产出专业级叙事内容。广泛适用于独立创作者、动画工作室、教育机构及企业营销,助您轻松实现创意落地与商业化。
- 4827次使用
-
- MySQL主从切换的超详细步骤
- 2023-01-01 501浏览
-
- Mysql-普通索引的 change buffer
- 2023-01-25 501浏览
-
- MySQL高级进阶sql语句总结大全
- 2022-12-31 501浏览
-
- Mysql报错:message from server: * is blocked because of many
- 2023-02-24 501浏览
-
- 腾讯云大佬亲码“redis深度笔记”,不讲一句废话,全是精华
- 2023-02-22 501浏览

