如何在 Windows 11 中清除最近的文件 [6 种不同的方式]
哈喽!大家好,很高兴又见面了,我是golang学习网的一名作者,今天由我给大家带来一篇《如何在 Windows 11 中清除最近的文件 [6 种不同的方式]》,本文主要会讲到等等知识点,希望大家一起学习进步,也欢迎大家关注、点赞、收藏、转发! 下面就一起来看看吧!
Windows 电脑显示你在文件资源管理器中打开的最后几个文件,以便你可以轻松地使用这些链接快速访问这些文件。但是,许多用户讨厌此功能,因为它会暴露您最近的活动。因此,知道如何清除 Windows 11 中的最新文件可能是有益的。
此外,您可能对我们关于如何在 Windows 11 中删除快速访问的文章感兴趣。
如何在 Windows 11 中找到最近的文件?
通过文件资源管理器快速访问列表
- 按 + 键打开文件资源管理器。WindowsE
- 在快速访问的“最近”部分下检查最近打开的文件。
![如何在 Windows 11 中清除最近的文件 [6 种不同的方式]](/uploads/20230426/168247530264488926b51e2.png)
- 如果最近使用的文件未显示在“最近”部分中,请左键单击“开始”按钮,键入“文件资源管理器选项”,然后选择显示的第一个结果。
- 转到常规选项卡,选中显示最近使用的文件选项旁边的框,然后单击应用。
![如何在 Windows 11 中清除最近的文件 [6 种不同的方式]](/uploads/20230426/168247530264488926bf14f.png)
- 打开一些文件并重复步骤 1-2,看看是否可以找到最近的文件。
在此之后,让我们探索清除下面最近文件的各种方法。
如何在 Windows 11 中清除最近的文件?
1.清除文件资源管理器历史记录
- 左键单击“开始”按钮,键入“文件资源管理器选项”,然后选择显示的第一个结果。
- 单击常规选项卡,转到隐私菜单,然后单击清除按钮。
![如何在 Windows 11 中清除最近的文件 [6 种不同的方式]](/uploads/20230426/168247530264488926c8b07.png)
- 关闭“文件资源管理器选项”窗口,然后检查最近的文件是否仍然可用。
清除文件资源管理器历史记录时,文件资源管理器中最近打开的文件列表将被删除。阅读有关 Windows 资源管理器在计算机上运行缓慢的一些修补程序。
2. 删除搜索记录
- 左键单击“开始”按钮,然后单击齿轮形图标以打开“设置”应用。
- 选择左侧窗格中的“隐私和安全”选项卡,然后单击“搜索权限”。
![如何在 Windows 11 中清除最近的文件 [6 种不同的方式]](/uploads/20230426/168247530264488926d2bac.png)
- 在“历史记录”选项卡下,单击“清除设备搜索历史记录”按钮。
![如何在 Windows 11 中清除最近的文件 [6 种不同的方式]](/uploads/20230426/168247530264488926dd94e.png)
删除搜索历史记录会清除您最近搜索的应用和文件列表,防止入侵者知道。
3. 删除帐户的活动历史记录
- 按 + 键启动 Windows 设置应用程序。WindowsI
- 选择左侧窗格中的“隐私和安全”选项卡,然后单击“活动历史记录”。
![如何在 Windows 11 中清除最近的文件 [6 种不同的方式]](/uploads/20230426/168247530264488926e7560.png)
- 单击清除历史记录按钮以从所有设备中删除您的活动历史记录。
![如何在 Windows 11 中清除最近的文件 [6 种不同的方式]](/uploads/20230426/168247530264488926f0e59.png)
- 要防止进一步存储帐户的活动历史记录,请关闭“活动历史记录”选项的开关。
![如何在 Windows 11 中清除最近的文件 [6 种不同的方式]](/uploads/20230426/16824753036448892706284.png)
您帐户的活动历史记录还可以存储您在系统上参与的最近活动和文件的列表。因此,清理它将删除 Windows 11 上最近的文件列表。
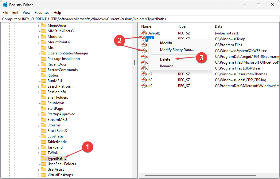
4. 通过注册表编辑器
- 按 + 键打开“运行”对话框,键入 Regedit,然后按“确定”启动注册表编辑器。WindowsR
- 导航到以下路径:
HKEY_CURRENT_USER\Software\Microsoft\Windows\CurrentVersion\Explorer\TypedPaths - 右键单击 url1、url2、url3 文件,然后从下拉菜单中选择删除选项。
![如何在 Windows 11 中清除最近的文件 [6 种不同的方式]](/uploads/20230426/168247530364488927102ee.png)
专家提示:
有些PC问题很难解决,尤其是在涉及损坏的存储库或丢失的Windows文件时。如果您在修复错误时遇到问题,则您的系统可能部分损坏。
我们建议安装 Restoro,该工具将扫描您的机器并确定故障是什么。
单击此处下载并开始修复。
删除以下键将清除PC上列出的任何最近文件。阅读有关如何在遇到问题时修复 Windows 11 上损坏的注册表编辑器的信息。
5.删除文件资源管理器的地址栏历史记录
- 按 + 键打开文件资源管理器。WindowsE
- 右键单击资源管理器地址栏,然后从下拉菜单中选择删除历史记录选项。
![如何在 Windows 11 中清除最近的文件 [6 种不同的方式]](/uploads/20230426/1682475303644889271a3b5.png)
- 单击“确定”进行确认。
地址栏历史记录包含您最近搜索的文件,具体取决于其存储时间。因此,清除它将删除有关 Windows 11 中最近文件的任何信息。
查看我们的指南,修复文件资源管理器预览窗格在 Windows PC 上不起作用的问题。
6.删除特定应用程序的最近文件历史记录
- 按 + 键提示搜索栏,然后键入应用的名称。WindowsS
- 在右侧窗格中,转到“最近”选项卡以查看最近打开的项目列表,
![如何在 Windows 11 中清除最近的文件 [6 种不同的方式]](/uploads/20230426/16824753036448892725af5.png)
- 右键单击文件,然后从下拉列表中选择“从此列表中删除”选项。
删除特定应用的最近文件历史记录将清除最近活动的详细信息以及您使用的文件。
此外,您可能对我们的文章感兴趣 如何修复 文件资源管理器冻结或无法响应 Windows 11.
同样,不要犹豫,检查从文件资源管理器中的多个文件夹中提取文件的方法。
今天关于《如何在 Windows 11 中清除最近的文件 [6 种不同的方式]》的内容介绍就到此结束,如果有什么疑问或者建议,可以在golang学习网公众号下多多回复交流;文中若有不正之处,也希望回复留言以告知!
比较生成式模型与辨别式模型的差异
- 上一篇
- 比较生成式模型与辨别式模型的差异
- 下一篇
- MySQL中如何使用INSTR()函数?
-
- 文章 · 软件教程 | 3分钟前 |
- 邮政快递在线查询官方入口 邮政快递物流单号查询平台
- 209浏览 收藏
-
- 文章 · 软件教程 | 5分钟前 |
- Win11怎么设置鼠标指针的阴影效果_Windows11指针属性设置
- 195浏览 收藏
-
- 文章 · 软件教程 | 8分钟前 |
- 如何开启Windows 11的“透明效果” 优化视觉体验并保持系统流畅方法
- 423浏览 收藏
-
- 文章 · 软件教程 | 9分钟前 | 动漫资源 花子动漫
- 花子动漫全集在线免费观看 花子动漫网站畅享免费入口
- 395浏览 收藏
-
- 文章 · 软件教程 | 11分钟前 |
- 代练通网页版登录入口_代练通官网主页链接
- 108浏览 收藏
-
- 文章 · 软件教程 | 12分钟前 |
- Word文档出现乱码怎么办?Word文件编码格式调整与恢复方法【解决】
- 172浏览 收藏
-
- 文章 · 软件教程 | 15分钟前 |
- 豌豆荚网页端入口 豌豆荚官方在线管理主页
- 112浏览 收藏
-
- 文章 · 软件教程 | 17分钟前 |
- 驱动精灵怎么安装打印机驱动 驱动精灵驱动下载方法【步骤】
- 392浏览 收藏
-
- 文章 · 软件教程 | 18分钟前 |
- win11打字吞字怎么解决_win11打字吞字输入法问题排查【教程】
- 131浏览 收藏
-
- 文章 · 软件教程 | 20分钟前 |
- PS软件运行卡顿怎么办 PS提高运行速度设置方法【优化】
- 376浏览 收藏
-
- 文章 · 软件教程 | 22分钟前 |
- 快手账号注销申请流程 永久关闭账户权限操作指南
- 281浏览 收藏
-
- 文章 · 软件教程 | 23分钟前 | 语雀
- 语雀如何插入表格_语雀插入表格思路
- 368浏览 收藏
-
- 前端进阶之JavaScript设计模式
- 设计模式是开发人员在软件开发过程中面临一般问题时的解决方案,代表了最佳的实践。本课程的主打内容包括JS常见设计模式以及具体应用场景,打造一站式知识长龙服务,适合有JS基础的同学学习。
- 543次学习
-
- GO语言核心编程课程
- 本课程采用真实案例,全面具体可落地,从理论到实践,一步一步将GO核心编程技术、编程思想、底层实现融会贯通,使学习者贴近时代脉搏,做IT互联网时代的弄潮儿。
- 516次学习
-
- 简单聊聊mysql8与网络通信
- 如有问题加微信:Le-studyg;在课程中,我们将首先介绍MySQL8的新特性,包括性能优化、安全增强、新数据类型等,帮助学生快速熟悉MySQL8的最新功能。接着,我们将深入解析MySQL的网络通信机制,包括协议、连接管理、数据传输等,让
- 500次学习
-
- JavaScript正则表达式基础与实战
- 在任何一门编程语言中,正则表达式,都是一项重要的知识,它提供了高效的字符串匹配与捕获机制,可以极大的简化程序设计。
- 487次学习
-
- 从零制作响应式网站—Grid布局
- 本系列教程将展示从零制作一个假想的网络科技公司官网,分为导航,轮播,关于我们,成功案例,服务流程,团队介绍,数据部分,公司动态,底部信息等内容区块。网站整体采用CSSGrid布局,支持响应式,有流畅过渡和展现动画。
- 485次学习
-
- ChatExcel酷表
- ChatExcel酷表是由北京大学团队打造的Excel聊天机器人,用自然语言操控表格,简化数据处理,告别繁琐操作,提升工作效率!适用于学生、上班族及政府人员。
- 4441次使用
-
- Any绘本
- 探索Any绘本(anypicturebook.com/zh),一款开源免费的AI绘本创作工具,基于Google Gemini与Flux AI模型,让您轻松创作个性化绘本。适用于家庭、教育、创作等多种场景,零门槛,高自由度,技术透明,本地可控。
- 4798次使用
-
- 可赞AI
- 可赞AI,AI驱动的办公可视化智能工具,助您轻松实现文本与可视化元素高效转化。无论是智能文档生成、多格式文本解析,还是一键生成专业图表、脑图、知识卡片,可赞AI都能让信息处理更清晰高效。覆盖数据汇报、会议纪要、内容营销等全场景,大幅提升办公效率,降低专业门槛,是您提升工作效率的得力助手。
- 4677次使用
-
- 星月写作
- 星月写作是国内首款聚焦中文网络小说创作的AI辅助工具,解决网文作者从构思到变现的全流程痛点。AI扫榜、专属模板、全链路适配,助力新人快速上手,资深作者效率倍增。
- 6462次使用
-
- MagicLight
- MagicLight.ai是全球首款叙事驱动型AI动画视频创作平台,专注于解决从故事想法到完整动画的全流程痛点。它通过自研AI模型,保障角色、风格、场景高度一致性,让零动画经验者也能高效产出专业级叙事内容。广泛适用于独立创作者、动画工作室、教育机构及企业营销,助您轻松实现创意落地与商业化。
- 5048次使用
-
- pe系统下载好如何重装的具体教程
- 2023-05-01 501浏览
-
- qq游戏大厅怎么开启蓝钻提醒功能-qq游戏大厅开启蓝钻提醒功能教程
- 2023-04-29 501浏览
-
- 吉吉影音怎样播放网络视频 吉吉影音播放网络视频的操作步骤
- 2023-04-09 501浏览
-
- 腾讯会议怎么使用电脑音频 腾讯会议播放电脑音频的方法
- 2023-04-04 501浏览
-
- PPT制作图片滚动效果的简单方法
- 2023-04-26 501浏览

