RedisServer、RedisDB与数据字典Dict
编程并不是一个机械性的工作,而是需要有思考,有创新的工作,语法是固定的,但解决问题的思路则是依靠人的思维,这就需要我们坚持学习和更新自己的知识。今天golang学习网就整理分享《RedisServer、RedisDB与数据字典Dict》,文章讲解的知识点主要包括RedisDB、数据字典Dict,如果你对数据库方面的知识点感兴趣,就不要错过golang学习网,在这可以对大家的知识积累有所帮助,助力开发能力的提升。

1、关于Redis
众所周知Redis是流行的、开源的,使用C语言开发的高性能,基于内存的key/value数据库。它具有高效、精心设计的底层数据结构,同时支持多种数据类型(string、list、set、zset、hash、bitmap、geo、hyperloglog等),让其能够拥有100K+/s的读写性能。正是由于这些优势让它在众多数据库中脱颖而出,支撑着众多互联网公司的海量业务。
那么你有没有想过,它的底层是如何运作的?本文从RedisServer的底层结构入手,并通过追溯Set指令操作过程与key的过期时间窥探一下运行原理。
2、redisServer、redisDB与数据字典dict
Redis服务是常见的c/s架构设计,即:Redis client客户端通过与Redis Server服务端建立连接后对存储在Redis Server端的数据进行操作。Redis Server作为一个单独的进程运行在计算机上,其对数据进行操作的工作线程为单线程,减少了锁开销以及上下文的切换。
在Redis Server进程内部有一个全局变量redisServer,存储着当前Redis Server的所有数据库、key/value数据以及其他众多信息,在Redis Server完全启动并对外服务之前对其进行初始化、赋予默认值等操作,它是运行时的一个重要数据入口。

从上图可知,Redis Server默认共拥有(0-15,自定义最大为0-255)16个数据库(redisDB),每个数据库包含有若干数据字典(dict),每个数据字典存储不同意义的数据。例如:redisDb.dict 是存储当前数据库所有key/value的keyspace,redisDb.expires 是存储当前数据库所有设置了过期时间的keyspace。
查询数据时从数据字典 redisDb.dict 中获取,判断/获取key的过期时间等操作时从数据字典 redisDb.expires 中获取。每个数据字典存储数据时,考虑扩容等因素会有用2个 ht_table,在未扩容时数据全部存储在 ht_table[0],否则可能在 ht_table[0]与ht_table[1] 都存有数据,ht_table 使用 bucket+链表(不同key在经过hash计算之后发生碰撞,会存储在同一个bucket的链表中)的形式存储具体的key/value。
3、redis client如何与数据库建立联系
每当redis client客户端与Redis Server服务端建立连接之后,Redis Server为该客户端创建结构体 client 用于存储客户端相关信息,其中就包含客户端所使用的数据库(默认为0,可以通过select指令选择其他数据库)。然后Redis Server服务端通过双向链表把这些client连接起来,存储到全局变量redisServer的clients字段中。就这样redis client客户端与Redis数据库建立了联系,后续就能直接找到对应数据库进行读、写等操作。

每当redis client客户端发送命令到服务端之后,Redis Server通过 client.db 找到对应的数据库,然后进行相关操作。
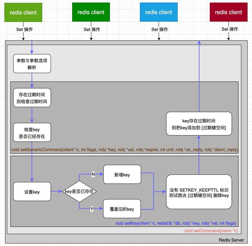
4、Set指令执行过程

5、小结
本文通过讲解 redisServer、redisDB与数据字典dict之间的联系,同时通过分析Set指令(v7.0 版本目前有240个命令)的执行过程,可以对其底层原理有更深的认知。
曾经有一位技术大咖说过:若想学习一个好的开源项目,那么首推Redis,无论从代码功能、变量声明,甚至从注释来看都无可挑剔。
终于介绍完啦!小伙伴们,这篇关于《RedisServer、RedisDB与数据字典Dict》的介绍应该让你收获多多了吧!欢迎大家收藏或分享给更多需要学习的朋友吧~golang学习网公众号也会发布数据库相关知识,快来关注吧!
面向未来的AI自动化测试工具
- 上一篇
- 面向未来的AI自动化测试工具
- 下一篇
- 0x0000007e,小编教你解决电脑蓝屏代码0x0000007e
-
- 数据库 · Redis | 12小时前 |
- Redis怎么应对恶意攻击导致的内存爆满与淘汰_通过配置防火墙与限制单IP连接数预防垃圾Key灌入
- 112浏览 收藏
-
- 数据库 · Redis | 15小时前 |
- 怎么防同一账号多地登录_Redis存会话ID踢出旧设备
- 491浏览 收藏
-
- 数据库 · Redis | 18小时前 |
- Redis怎样精准淘汰马上就要过期的Key_配置volatile-ttl策略加速清理濒死缓存数据
- 441浏览 收藏
-
- 数据库 · Redis | 1天前 |
- Redis发布订阅如何防止大Key导致的性能问题_优化发布消息的Payload大小限制
- 491浏览 收藏
-
- 数据库 · Redis | 1天前 |
- Redis怎样在集群模式下使用Lua脚本_如何确保Key在同一槽位
- 120浏览 收藏
-
- 数据库 · Redis | 1天前 |
- Redis如何通过哨兵模式自动伸缩_哨兵仅负责监控与故障转移
- 339浏览 收藏
-
- 数据库 · Redis | 1天前 |
- Redis如何实现发布订阅的消息去重_结合Bloom Filter与Redis缓存实现幂等性
- 277浏览 收藏
-
- 数据库 · Redis | 1天前 |
- Redis主从复制中出现全量同步的原因_排查复制积压缓冲区大小与网络闪断
- 409浏览 收藏
-
- 数据库 · Redis | 1天前 |
- Redis ZSet实现任务超时检测_利用ZREVRANGEBYSCORE排序处理
- 370浏览 收藏
-
- 数据库 · Redis | 1天前 |
- Redis AOF持久化原理是什么_详解Append模式下的日志写入流程
- 177浏览 收藏
-
- 数据库 · Redis | 2天前 |
- Redis怎样利用持久化文件进行数据审计_通过解析AOF重放记录追踪数据变更
- 398浏览 收藏
-
- 数据库 · Redis | 2天前 |
- Redis为什么不推荐在核心交易系统使用淘汰策略_强调金融级数据须使用noeviction并在满时告警扩容
- 395浏览 收藏
-
- 前端进阶之JavaScript设计模式
- 设计模式是开发人员在软件开发过程中面临一般问题时的解决方案,代表了最佳的实践。本课程的主打内容包括JS常见设计模式以及具体应用场景,打造一站式知识长龙服务,适合有JS基础的同学学习。
- 543次学习
-
- GO语言核心编程课程
- 本课程采用真实案例,全面具体可落地,从理论到实践,一步一步将GO核心编程技术、编程思想、底层实现融会贯通,使学习者贴近时代脉搏,做IT互联网时代的弄潮儿。
- 516次学习
-
- 简单聊聊mysql8与网络通信
- 如有问题加微信:Le-studyg;在课程中,我们将首先介绍MySQL8的新特性,包括性能优化、安全增强、新数据类型等,帮助学生快速熟悉MySQL8的最新功能。接着,我们将深入解析MySQL的网络通信机制,包括协议、连接管理、数据传输等,让
- 500次学习
-
- JavaScript正则表达式基础与实战
- 在任何一门编程语言中,正则表达式,都是一项重要的知识,它提供了高效的字符串匹配与捕获机制,可以极大的简化程序设计。
- 487次学习
-
- 从零制作响应式网站—Grid布局
- 本系列教程将展示从零制作一个假想的网络科技公司官网,分为导航,轮播,关于我们,成功案例,服务流程,团队介绍,数据部分,公司动态,底部信息等内容区块。网站整体采用CSSGrid布局,支持响应式,有流畅过渡和展现动画。
- 485次学习
-
- ChatExcel酷表
- ChatExcel酷表是由北京大学团队打造的Excel聊天机器人,用自然语言操控表格,简化数据处理,告别繁琐操作,提升工作效率!适用于学生、上班族及政府人员。
- 4467次使用
-
- Any绘本
- 探索Any绘本(anypicturebook.com/zh),一款开源免费的AI绘本创作工具,基于Google Gemini与Flux AI模型,让您轻松创作个性化绘本。适用于家庭、教育、创作等多种场景,零门槛,高自由度,技术透明,本地可控。
- 4813次使用
-
- 可赞AI
- 可赞AI,AI驱动的办公可视化智能工具,助您轻松实现文本与可视化元素高效转化。无论是智能文档生成、多格式文本解析,还是一键生成专业图表、脑图、知识卡片,可赞AI都能让信息处理更清晰高效。覆盖数据汇报、会议纪要、内容营销等全场景,大幅提升办公效率,降低专业门槛,是您提升工作效率的得力助手。
- 4696次使用
-
- 星月写作
- 星月写作是国内首款聚焦中文网络小说创作的AI辅助工具,解决网文作者从构思到变现的全流程痛点。AI扫榜、专属模板、全链路适配,助力新人快速上手,资深作者效率倍增。
- 6486次使用
-
- MagicLight
- MagicLight.ai是全球首款叙事驱动型AI动画视频创作平台,专注于解决从故事想法到完整动画的全流程痛点。它通过自研AI模型,保障角色、风格、场景高度一致性,让零动画经验者也能高效产出专业级叙事内容。广泛适用于独立创作者、动画工作室、教育机构及企业营销,助您轻松实现创意落地与商业化。
- 5063次使用
-
- RedisServer、RedisDB与数据字典Dict
- 2023-05-03 209浏览

