用 ChatGPT 生成小脚本,直接复制就能用了
对于一个科技周边开发者来说,牢固扎实的基础是十分重要的,golang学习网就来带大家一点点的掌握基础知识点。今天本篇文章带大家了解《用 ChatGPT 生成小脚本,直接复制就能用了》,主要介绍了,希望对大家的知识积累有所帮助,快点收藏起来吧,否则需要时就找不到了!

大家好,我是前端西瓜哥。最近我有个个人需求,要写个小脚本。
我有一个基于 hexo 生成的个人静态博客网站,想要给博客的所有的篇文章的尾部加一段广告文案,我不想写这种没啥意思的脚本,就找 ChatGPT 帮我写一段小脚本。
初版
因为我是前端开发,所以我选择让 ChatGPT 给我生成 nodejs 脚本。其他 sh、python 其实也可以,但我真不熟,不好确认代码是否符合需求。

描述很简洁,ChatGPT 给的结果看着不错。
加上细节要求
但我接着发现我有个细节没有提供,就是文件路径需要在文件里提供。我期待通过命令行参数传入路径,因为在 bash 环境下,可以通过 tab 键来补全路径,既方便又不容易出错。
得益于 ChatGPT 的上下文联想能力,我们可以基于上面的问题,加入新的要求。

还提供了使用案例:

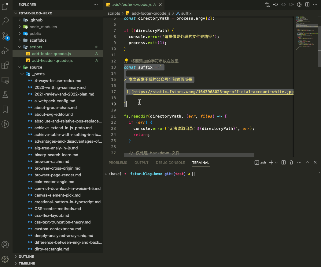
完整代码
<code>const fs = require('fs');const path = require('path');// 从命令行参数中获取文件夹路径const directoryPath = process.argv[2];if (!directoryPath) {console.error('请提供要处理的文件夹路径');process.exit(1);}const suffix = '\n\n这是添加的字符串。'; // 将要添加的字符串放在这里fs.readdir(directoryPath, (err, files) => {if (err) {console.error(`无法读取目录:${directoryPath}`, err);return;}// 仅处理 Markdown 文件const markdownFiles = files.filter(file => path.extname(file).toLowerCase() === '.md');markdownFiles.forEach(file => {const filePath = path.join(directoryPath, file);// 读取文件内容fs.readFile(filePath, 'utf8', (err, data) => {if (err) {console.error(`无法读取文件:${filePath}`, err);return;}// 将字符串添加到文件末尾const content = `${data.trim()}${suffix}`;// 将更改保存回原始文件fs.writeFile(filePath, content, 'utf8', err => {if (err) {console.error(`无法写入文件:${filePath}`, err);return;}console.log(`已更新文件:${filePath}`);});});});});</code>使用
将代码拷贝到我创建的 js 文件下,将里面的 suffix 替换为自己需要填充的内容。
然后执行:
<code>node scripts/add-footer-qrcode.js source/_posts</code>

可以看到,文件夹下的 100 多个 md 文件的末尾都加上了这段文字。
结尾
我是前端西瓜哥,欢迎关注我,一起感受 AI 的日新月异的变化。
ChatGPT 用来写简单的脚本或算法,那叫一个牛逼。
你要是让我来写,还是挺花时间的,里面小细节挺多,快的话写加测试也得半小时,但 ChatGPT 它来了,它 10s 就给你写好了,我们复制一下,改改就能用,甚至不用改!
以上就是《用 ChatGPT 生成小脚本,直接复制就能用了》的详细内容,更多关于ChatGPT,AI的资料请关注golang学习网公众号!
AI通灵!类ChatGPT模型解码大脑信息,准确率高达82%
- 上一篇
- AI通灵!类ChatGPT模型解码大脑信息,准确率高达82%
- 下一篇
- MySQL中按月统计并逐月累加统计值的几种写法
-
- 科技周边 · 人工智能 | 12小时前 |
- Poe机器人创建教程:自定义Bot提示词设置
- 464浏览 收藏
-
- 科技周边 · 人工智能 | 12小时前 |
- 豆包千问联动,Prompt破解复杂任务
- 389浏览 收藏
-
- 科技周边 · 人工智能 | 12小时前 |
- 提示词防御是什么?防止Gemini提示泄露指南
- 401浏览 收藏
-
- 科技周边 · 人工智能 | 13小时前 | Capybara
- CapybaraAI提醒设置教程与通知配置
- 344浏览 收藏
-
- 科技周边 · 人工智能 | 13小时前 |
- AI视频生成工具免费使用推荐
- 130浏览 收藏
-
- 科技周边 · 人工智能 | 13小时前 | 骡子快跑
- 骡子快跑怎么添加页码和排版技巧
- 178浏览 收藏
-
- 科技周边 · 人工智能 | 13小时前 |
- 百度AI如何识别用户隐含需求?
- 166浏览 收藏
-
- 科技周边 · 人工智能 | 13小时前 |
- AI去杂物操作教程详解
- 212浏览 收藏
-
- 科技周边 · 人工智能 | 13小时前 |
- AI写邮件技巧:商务邮件模板大全
- 411浏览 收藏
-
- 科技周边 · 人工智能 | 13小时前 |
- AI防御指南:防范恶意攻击全解析
- 235浏览 收藏
-
- 科技周边 · 人工智能 | 13小时前 | 骡子快跑
- 骡子快跑合作方案模板参考
- 192浏览 收藏
-
- 科技周边 · 人工智能 | 14小时前 |
- WorkBuddy非法IP提示怎么处理?
- 150浏览 收藏
-
- 前端进阶之JavaScript设计模式
- 设计模式是开发人员在软件开发过程中面临一般问题时的解决方案,代表了最佳的实践。本课程的主打内容包括JS常见设计模式以及具体应用场景,打造一站式知识长龙服务,适合有JS基础的同学学习。
- 543次学习
-
- GO语言核心编程课程
- 本课程采用真实案例,全面具体可落地,从理论到实践,一步一步将GO核心编程技术、编程思想、底层实现融会贯通,使学习者贴近时代脉搏,做IT互联网时代的弄潮儿。
- 516次学习
-
- 简单聊聊mysql8与网络通信
- 如有问题加微信:Le-studyg;在课程中,我们将首先介绍MySQL8的新特性,包括性能优化、安全增强、新数据类型等,帮助学生快速熟悉MySQL8的最新功能。接着,我们将深入解析MySQL的网络通信机制,包括协议、连接管理、数据传输等,让
- 500次学习
-
- JavaScript正则表达式基础与实战
- 在任何一门编程语言中,正则表达式,都是一项重要的知识,它提供了高效的字符串匹配与捕获机制,可以极大的简化程序设计。
- 487次学习
-
- 从零制作响应式网站—Grid布局
- 本系列教程将展示从零制作一个假想的网络科技公司官网,分为导航,轮播,关于我们,成功案例,服务流程,团队介绍,数据部分,公司动态,底部信息等内容区块。网站整体采用CSSGrid布局,支持响应式,有流畅过渡和展现动画。
- 485次学习
-
- ChatExcel酷表
- ChatExcel酷表是由北京大学团队打造的Excel聊天机器人,用自然语言操控表格,简化数据处理,告别繁琐操作,提升工作效率!适用于学生、上班族及政府人员。
- 4366次使用
-
- Any绘本
- 探索Any绘本(anypicturebook.com/zh),一款开源免费的AI绘本创作工具,基于Google Gemini与Flux AI模型,让您轻松创作个性化绘本。适用于家庭、教育、创作等多种场景,零门槛,高自由度,技术透明,本地可控。
- 4714次使用
-
- 可赞AI
- 可赞AI,AI驱动的办公可视化智能工具,助您轻松实现文本与可视化元素高效转化。无论是智能文档生成、多格式文本解析,还是一键生成专业图表、脑图、知识卡片,可赞AI都能让信息处理更清晰高效。覆盖数据汇报、会议纪要、内容营销等全场景,大幅提升办公效率,降低专业门槛,是您提升工作效率的得力助手。
- 4591次使用
-
- 星月写作
- 星月写作是国内首款聚焦中文网络小说创作的AI辅助工具,解决网文作者从构思到变现的全流程痛点。AI扫榜、专属模板、全链路适配,助力新人快速上手,资深作者效率倍增。
- 6327次使用
-
- MagicLight
- MagicLight.ai是全球首款叙事驱动型AI动画视频创作平台,专注于解决从故事想法到完整动画的全流程痛点。它通过自研AI模型,保障角色、风格、场景高度一致性,让零动画经验者也能高效产出专业级叙事内容。广泛适用于独立创作者、动画工作室、教育机构及企业营销,助您轻松实现创意落地与商业化。
- 4978次使用
-
- GPT-4王者加冕!读图做题性能炸天,凭自己就能考上斯坦福
- 2023-04-25 501浏览
-
- 单块V100训练模型提速72倍!尤洋团队新成果获AAAI 2023杰出论文奖
- 2023-04-24 501浏览
-
- ChatGPT 真的会接管世界吗?
- 2023-04-13 501浏览
-
- VR的终极形态是「假眼」?Neuralink前联合创始人掏出新产品:科学之眼!
- 2023-04-30 501浏览
-
- 实现实时制造可视性优势有哪些?
- 2023-04-15 501浏览

