Redis分布式缓存与秒杀
IT行业相对于一般传统行业,发展更新速度更快,一旦停止了学习,很快就会被行业所淘汰。所以我们需要踏踏实实的不断学习,精进自己的技术,尤其是初学者。今天golang学习网给大家整理了《Redis分布式缓存与秒杀》,聊聊缓存、Redis分布式、秒杀,我们一起来看看吧!
一、单点Redis的问题
1、数据丢失问题
Redis数据持久化。
2、并发能力问题
大家主从集群,实现读写分离。
3、故障恢复问题
利用Redis哨兵,实现健康检测和自动恢复。
4、存储能力问题
搭建分片集群,利用插槽机制实现动态扩容。
二、RDB
RDB全称Redis Database Backup file(Redis数据备份文件),也被叫做Redis数据快照。简单来说就是把内存中的所有数据都记录到磁盘中。当Redis实例故障重启后,从磁盘读取快照文件,恢复数据。
快照文件称为RDB文件,默认是保存在当前运行目录。
Redis内部有触发RDB的机制,可以在redis.conf文件中找到,格式如下:

bgsave开始时会fork主进程得到子进程,子进程共享主进程的内存数据。完成fork后读取内存数据并写入 RDB 文件。
fork采用的是copy-on-write技术:
- 当主进程执行读操作时,访问共享内存;
- 当主进程执行写操作时,则会拷贝一份数据,执行写操作;
RDB方式bgsave的基本流程?
- fork主进程得到一个子进程,共享内存空间;
- 子进程读取内存数据并写入新的RDB文件;
- 用新RDB文件替换旧的RDB文件;

RDB会在什么时候执行?save 60 1000代表什么含义?
- 默认是服务停止时;
- 代表60秒内至少执行1000次修改则触发RDB;
RDB的缺点?
- RDB执行间隔时间长,两次RDB之间写入数据有丢失的风险;
- fork子进程、压缩、写出RDB文件都比较耗时;
AOF的命令记录的频率也可以通过redis.conf文件来配:
三、AOF
AOF全称为Append Only File(追加文件)。Redis处理的每一个写命令都会记录在AOF文件,可以看做是命令日志文件。
AOF默认是关闭的,需要修改redis.conf配置文件来开启AOF:

AOF的命令记录的频率也可以通过redis.conf文件来配:

| 配置项 | 刷盘时机 | 优点 | 缺点 |
|---|---|---|---|
| Always | 同步刷盘 | 可靠性高,几乎不丢数据 | 性能影响大 |
| everysec | 每秒刷盘 | 性能适中 | 最多丢失一分钟的数据 |
| no | 操作系统控制 | 性能最好 | 可靠性较差,可能丢失大量数据 |
因为是记录命令,AOF文件会比RDB文件大的多。而且AOF会记录对同一个key的多次写操作,但只有最后一次写操作才有意义。通过执行bgrewriteaof命令,可以让AOF文件执行重写功能,用最少的命令达到相同效果。
set id 1 set name nezha set id 2 bgrewriteaof mset name nezha id 2
Redis也会在触发阈值时自动去重写AOF文件。阈值也可以在redis.conf中配置:
# AOF文件比上次文件 增长超过多少百分比则触发重写auto-aof-rewrite-percentage 100# AOF文件体积最小多大以上才触发重写 auto-aof-rewrite-min-size 64mb
RDB和AOF各有自己的优缺点,如果对数据安全性要求较高,在实际开发中往往会结合两者来使用。
| RDB | AOF | |
|---|---|---|
| 持久化方式 | 定时对整个内存做快照 | 记录每一次执行的命令 |
| 数据完整性 | 不完整,两次备份之间会丢失 | 相对完整,取决于刷盘策略 |
| 文件大小 | 会有压缩,文件体积小 | 记录命令,文件体积很大 |
| 宕机恢复速度 | 很快 | 慢 |
| 数据恢复优先级 | 低,因为数据完整性不低 | 高,因为数据完整性更高 |
| 系统资源占用 | 高,大量CPU和内存消耗 | 低,主要是磁盘IO资源,但AOF重写时会占用大量CPU和内存资源 |
| 使用场景 | 可以容忍数分钟的数据丢失,追求更快的启动速度 | 对数据安全性要求较高常见 |
四、Redis优化秒杀流程
1、秒杀步骤:
- 查询优惠券;
- 判断秒杀商品库存;
- 查询订单
- 校验一人一单;
- 减库存;
- 创建订单;

2、Redis优化秒杀步骤:
- 新增秒杀的优惠券,将优惠券信息保存到Redis中;
- 基于Lua脚本,判断秒杀商品库存,一人一单,决定用户是否秒杀成功;
- 如果秒杀成功,将优惠券id、用户id、商品id封装到阻塞队列中;
- 开启异步任务,不断从阻塞队列中读取信息,实现异步下单功能;

3、秒杀的lua脚本

4、调用秒杀的lua脚本
public Result seckillVoucher(Long voucherId) {
Long userId = UserHolder.getUser().getId();
long orderId = redisIdWorker.nextId("order");
// 1.执行lua脚本
Long result = stringRedisTemplate.execute(
SECKILL_SCRIPT,
Collections.emptyList(),
voucherId.toString(), userId.toString(), String.valueOf(orderId)
);
int r = result.intValue();
// 2.判断结果是否为0
if (r != 0) {
// 2.1.不为0 ,代表没有购买资格
return Result.fail(r == 1 ? "库存不足" : "不能重复下单");
}
// 3.返回订单id
return Result.ok(orderId);
}
5、通过线程池,操作阻塞队列
// 线程池
private static final ExecutorService SECKILL_ORDER_EXECUTOR = Executors.newSingleThreadExecutor();
/**
* 在类初始化完成后执行
*/
@PostConstruct
private void init() {
SECKILL_ORDER_EXECUTOR.submit(new VoucherOrderHandler());
}
// 阻塞队列
private BlockingQueue<voucherorder> orderTasks = new ArrayBlockingQueue(1024 * 1024);
private class OrderHandler implements Runnable{
@Override
public void run() {
while (true){
try {
doSomething();
} catch (Exception e) {
log.error("处理订单异常", e);
}
}
}
}
</voucherorder>
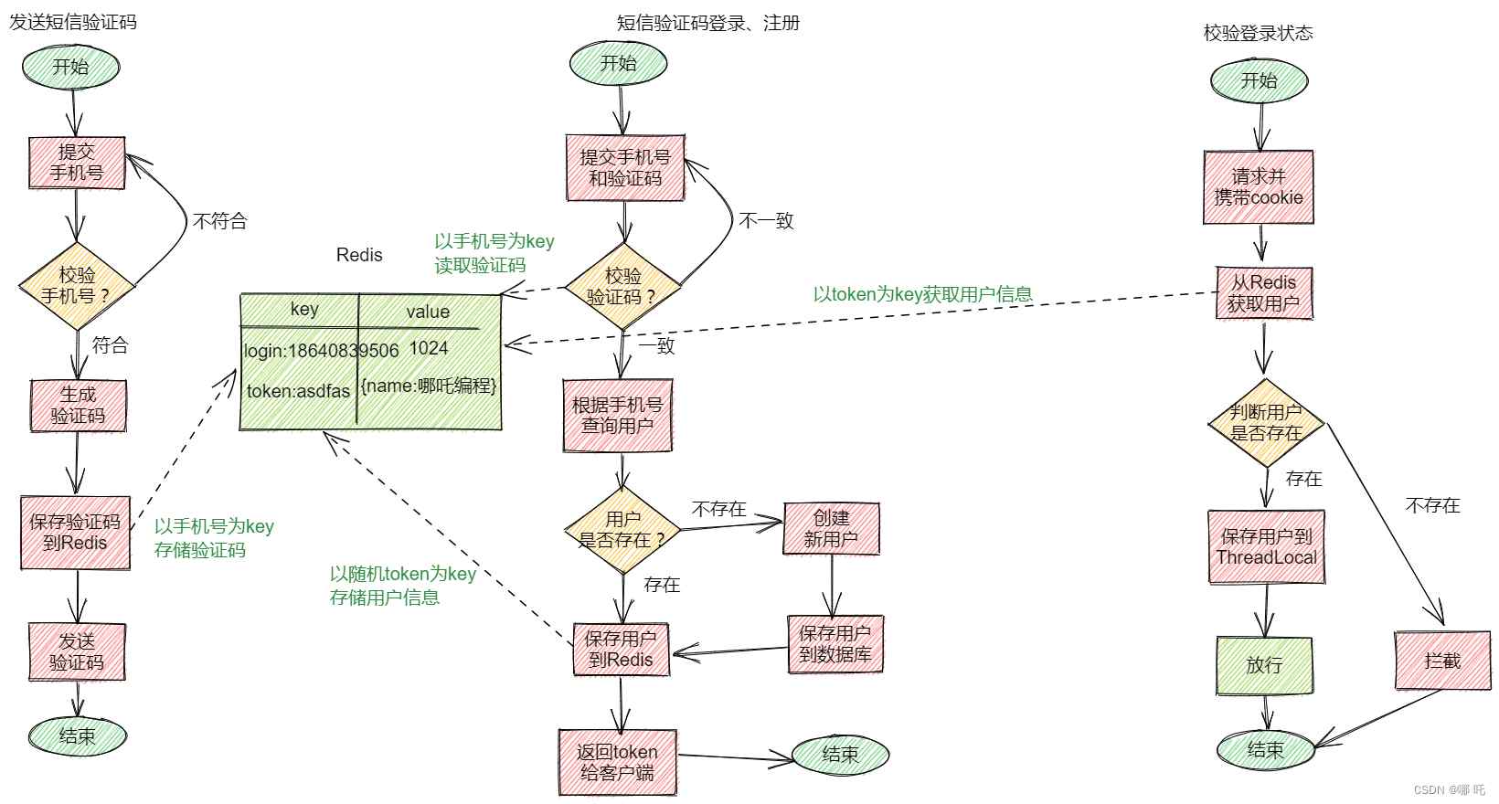
五、基于Redis实现共享session登录
基于session实现登录

基于Redis实现共享session登录
public class RefreshTokenInterceptor implements HandlerInterceptor {
private StringRedisTemplate stringRedisTemplate;
public RefreshTokenInterceptor(StringRedisTemplate stringRedisTemplate) {
this.stringRedisTemplate = stringRedisTemplate;
}
@Override
public boolean preHandle(HttpServletRequest request, HttpServletResponse response, Object handler) throws Exception {
// 1、获取请求头中的token
String token = request.getHeader("authorization");
if (StrUtil.isBlank(token)) {
return true;
}
// 2、基于TOKEN获取redis中的用户
String key = LOGIN_USER_KEY + token;
Map<object object> userMap = stringRedisTemplate.opsForHash().entries(key);
// 3、判断用户是否存在
if (userMap.isEmpty()) {
return true;
}
// 5、将查询到的hash数据转为UserDTO
UserDTO userDTO = BeanUtil.fillBeanWithMap(userMap, new UserDTO(), false);
// 6、存在,保存用户信息到 ThreadLocal
UserHolder.saveUser(userDTO);
// 7、刷新token有效期
stringRedisTemplate.expire(key, LOGIN_USER_TTL, TimeUnit.MINUTES);
// 8、放行
return true;
}
@Override
public void afterCompletion(HttpServletRequest request, HttpServletResponse response, Object handler, Exception ex) throws Exception {
// 移除用户
UserHolder.removeUser();
}
}
</object>

到此这篇关于Redis分布式缓存与秒杀的文章就介绍到这了,更多相关Redis分布式缓存秒杀内容请搜索golang学习网以前的文章或继续浏览下面的相关文章希望大家以后多多支持golang学习网!
终于介绍完啦!小伙伴们,这篇关于《Redis分布式缓存与秒杀》的介绍应该让你收获多多了吧!欢迎大家收藏或分享给更多需要学习的朋友吧~golang学习网公众号也会发布数据库相关知识,快来关注吧!
go下载指定版本的依赖包图文详解
- 上一篇
- go下载指定版本的依赖包图文详解
- 下一篇
- golang中"var"与":="的区别解析
-
- 数据库 · Redis | 9小时前 |
- Redis7.0Functions替代Lua脚本指南
- 281浏览 收藏
-
- 数据库 · Redis | 10小时前 |
- Redis误配allkeys处理:快速改回volatile恢复数据
- 232浏览 收藏
-
- 数据库 · Redis | 10小时前 |
- RedisLua状态机实现全解析
- 224浏览 收藏
-
- 数据库 · Redis | 14小时前 |
- SpringBoot优雅操作RedisHash,序列化配置指南
- 439浏览 收藏
-
- 数据库 · Redis | 15小时前 |
- Redis6.0多线程优化导入方法
- 406浏览 收藏
-
- 数据库 · Redis | 16小时前 |
- Redis缓存穿透解决方案详解
- 229浏览 收藏
-
- 数据库 · Redis | 16小时前 |
- Redis持久化线程调优技巧
- 463浏览 收藏
-
- 数据库 · Redis | 18小时前 |
- Redis Lua脚本调试与日志记录方法
- 479浏览 收藏
-
- 数据库 · Redis | 23小时前 |
- Redis集群数据过期淘汰怎么查?INFO keyspace监控方法
- 191浏览 收藏
-
- 数据库 · Redis | 1天前 |
- Redis缓存预热不足怎么解决
- 445浏览 收藏
-
- 数据库 · Redis | 1天前 |
- Spring Boot配置Redis主从读写分离技巧
- 161浏览 收藏
-
- 数据库 · Redis | 1天前 |
- Redis缓存击穿解决方案与锁优化建议
- 353浏览 收藏
-
- 前端进阶之JavaScript设计模式
- 设计模式是开发人员在软件开发过程中面临一般问题时的解决方案,代表了最佳的实践。本课程的主打内容包括JS常见设计模式以及具体应用场景,打造一站式知识长龙服务,适合有JS基础的同学学习。
- 543次学习
-
- GO语言核心编程课程
- 本课程采用真实案例,全面具体可落地,从理论到实践,一步一步将GO核心编程技术、编程思想、底层实现融会贯通,使学习者贴近时代脉搏,做IT互联网时代的弄潮儿。
- 516次学习
-
- 简单聊聊mysql8与网络通信
- 如有问题加微信:Le-studyg;在课程中,我们将首先介绍MySQL8的新特性,包括性能优化、安全增强、新数据类型等,帮助学生快速熟悉MySQL8的最新功能。接着,我们将深入解析MySQL的网络通信机制,包括协议、连接管理、数据传输等,让
- 500次学习
-
- JavaScript正则表达式基础与实战
- 在任何一门编程语言中,正则表达式,都是一项重要的知识,它提供了高效的字符串匹配与捕获机制,可以极大的简化程序设计。
- 487次学习
-
- 从零制作响应式网站—Grid布局
- 本系列教程将展示从零制作一个假想的网络科技公司官网,分为导航,轮播,关于我们,成功案例,服务流程,团队介绍,数据部分,公司动态,底部信息等内容区块。网站整体采用CSSGrid布局,支持响应式,有流畅过渡和展现动画。
- 485次学习
-
- ChatExcel酷表
- ChatExcel酷表是由北京大学团队打造的Excel聊天机器人,用自然语言操控表格,简化数据处理,告别繁琐操作,提升工作效率!适用于学生、上班族及政府人员。
- 5762次使用
-
- Any绘本
- 探索Any绘本(anypicturebook.com/zh),一款开源免费的AI绘本创作工具,基于Google Gemini与Flux AI模型,让您轻松创作个性化绘本。适用于家庭、教育、创作等多种场景,零门槛,高自由度,技术透明,本地可控。
- 6186次使用
-
- 可赞AI
- 可赞AI,AI驱动的办公可视化智能工具,助您轻松实现文本与可视化元素高效转化。无论是智能文档生成、多格式文本解析,还是一键生成专业图表、脑图、知识卡片,可赞AI都能让信息处理更清晰高效。覆盖数据汇报、会议纪要、内容营销等全场景,大幅提升办公效率,降低专业门槛,是您提升工作效率的得力助手。
- 6006次使用
-
- 星月写作
- 星月写作是国内首款聚焦中文网络小说创作的AI辅助工具,解决网文作者从构思到变现的全流程痛点。AI扫榜、专属模板、全链路适配,助力新人快速上手,资深作者效率倍增。
- 7955次使用
-
- MagicLight
- MagicLight.ai是全球首款叙事驱动型AI动画视频创作平台,专注于解决从故事想法到完整动画的全流程痛点。它通过自研AI模型,保障角色、风格、场景高度一致性,让零动画经验者也能高效产出专业级叙事内容。广泛适用于独立创作者、动画工作室、教育机构及企业营销,助您轻松实现创意落地与商业化。
- 6392次使用
-
- 关于golangtest缓存问题
- 2023-01-01 298浏览
-
- 基于 Spring Aop 环绕通知实现 Redis 缓存双删功能(示例代码)
- 2022-12-31 334浏览
-
- Django使用Redis进行缓存详细步骤
- 2023-01-07 291浏览
-
- Go语言基于HTTP的内存缓存服务的实现
- 2022-12-24 388浏览
-
- MySQL+Redis缓存+Gearman共同构建数据库缓存的方法
- 2023-01-21 495浏览

