可跨学科理解、多尺度建模,MIT LAMM发布微调的大语言模型 MechGPT
“纵有疾风来,人生不言弃”,这句话送给正在学习科技周边的朋友们,也希望在阅读本文《可跨学科理解、多尺度建模,MIT LAMM发布微调的大语言模型 MechGPT》后,能够真的帮助到大家。我也会在后续的文章中,陆续更新科技周边相关的技术文章,有好的建议欢迎大家在评论留言,非常感谢!

编辑 | 萝卜皮
在过去的几个世纪中,研究人员一直在寻找将不同领域知识联系起来的方法。随着人工智能的出现,我们现在有机会去探索跨领域(例如力学和生物学)或不同领域(例如失效力学和艺术)之间的关系
为了达到这个目标,麻省理工学院(MIT)原子与分子力学实验室(Laboratory for Atomistic and Molecular Mechanics,LAMM)的研究人员利用经过微调的大型语言模型(LLM)来获得多尺度材料失效的相关知识子集
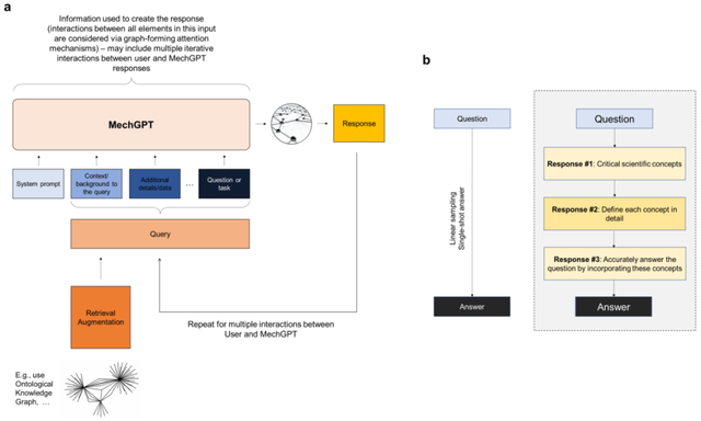
这种方法的步骤是先使用通用的LLM从原始来源中提取问答对,然后对LLM进行微调。利用这个微调后的MechGPT LLM基础模型进行一系列计算实验,以探索其在知识检索、各种语言任务、假设生成以及跨不同领域连接知识方面的能力
尽管该模型具有一定的能力来回忆训练中的知识,但研究人员发现 LLM 对于通过本体知识图提取结构见解更加有意义。这些可解释的图形结构提供了解释性见解、新研究问题的框架以及知识的视觉表示,这些知识也可用于检索增强生成。
该研究以「MechGPT, a Language-Based Strategy for Mechanics and Materials Modeling That Connects Knowledge Across Scales, Disciplines and Modalities」为题,于 2023 年 10 月 19 日发布在《Applied Mechanics Reviews》。

对物理、生物和形而上学概念进行建模一直是许多学科研究人员关注的焦点。早期的科学家和工程师往往深深扎根于从科学到哲学、物理到数学以及艺术的多个领域(例如伽利略·伽利莱、列奥纳多·达·芬奇、约翰·沃尔夫冈·冯·歌德),但是随着科学的发展,专业化在如今已经占据主导地位。部分原因是跨领域积累了大量知识,这需要人类花大量的精力去研究实践。
现如今,大型语言模型(LLM)的出现对科学研究的范式提出了挑战。它不仅带来了基于人工智能/机器学习的新建模策略,还为跨领域连接知识、想法和概念提供了机会。这些模型可以补充传统的多尺度建模,用于分析和设计分层材料以及力学中的许多其他应用

图:工作流程示意图。(来源:论文)
在这里,LAMM 的研究人员以最近提出的 LLM 在力学和材料研究和开发中的用途为基础,并且基于 Llama-2 based OpenOrca-Platypus2-13B 的通用 LLM,开发了一个经过微调的 MechGPT 模型,该模型专注于模型材料失效、多尺度建模以及相关学科。
选择 OpenOrca-Platypus2-13B 模型的原因是因为它在推理、逻辑、数学/科学和其他学科等关键任务上表现出色,能够以适中的模型大小提供丰富的、可应用于多学科的知识和通用概念,并且具备高效的计算能力
LLM 在科学领域有着强大的应用。除了能够分析大量数据和复杂系统之外,在力学和材料科学领域,LLM 用于模拟和预测材料在不同条件下的行为,例如机械应力、温度和化学相互作用等。正如早期工作所示,通过在分子动力学模拟的大型数据集上训练 LLM,研究人员可以开发能够预测新情况下材料行为的模型,从而加速发现过程并减少实验测试的需要。
此类模型对于分析书籍和出版物等科学文本也非常有效,使研究人员能够从大量数据中快速提取关键信息和见解。这可以帮助科学家识别趋势、模式以及不同概念和想法之间的关系,并为进一步研究产生新的假设和想法。

请查看下图,这是用于构建MechGPT的自回归解码器transformer架构概述。 (来源:论文)
在这里,该团队将重点放在后者的开发上,并探索 MechGPT 的使用,这是基于 Transformer 的 LLM 系列中的一种生成人工智能工具,专门针对材料失效和相关的多尺度方法进行了训练,从而评估这些策略的潜力。
该研究提出的策略包括几个步骤。首先是蒸馏步骤,研究人员使用LLM从原始数据块中提取的文本(例如一个或多个PDF文件)生成问答对。接下来,在第二步中利用这些数据来微调模型。这项研究还专门训练了初始的MechGPT模型,在材料失效的原子建模领域展示了其在知识检索、通用语言任务和假设生成等方面的有用性

图:所使用的建模策略概述。(来源:论文)
这篇论文介绍了一个总体的建模策略,研究人员采用特定的语言建模策略来生成数据集,以从源中提取知识,并利用新颖的力学和材料数据集对模型进行训练。研究人员对MechGPT的三个版本进行了分析和讨论,这些版本的参数大小从130亿到700亿不等,上下文长度超过10,000个token
在对模型、提示以及训练方式进行一些一般性评论之后,研究人员应用该模型并在各种设置中测试其性能,包括使用 LLM 进行本体图生成和开发有关跨学科复杂主题的见解,以及代理建模,其中多个 LLM 以协作或对抗的方式交互,以产生对主题领域或问题回答的更深入的见解。

图:开发本体知识图表示,以在超音速断裂和蛋白质展开机制的背景下关联超弹性。(来源:论文)
同时,该团队进一步提供了不同抽象级别的语言模型和多粒子系统之间的概念比较,并解释了如何将新框架视为提取管理复杂系统的普遍关系的手段。

重写内容:上图展示了LLM和多粒子模拟之间的概念类比。(图源:论文)
总体而言,该研究提出的工作有助于开发更强大、更通用的人工智能模型,这些模型可以帮助推进科学研究并解决特定应用领域的复杂问题,从而可以深入评估模型的性能。与所有模型一样,它们必须经过仔细验证,它们的有用性存在于所提出的问题的背景、其优点和缺点以及帮助科学家推进科学和工程的更广泛的工具中。
而且,人工智能工具作为科学探究的工具,必须被视为理解、建模和设计我们周围世界的工具集合。随着人工智能工具的快速发展,它们在科学背景下的应用才刚刚开始带来新的机遇
论文链接:https://arxiv.org/ftp/arxiv/papers/2310/2310.10445.pdf
相关报道:https://twitter.com/llama_index/status/1723379654550245719
理论要掌握,实操不能落!以上关于《可跨学科理解、多尺度建模,MIT LAMM发布微调的大语言模型 MechGPT》的详细介绍,大家都掌握了吧!如果想要继续提升自己的能力,那么就来关注golang学习网公众号吧!
英雄联盟游戏皮肤(英雄联盟游戏皮肤盒子)
- 上一篇
- 英雄联盟游戏皮肤(英雄联盟游戏皮肤盒子)
- 下一篇
- 荣耀畅玩50Plus设置静音方法介绍?荣耀畅玩50Plus怎么设置静音
-
- 科技周边 · 人工智能 | 9分钟前 | Hermes Agent HermesAgent
- Hermes Agent应用案例深度解析
- 331浏览 收藏
-
- 科技周边 · 人工智能 | 21分钟前 | 豆包AI 豆包AI助手
- 豆包AI写公众号文章技巧与排版教程
- 318浏览 收藏
-
- 科技周边 · 人工智能 | 22分钟前 |
- Netflix成立AI动画工作室INKubator,开启新纪元!
- 341浏览 收藏
-
- 科技周边 · 人工智能 | 24分钟前 |
- Recraft生成品牌VI手册教程
- 348浏览 收藏
-
- 科技周边 · 人工智能 | 25分钟前 |
- HermesAgent本地安装教程|一键部署AI助手
- 203浏览 收藏
-
- 科技周边 · 人工智能 | 32分钟前 | ai绘画软件 ai自动生成绘画软件
- AI绘图表情包榜单:十款趣味神器推荐
- 210浏览 收藏
-
- 科技周边 · 人工智能 | 34分钟前 | CodeGeeX
- CodeGeeX定义API数据结构【数据模型】
- 271浏览 收藏
-
- 科技周边 · 人工智能 | 39分钟前 |
- Minimax 开发AI陪聊机器人教程
- 330浏览 收藏
-
- 科技周边 · 人工智能 | 40分钟前 | DeepSeek
- DeepSeek自动更新Notion数据库教程
- 414浏览 收藏
-
- 科技周边 · 人工智能 | 40分钟前 |
- 扣子AI如何提升回答准确率|优化技巧与数据标注方法
- 220浏览 收藏
-
- 科技周边 · 人工智能 | 43分钟前 |
- GPT-5.5能独立开发SaaS项目吗?程序员必看
- 144浏览 收藏
-
- 科技周边 · 人工智能 | 55分钟前 |
- Gemini2.0如何看懂图表数据
- 313浏览 收藏
-
- 前端进阶之JavaScript设计模式
- 设计模式是开发人员在软件开发过程中面临一般问题时的解决方案,代表了最佳的实践。本课程的主打内容包括JS常见设计模式以及具体应用场景,打造一站式知识长龙服务,适合有JS基础的同学学习。
- 543次学习
-
- GO语言核心编程课程
- 本课程采用真实案例,全面具体可落地,从理论到实践,一步一步将GO核心编程技术、编程思想、底层实现融会贯通,使学习者贴近时代脉搏,做IT互联网时代的弄潮儿。
- 516次学习
-
- 简单聊聊mysql8与网络通信
- 如有问题加微信:Le-studyg;在课程中,我们将首先介绍MySQL8的新特性,包括性能优化、安全增强、新数据类型等,帮助学生快速熟悉MySQL8的最新功能。接着,我们将深入解析MySQL的网络通信机制,包括协议、连接管理、数据传输等,让
- 500次学习
-
- JavaScript正则表达式基础与实战
- 在任何一门编程语言中,正则表达式,都是一项重要的知识,它提供了高效的字符串匹配与捕获机制,可以极大的简化程序设计。
- 487次学习
-
- 从零制作响应式网站—Grid布局
- 本系列教程将展示从零制作一个假想的网络科技公司官网,分为导航,轮播,关于我们,成功案例,服务流程,团队介绍,数据部分,公司动态,底部信息等内容区块。网站整体采用CSSGrid布局,支持响应式,有流畅过渡和展现动画。
- 485次学习
-
- ChatExcel酷表
- ChatExcel酷表是由北京大学团队打造的Excel聊天机器人,用自然语言操控表格,简化数据处理,告别繁琐操作,提升工作效率!适用于学生、上班族及政府人员。
- 4522次使用
-
- Any绘本
- 探索Any绘本(anypicturebook.com/zh),一款开源免费的AI绘本创作工具,基于Google Gemini与Flux AI模型,让您轻松创作个性化绘本。适用于家庭、教育、创作等多种场景,零门槛,高自由度,技术透明,本地可控。
- 4875次使用
-
- 可赞AI
- 可赞AI,AI驱动的办公可视化智能工具,助您轻松实现文本与可视化元素高效转化。无论是智能文档生成、多格式文本解析,还是一键生成专业图表、脑图、知识卡片,可赞AI都能让信息处理更清晰高效。覆盖数据汇报、会议纪要、内容营销等全场景,大幅提升办公效率,降低专业门槛,是您提升工作效率的得力助手。
- 4747次使用
-
- 星月写作
- 星月写作是国内首款聚焦中文网络小说创作的AI辅助工具,解决网文作者从构思到变现的全流程痛点。AI扫榜、专属模板、全链路适配,助力新人快速上手,资深作者效率倍增。
- 6613次使用
-
- MagicLight
- MagicLight.ai是全球首款叙事驱动型AI动画视频创作平台,专注于解决从故事想法到完整动画的全流程痛点。它通过自研AI模型,保障角色、风格、场景高度一致性,让零动画经验者也能高效产出专业级叙事内容。广泛适用于独立创作者、动画工作室、教育机构及企业营销,助您轻松实现创意落地与商业化。
- 5111次使用
-
- GPT-4王者加冕!读图做题性能炸天,凭自己就能考上斯坦福
- 2023-04-25 501浏览
-
- 单块V100训练模型提速72倍!尤洋团队新成果获AAAI 2023杰出论文奖
- 2023-04-24 501浏览
-
- ChatGPT 真的会接管世界吗?
- 2023-04-13 501浏览
-
- VR的终极形态是「假眼」?Neuralink前联合创始人掏出新产品:科学之眼!
- 2023-04-30 501浏览
-
- 实现实时制造可视性优势有哪些?
- 2023-04-15 501浏览

