go-micro使用Consul做服务发现的方法和原理解析
IT行业相对于一般传统行业,发展更新速度更快,一旦停止了学习,很快就会被行业所淘汰。所以我们需要踏踏实实的不断学习,精进自己的技术,尤其是初学者。今天golang学习网给大家整理了《go-micro使用Consul做服务发现的方法和原理解析》,聊聊服务、Consul、gomicro,我们一起来看看吧!
go-micro v4默认使用mdns做服务发现。不过也支持采用其它的服务发现中间件,因为多年来一直使用Consul做服务发现,为了方便和其它服务集成,所以还是选择了Consul。这篇文章将介绍go-micro使用Consul做服务发现的方法。关于Consul的使用方式请参考我的另一篇文章:搭建Consul服务发现与服务网格 。
安装Consul
如果你已经安装Consul,或者对Consul很熟悉了,按照自己的方式处理Consul就行了。
这里提供一个通过docker快速安装Consul的方式,当然前提是你得安装了docker。
执行命令:
docker run --name consul1 -p 8500:8500 -p 8300:8300 -p 8301:8301 -p 8302:8302 -d consul:latest
这会在docker容器中启动一个最新版本的Consul服务,并将相关端口开放给主机。
安装Consul插件
使用Consul作为服务注册和服务发现,需要先安装go-micro的consul插件:
go get github.com/go-micro/plugins/v4/registry/consul
服务端使用Consul
服务注册
为了使用Consul做服务注册,需要为go-micro server显式的指定Consul Registry。直接看代码吧:
func main() {
registry := consul.NewRegistry()
rpcServer := server.NewServer(
server.Name("registry-consul.service"),
server.Address("0.0.0.0:8001"),
server.Registry(registry),
)
proto.RegisterHelloHandler(rpcServer, &Hello{})
service := micro.NewService(
micro.Server(rpcServer),
service.Init()
// Run server
if err := service.Run(); err != nil {
log.Fatal(err)
}
}
通过 consul.NewRegistry() 创建一个Consul 注册中心,然后使用 server.NewServer 创建Server的时候把它设置进去;同时我们需要指定服务的名称,这里设置的是 registry-consul.service;另外这里不使用随机端口,指定了一个服务的监听地址。这样基本就OK了。

这里并没有指定Consul的连接地址,因为按照推荐的Consul部署方式,服务所在机器或者容器中应该部署一个Consul的客户端,程序可以直接通过 127.0.0.1:8500 访问到它。如果要显示指定,可以在NewRegistry时设置:
registry := consul.NewRegistry(
registry.Addrs("127.0.0.1:8500"),
)
注册过程
通过一张图来看一下,go-micro注册服务到Consul时都做了什么。

服务注册关键是实现两个动作:
1、注册: rpcServer启动的时候,会调用到自身的Register方法,Register方法会调用consul插件的Register方法,然后调用到consul自身SDK提供的Agent.ServiceRegister方法,将服务注册到Consul中。注册的服务名称就是NewServer时的server.Name。
2、健康上报: 即刷新TTL,服务注册成功后,会启动一个定时器定时调用consul插件的Register方法,这个方法内部判断服务注册过,则会调用consul自身SDK提供的Agent.PassTTL方法,刷新Consul中对应服务的TTL。
健康检查
go-micro服务的健康状态是通过TTL维护的,服务需要定时去刷新TTL,如果TTL超过指定的时间没有被刷新,则服务会被认为是不健康的。默认情况下有三个设置会涉及到TTL,还是先来看代码:
registry := consul.NewRegistry()
regCheckFunc := func(ctx context.Context) error {
fmt.Println(time.Now().Format("2006-01-02 15:04:05") + " do register check")
if 1+1 == 2 {
return nil
}
return errors.New("this not earth")
}
rpcServer := server.NewServer(
server.Name("registry-consul.service"),
server.Address("0.0.0.0:8001"),
server.Registry(registry),
server.RegisterCheck(regCheckFunc),
server.RegisterInterval(10*time.Second),
server.RegisterTTL(20*time.Second),
)
proto.RegisterHelloHandler(rpcServer, &Hello{})
service := micro.NewService(
micro.Server(rpcServer),
//service.Init()
if err := service.Run(); err != nil {
log.Fatal(err)
关于这三个设置,这里简单介绍下:
1、server.RegisterCheck(regCheckFunc) 服务刷新TTL之前,会调用一个函数检查服务的状态,这个函数的返回值是error类型。默认的函数不进行任何检查,直接返回nil,代表服务状态正常;我们可以自己写一个函数,进行一些检查逻辑,比如是否要下线维护。如果返回的error不是nil,go-micro会尝试在Consul中注销服务,则调用方将不会再访问到这个服务节点。
2、server.RegisterInterval(10*time.Second) 这个设置指定程序去刷新TLL的频率。
3、server.RegisterTTL(20*time.Second) 这个设置指定TTL的生存周期,如果超过这个时间没有刷新TTL,则Consul会认为服务是不健康。
另外需要注意不要使用service.Init(),因为这里边会覆盖 RegisterInterval 和 RegisterTTL 的设置,除非你不关心这两个参数。关于这个问题可以参考:https://github.com/asim/go-micro/issues/2488
客户端使用Consul
调用服务
为了使用Consul做服务发现,需要为go-micro service显式的指定Consul Registry。还是直接看代码:
registry := consul.NewRegistry()
service := micro.NewService(
micro.Client(client.NewClient()),
micro.Registry(registry),
)
service.Init()
client := proto.NewHelloService("registry-consul.service", service.Client())
rsp, err := client.Say(context.TODO(), &proto.SayRequest{Name: "BOSSMA"})
if err != nil {
fmt.Println(err)
}
fmt.Println(rsp)
代码很简单,指定consul作为服务发现组件后,调用服务的时候传递的服务名称就会使用consul进行解析,获取到IP、端口后,再进行实际调用。
发现过程
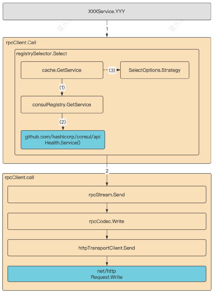
还是先来看张图,从调用 XXXService 的方法 YYY 开始:

整个过程分为两个大的步骤,第一步获取要调用服务的地址,第二步通过http请求调用服务。我们重点看第一步通过Consul获取服务这块。
首先进入一个Selector,就是选择器的意思。Selector首先看缓存中有没有缓存请求服务的地址信息,如果没有就去Consul查询,查询到之后再通过指定的选择策略选出来一个地址,用于后续http请求。这里默认的选择策略是随机选择,比如查询到这个服务有三个部署节点,随机策略会随机返回其中某一个地址。
除了随机策略,go-micro还提供了一个轮询策略,这时候需要自己创建一个Selector:
registry := consul.NewRegistry() selector := selector.NewSelector( selector.SetStrategy(selector.RoundRobin), selector.Registry(registry), ) service := micro.NewService( micro.Client(client.NewClient()), micro.Selector(selector), //micro.Registry(registry), )
另外从上面的示意图中,我们可以看到Selector调用了Registry,所以这里创建Selector的时候,我们把Registry设置了进去,然后再把创建的Selector设置到Service中。其实还有另一种方式,把设置Registry放到设置Selector后边,同样可以把Registry注册到Selector中,但是这样比较隐晦,还需要注意设置顺序,我不推荐。不过如果在Selector之外需要使用Registry的时候,还是需要使用micro.Registry(registry)进行注册,这个例子中并没有相关场景。
效果展示
先启动服务端,然后启动客户端,截图如下:

演示代码已上传到Github:https://github.com/bosima/go-demo/tree/main/go-micro-registry-consul
今天带大家了解了服务、Consul、gomicro的相关知识,希望对你有所帮助;关于Golang的技术知识我们会一点点深入介绍,欢迎大家关注golang学习网公众号,一起学习编程~
Go 语言入门学习之时间包
- 上一篇
- Go 语言入门学习之时间包
- 下一篇
- golangAPI请求队列的实现
-
- Golang · Go教程 | 43秒前 |
- Golanglog日志记录技巧全解析
- 175浏览 收藏
-
- Golang · Go教程 | 4分钟前 |
- Go语言多阶段构建精简镜像体积
- 457浏览 收藏
-
- Golang · Go教程 | 16分钟前 |
- GolangWeb框架性能对比与选择建议
- 461浏览 收藏
-
- Golang · Go教程 | 19分钟前 | golang 静态资源
- Golang静态资源处理技巧分享
- 481浏览 收藏
-
- Golang · Go教程 | 26分钟前 |
- Sentinel错误使用场景分析与解决办法
- 413浏览 收藏
-
- Golang · Go教程 | 31分钟前 |
- Golangmap统计元素次数方法
- 100浏览 收藏
-
- Golang · Go教程 | 31分钟前 |
- Golang自定义错误类型详解与实现
- 432浏览 收藏
-
- Golang · Go教程 | 58分钟前 |
- Golang指针实现对象在位更新方法
- 244浏览 收藏
-
- Golang · Go教程 | 1小时前 |
- Golang模糊测试种子选择方法解析
- 103浏览 收藏
-
- Golang · Go教程 | 1小时前 |
- Golang实现简易FTP客户端教程
- 452浏览 收藏
-
- Golang · Go教程 | 1小时前 |
- Golang链表实现:container/list使用教程
- 284浏览 收藏
-
- Golang · Go教程 | 1小时前 |
- Golangchannel性能优化实战分享
- 189浏览 收藏
-
- 前端进阶之JavaScript设计模式
- 设计模式是开发人员在软件开发过程中面临一般问题时的解决方案,代表了最佳的实践。本课程的主打内容包括JS常见设计模式以及具体应用场景,打造一站式知识长龙服务,适合有JS基础的同学学习。
- 543次学习
-
- GO语言核心编程课程
- 本课程采用真实案例,全面具体可落地,从理论到实践,一步一步将GO核心编程技术、编程思想、底层实现融会贯通,使学习者贴近时代脉搏,做IT互联网时代的弄潮儿。
- 516次学习
-
- 简单聊聊mysql8与网络通信
- 如有问题加微信:Le-studyg;在课程中,我们将首先介绍MySQL8的新特性,包括性能优化、安全增强、新数据类型等,帮助学生快速熟悉MySQL8的最新功能。接着,我们将深入解析MySQL的网络通信机制,包括协议、连接管理、数据传输等,让
- 500次学习
-
- JavaScript正则表达式基础与实战
- 在任何一门编程语言中,正则表达式,都是一项重要的知识,它提供了高效的字符串匹配与捕获机制,可以极大的简化程序设计。
- 487次学习
-
- 从零制作响应式网站—Grid布局
- 本系列教程将展示从零制作一个假想的网络科技公司官网,分为导航,轮播,关于我们,成功案例,服务流程,团队介绍,数据部分,公司动态,底部信息等内容区块。网站整体采用CSSGrid布局,支持响应式,有流畅过渡和展现动画。
- 485次学习
-
- ChatExcel酷表
- ChatExcel酷表是由北京大学团队打造的Excel聊天机器人,用自然语言操控表格,简化数据处理,告别繁琐操作,提升工作效率!适用于学生、上班族及政府人员。
- 4217次使用
-
- Any绘本
- 探索Any绘本(anypicturebook.com/zh),一款开源免费的AI绘本创作工具,基于Google Gemini与Flux AI模型,让您轻松创作个性化绘本。适用于家庭、教育、创作等多种场景,零门槛,高自由度,技术透明,本地可控。
- 4574次使用
-
- 可赞AI
- 可赞AI,AI驱动的办公可视化智能工具,助您轻松实现文本与可视化元素高效转化。无论是智能文档生成、多格式文本解析,还是一键生成专业图表、脑图、知识卡片,可赞AI都能让信息处理更清晰高效。覆盖数据汇报、会议纪要、内容营销等全场景,大幅提升办公效率,降低专业门槛,是您提升工作效率的得力助手。
- 4456次使用
-
- 星月写作
- 星月写作是国内首款聚焦中文网络小说创作的AI辅助工具,解决网文作者从构思到变现的全流程痛点。AI扫榜、专属模板、全链路适配,助力新人快速上手,资深作者效率倍增。
- 6105次使用
-
- MagicLight
- MagicLight.ai是全球首款叙事驱动型AI动画视频创作平台,专注于解决从故事想法到完整动画的全流程痛点。它通过自研AI模型,保障角色、风格、场景高度一致性,让零动画经验者也能高效产出专业级叙事内容。广泛适用于独立创作者、动画工作室、教育机构及企业营销,助您轻松实现创意落地与商业化。
- 4823次使用
-
- go-micro开发RPC服务以及运行原理介绍
- 2022-12-31 420浏览
-
- Go快速开发一个RESTfulAPI服务
- 2023-01-01 493浏览
-
- Go语言程序开发gRPC服务
- 2022-12-31 319浏览
-
- Golang使用Consul详解
- 2023-01-19 277浏览
-
- go学习笔记读取consul配置文件详解
- 2022-12-29 326浏览

