8 款强大且免费的 MySQL 数据库建模工具
你在学习数据库相关的知识吗?本文《8 款强大且免费的 MySQL 数据库建模工具》,主要介绍的内容就涉及到MySQL、工具,如果你想提升自己的开发能力,就不要错过这篇文章,大家要知道编程理论基础和实战操作都是不可或缺的哦!
数据库建模和设计是软件开发过程中必不可少的步骤,一个良好的建模工具可以帮助我们简单快速地完成数据库设计,提高工作的效率。因此,今天给大家推荐几款免费的 MySQL 数据库建模工具,首先给出它们的功能比较:
ERD 是指实体关系图(Entity Relationship Diagram);正向工程(Forward Enginnering)是指从 ERD 生成创建数据库结构的 DDL 脚本(SQL 文件)或者直接连接到数据库创建物理表和其他对象;逆向工程(Reverse Enginnering)和正向工程正好相反,是指从 SQL 脚本或者物理数据库中生成数据模型;模式同步是指比较 ERD 和 SQL 脚本或者物理数据库中模式结构的差异,并且支持数据库结构的同步。
MySQL Workbench
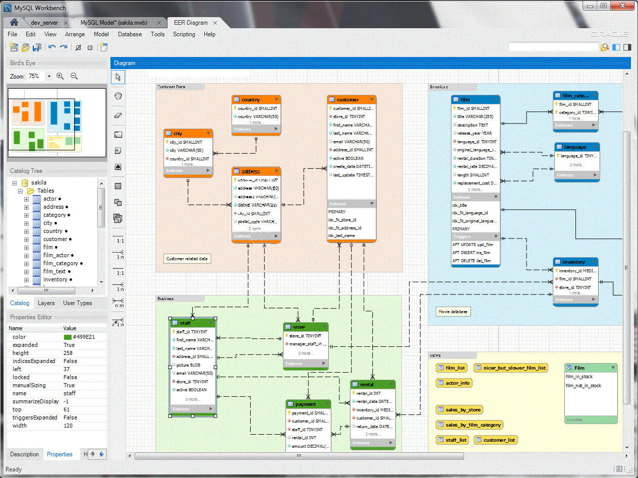
MySQL Workbench 是 MySQL 官方为数据库架构师、开发人员和 DBA 提供的一个可视化工具。 MySQL Workbench 支持数据建模,SQL 开发以及服务器配置、用户管理、性能优化、数据库备份以及迁移等功能,支持 Windows、Linux 和 Mac OS X 平台。
MySQL Workbench 为 DBA、开发人员以及数据架构师提供了一个可视化设计、建模、脚本生成以及数据库管理的界面。它提供了数据建模人员创建复杂的 ER 模型、正向工程、逆向工程以及模式同步所需的一切功能,同时还支持复杂的变更管理和文档生成功能。下图是它的一个可视化设计界面:

MySQL Workbench 社区版可以免费下载使用,同时也提供了收费的企业版本。MySQL Workbench 作为官方的专用管理开发工具,对 MySQL 提供了完善的支持,推荐大家使用。
SQL Power Architect
SQL Power Architect 是一款由数据仓库设计师创建的数据建模工具,具有许多专门为数据仓库架构师设计的独特功能。SQL Power Architect 社区版支持 Windows、Linux 和 Mac OS X 平台,它允许用户对现有数据库进行逆向工程,执行数据分析以及自动生成 ETL 元数据。
SQL Power Architect 主要的功能特性包括:
- 通过 JDBC 访问数多种数据库,包括 Oracle、MySQL、SQL Server、PostgreSQL 等;
- 同时连接多个不同的数据库产品,比较数据模型和数据库结构并且识别差异;
- 支持拖拽的工作方式;
- 可以记住每个字段的来源,生成可视化的源-目标数据映射报告;
- 正向工程/逆向工程;
- 针对现有数据库的数据分析,获取每个字段的数据大小、最大最小值以及频率分布等信息;
- 支持保存源数据结构的快照,允许远程离线设计;
- 自动生成 ETL 元数据(Kettle/Pentaho Data Integration);
- 所有的项目数据使用易于解析的 XML 格式存储;
- OLAP 建模:Cubes、Measures、Dimensions、Hierarchies 以及 Levels;
- 数据沿袭跟踪的可视化映射报告。
SQL Power Architect 是一个功能强大的数据库建模工具,尤其适合数据仓库设计,免费社区版可以在官方网站点击下载。
PDMan
PDMan 是一款开源免费的国产数据库建模工具,定位为 PowerDesigner 的免费替代方案。PDMan 支持 Windows、Linux 和 Mac OS X 平台,具有极简易用、自带案例等特点。
PDMan 主要的功能特点如下:
- 代码开源,免费使用;
- 功能简洁,自带参考案例,非常容易上手;
- Windows、Linux 和 Mac OS X 平均可使用;
- 默认内置 MySQL、Oracle、SQL Server、PostgreSQL 代码模板, 用户可根据模型自定义其他数据库代码模板;
- 根据数据库方言模板生成不同的数据库 DDL 语句;
- 根据模型以及版本生成变更 DDL 语句,直接运行同步至数据库;
- 数据库逆向解析,连接数据库生成模型;
- 自动生成 HTML、Markdown、Word、PDF 格式的数据结构文档;
- 内置代码模板生成 JavaBean,并且自带中文注释。
PDMan 基于 Node.js 开发,源码托管在 Gitee 上,最新版本可以点击下载。PDMan 是一款非常优秀的国产数据库建模工具,只是目前更新频率不高,最新版还是 2019 年 5 月发布的 v2.1.6。
RISE
RISE 是一个用于模型驱动信息系统开发的免费软件套件,它包含构建信息模型并将其转变为完整解决方案所需的各种功能,包括数据库、Web 服务和文档。RISE 基于 Microsoft .NET Framework 4 开发,支持 Windows 平台,包含以下多个工具:
- RISE Editor,图形化建模工具;
- Code generators,各种代码生成工具,包括 SQL Server、MySQL 以及 PostgreSQL 数据库脚本生成工具,C#、PHP、AJAX 应用程序源码生成工具等;
- RISE Visual Modeling,Visual Studio 扩展插件,可以在 Visual Studio IDE 中集成数据库建模和代码生成工具。
RISE 主要的功能包括:
- 完整的实体关系图,支持视图和索引,支持模型导出为图片;
- 自动命名规范,级联变更和命名,模型重构,模型一致性,自动接口生成,模型文档,内置 web service 测试;
- 自动数据库部署和 web 部署,集成云解决方案,集中式服务器开发,支持团队协作;
- 支持浏览数据库表和视图,分析字段信息、通用 SQL 提示,支持 SQL Server、MySQL、PostgreSQL、Oracle、DB2 的逆向工程;
- 数据库脚本生成工具支持 SQL Server、MySQL、PostgreSQL,增量数据库更新,模型支持默认数据生成;
- 应用程序代码生成工具支持 C#、PHP、SOAP web service 以及持久层代码,无需编程基础。

RISE 是一个完整的信息系统工程套件,用于模型驱动的系统开发,可以在官方网站免费下载。
GenMyModel
GenMyModel 是一个基于浏览器的在线建模平台,支持 Archimate、BPMN、Flowchart、RDS(关系型数据库建模)、UML 等模型,个人可以免费使用。GenMyModel 提供了模型验证、在线模型存储库、模型版本记录、SQL 代码生成以及模型导出图片等功能。
DB Designer
DB Designer 是一款在线的数据库模式设计和建模工具,操作简单但功能强大,支持 MySQL、SQL Server、PostgreSQL、Oracle、SQLite 数据库的正向工程和逆向工程。DB Designer 同时还支持团队协作、工作分享和导出图片或 PDF 功能。
dbdiagram.io
dbdiagram.io 是一款简单免费的在线 ER 图绘制工具,通过编写代码创建模型,转为开发人员和数据分析师而设计。它通过一个简单的自定义语言来生成数据模型,支持 MySQL、PostgreSQL、SQL Server 数据库 DDL 文件的正向工程和逆向工程、版本历史、在线共享、导出图片或者 PDF 等功能。dbdiagram.io 提供了免费版。
Freedgo
Freedgo 是一款国产的在线绘图和建模工具,支持思维导图、ER 模型、云架构设计、UML、网络拓扑图、建筑平面图、业务设计、流程图等。其中 ER 模型支持 MySQL、SQLServer、Oracle、PostgreSQL 等数据库 DDL 文件的正向工程和逆向工程以及图片导出功能。Freedgo 提供了个人用户免费版。
总结
本文介绍了 8 款免费的 MySQL 数据库常用建模工具,包括客户端软件和在线工具。客户端软件提供了强大完善的建模功能;在线建模工具无需安装即可使用,功能相对简单一些。除了以上介绍的建模工具之外,你还了解或者使用过那些好用不贵的软件,欢迎推荐!
好了,本文到此结束,带大家了解了《8 款强大且免费的 MySQL 数据库建模工具》,希望本文对你有所帮助!关注golang学习网公众号,给大家分享更多数据库知识!
浅谈运营商大数据与企业精准获客营销相结合的优势
- 上一篇
- 浅谈运营商大数据与企业精准获客营销相结合的优势
- 下一篇
- 如何在 N1 盒子进行 Openwrt 的内网穿透
-
- 数据库 · MySQL | 2小时前 |
- MySQL创建带约束表的实例详解
- 110浏览 收藏
-
- 数据库 · MySQL | 1星期前 |
- MySQL常用存储引擎及InnoDB与MyISAM对比分析
- 184浏览 收藏
-
- 数据库 · MySQL | 2星期前 |
- MySQL连接池配置与优化方法
- 147浏览 收藏
-
- 数据库 · MySQL | 2星期前 |
- MySQL内存优化技巧与参数设置解析
- 295浏览 收藏
-
- 数据库 · MySQL | 2星期前 |
- 主键外键关系解析与作用详解
- 413浏览 收藏
-
- 数据库 · MySQL | 2星期前 |
- MySQL数据库备份与安全方案详解
- 175浏览 收藏
-
- 数据库 · MySQL | 3星期前 |
- MySQL增删改查语法速查表大全
- 174浏览 收藏
-
- 数据库 · MySQL | 1个月前 |
- MySQLupdate语句使用详解
- 120浏览 收藏
-
- 数据库 · MySQL | 1个月前 |
- MySQL数据库创建与字符集设置教程
- 404浏览 收藏
-
- 数据库 · MySQL | 1个月前 |
- MySQL基础命令速查:增删改查全攻略
- 427浏览 收藏
-
- 数据库 · MySQL | 1个月前 |
- MySQL优化Join查询的技巧与策略解析
- 351浏览 收藏
-
- 数据库 · MySQL | 1个月前 |
- MySQL常用数据类型有哪些及如何选择
- 156浏览 收藏
-
- 前端进阶之JavaScript设计模式
- 设计模式是开发人员在软件开发过程中面临一般问题时的解决方案,代表了最佳的实践。本课程的主打内容包括JS常见设计模式以及具体应用场景,打造一站式知识长龙服务,适合有JS基础的同学学习。
- 543次学习
-
- GO语言核心编程课程
- 本课程采用真实案例,全面具体可落地,从理论到实践,一步一步将GO核心编程技术、编程思想、底层实现融会贯通,使学习者贴近时代脉搏,做IT互联网时代的弄潮儿。
- 516次学习
-
- 简单聊聊mysql8与网络通信
- 如有问题加微信:Le-studyg;在课程中,我们将首先介绍MySQL8的新特性,包括性能优化、安全增强、新数据类型等,帮助学生快速熟悉MySQL8的最新功能。接着,我们将深入解析MySQL的网络通信机制,包括协议、连接管理、数据传输等,让
- 500次学习
-
- JavaScript正则表达式基础与实战
- 在任何一门编程语言中,正则表达式,都是一项重要的知识,它提供了高效的字符串匹配与捕获机制,可以极大的简化程序设计。
- 487次学习
-
- 从零制作响应式网站—Grid布局
- 本系列教程将展示从零制作一个假想的网络科技公司官网,分为导航,轮播,关于我们,成功案例,服务流程,团队介绍,数据部分,公司动态,底部信息等内容区块。网站整体采用CSSGrid布局,支持响应式,有流畅过渡和展现动画。
- 485次学习
-
- ChatExcel酷表
- ChatExcel酷表是由北京大学团队打造的Excel聊天机器人,用自然语言操控表格,简化数据处理,告别繁琐操作,提升工作效率!适用于学生、上班族及政府人员。
- 4217次使用
-
- Any绘本
- 探索Any绘本(anypicturebook.com/zh),一款开源免费的AI绘本创作工具,基于Google Gemini与Flux AI模型,让您轻松创作个性化绘本。适用于家庭、教育、创作等多种场景,零门槛,高自由度,技术透明,本地可控。
- 4574次使用
-
- 可赞AI
- 可赞AI,AI驱动的办公可视化智能工具,助您轻松实现文本与可视化元素高效转化。无论是智能文档生成、多格式文本解析,还是一键生成专业图表、脑图、知识卡片,可赞AI都能让信息处理更清晰高效。覆盖数据汇报、会议纪要、内容营销等全场景,大幅提升办公效率,降低专业门槛,是您提升工作效率的得力助手。
- 4457次使用
-
- 星月写作
- 星月写作是国内首款聚焦中文网络小说创作的AI辅助工具,解决网文作者从构思到变现的全流程痛点。AI扫榜、专属模板、全链路适配,助力新人快速上手,资深作者效率倍增。
- 6105次使用
-
- MagicLight
- MagicLight.ai是全球首款叙事驱动型AI动画视频创作平台,专注于解决从故事想法到完整动画的全流程痛点。它通过自研AI模型,保障角色、风格、场景高度一致性,让零动画经验者也能高效产出专业级叙事内容。广泛适用于独立创作者、动画工作室、教育机构及企业营销,助您轻松实现创意落地与商业化。
- 4824次使用
-
- golang MySQL实现对数据库表存储获取操作示例
- 2022-12-22 499浏览
-
- 搞一个自娱自乐的博客(二) 架构搭建
- 2023-02-16 244浏览
-
- B-Tree、B+Tree以及B-link Tree
- 2023-01-19 235浏览
-
- mysql面试题
- 2023-01-17 157浏览
-
- MySQL数据表简单查询
- 2023-01-10 101浏览














