Hugo Config模块构建实现源码剖析
学习Golang要努力,但是不要急!今天的这篇文章《Hugo Config模块构建实现源码剖析》将会介绍到HugoConfig、模块构建等等知识点,如果你想深入学习Golang,可以关注我!我会持续更新相关文章的,希望对大家都能有所帮助!
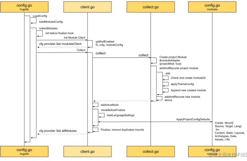
了然于胸 - collectModules时序图
经过loadConfig和applyConfigDefaults,我们已经将用户自定义信息和默认信息都归置妥当,并且放在了Config Provider中,方便查用。
Hugo在拿到这些信息后,立马着手的事情就是collectModules,也就是收集模块信息了。

正如上图中loadModulesConfig所示,拿到配置信息后,就进行解码decodeConfig操作。 在我们的示例中,我们的项目用到了名为mytheme的主题,所以在项目配置信息中,我们需要把主题添加到导入项Imports中。

准备好了模块的配置信息后,接下来就是要根据这些配置信息,对模块进行处理了。
需要先准备好回调函数beforeFinalizeHook,为什么要准备这和个回调函数呢? 我们先把这个疑问放一放,一会我们就能发现实际的触发场景。
回调函数设置好后,接着就开始收集模块了。 如上图左上角所示,首先需要创建Module Client用来具体处理模块的收集工作。 为什么要叫Client呢? 这是因为现在Hugo支持Golang的mod模式,意味着可以用go.mod来导入主题,那我们就需要下载依赖包 - 主题工程来管理依赖了。 这样来看,叫客户端是不是就不难理解了。 在我们的示例中,主题目录是用来做流程讲解示范的,只有一个文本文件,所以这里的场景并不涉线上go模块加载。
客户端设置好后,开始收集,如上图中间所示,收集过程总共分四步:
- 按配置递归收集所有模块 - Collect
- 设置处于活跃状态的模块 - setActiveMods
- 触发提前设置的回调函数 - HookBeforeFinalize
- 移除重复的挂载信息 - Finalize
Collect
先为项目创建工程模块Project Module,然后开始递归收集模块:
func (c *collector) collect() {
...
// c.gomods is [], GetMain() returns ni
projectMod := createProjectModule(c.gomods.GetMain(), c.ccfg.WorkingDir, c.moduleConfig)
// module structure, [project, others...]
if err := c.addAndRecurse(projectMod, false); err != nil {
c.err = err
return
}
...
}
这里为什么会用到递归呢? 因为在Hugo中,模块之间是有相互依赖的。 通过最开始的模块配置信息也可以看出,我们把依赖的模块放在了Imports中,Project Module就需要导入"mytheme"模块。 在实际情况中,"mytheme"有可能也是依赖于其它的主题,所以也需要导入其它模块。
从上面时序图右下方可以看到,addAndRecurse做了四件事:
- 为导入的模块创建模块文件夹,用来放置模块所有文件
- 应用主题配置,就像最开始解析项目模块的配置信息一样,看是否还需要导入其它模块
- 将模块添加到模块列表中
- 为新模块重复上述步骤
这样,我们就能顺着项目模块的配置信息,逐个将所有的模块信息收集齐全了。
setActiveMods
递归收集完所有模块信息后,需要根据用户配置,进一步将禁用的模块给过滤到,留下这一次构建所需要的模块。
HookBeforeFinalize
过滤完模块后,在Finalize敲定前,是时候回调我们之前设置好地回调函数了。
除了加载多语言设置处,回调函数所做的操作主要集中在上面时序图的右下脚。 就是为项目模块准备好所有的挂载Mount,包括Content, Static, Layouts, Archetypes, Data, Assets, i18n,共七个组件。 其中Content和其它的组件有点不一样。 因为Content挂载点和多语言一一对应,也就是说有几种语言,就会有几个内容目录。
Finalize
等有了所有的模块的信息,挂载点也收集完毕后,我们还要做一件事情。 那就是要保证这些挂载点在全局视野下,没有重复。
结合时序图,我们进一步将其中的关键对象结构体,根据这些结构体的属性和行为,按流程处理后所得到的最终结果放在一起,可视化出来。 方便大家理解:

抽象总结 - 输入不同类型的值,输出标准的configProvider
在上图中,通过下方输出部分可以看出,一个模块配置项,对应一个模块。
在左边的模块配置信息中,包含了模块之间的依赖信息。 在上面的示例中项目模块饱含了主题模块。
在右边的模块实例中,首先要区分哪一个是项目模块,因为项目模块是站点构建的起点。 所以在模块中需要能标识身份信息的字段projectMod。
如果从挂载Mounts的角度来看模块,那每个模块实际上就是一个合并后的根文件系统。 Hugo将这个文件系统用七个组件进行了划分。
项目模块必需得包含这些信息,但因为依赖于其它模块,所以需要将项目模块放在最后处理。 Hugo将项目模块放在了模块队列的第一个,并用一个回调函数帮助在合适的时间点,对项目模的挂载进行了统一的处理。
再用Input -> [?] -> Output模型来进行分析,可以抽象为以下模型:

主题信息来源于用户自定义信息,作为输入传入收集模块功能单元。 在处理过程中,Hugo按Name, Module Config, Module, Mounts的对应关系,将模块相关信息进行处理。 最终生成所有模块的信息,并通过将这些信息设置在Config Provider中,为后续的操作做好准备。
动手实践 - Show Me the Code of collectModules
在知道collectModules的实现原理后。 按照我们的传统,让我们动动小手,用代码来总结代码,巩固一下知识。
可以这里线上尝试,Show Me the Code, try it yourself
代码里有注解说明,代码样例:
package main
import "fmt"
type Mount struct {
// relative path in source repo, e.g. "scss"
Source string
// relative target path, e.g. "assets/bootstrap/scss"
Target string
// any language code associated with this mount.
Lang string
}
type Import struct {
// Module path
Path string
}
// Config holds a module config.
type Config struct {
Mounts []Mount
Imports []Import
}
type Module interface {
// Config The decoded module config and mounts.
Config() Config
// Owner In the dependency tree, this is the first module that defines this module
// as a dependency.
Owner() Module
// Mounts Any directory remappings.
Mounts() []Mount
}
type Modules []Module
var modules Modules
// moduleAdapter implemented Module interface
type moduleAdapter struct {
projectMod bool
owner Module
mounts []Mount
config Config
}
func (m *moduleAdapter) Config() Config {
return m.config
}
func (m *moduleAdapter) Mounts() []Mount {
return m.mounts
}
func (m *moduleAdapter) Owner() Module {
return m.owner
}
// happy path to easily understand
func main() {
// project module config
moduleConfig := Config{}
imports := []string{"mytheme"}
for _, imp := range imports {
moduleConfig.Imports = append(moduleConfig.Imports, Import{
Path: imp,
})
}
// Need to run these after the modules are loaded, but before
// they are finalized.
collectHook := func(mods Modules) {
// Apply default project mounts.
// Default folder structure for hugo project
ApplyProjectConfigDefaults(mods[0])
}
collectModules(moduleConfig, collectHook)
for _, m := range modules {
fmt.Printf("%#v\n", m)
}
}
// Module folder structure
const (
ComponentFolderArchetypes = "archetypes"
ComponentFolderStatic = "static"
ComponentFolderLayouts = "layouts"
ComponentFolderContent = "content"
ComponentFolderData = "data"
ComponentFolderAssets = "assets"
ComponentFolderI18n = "i18n"
)
// ApplyProjectConfigDefaults applies default/missing module configuration for
// the main project.
func ApplyProjectConfigDefaults(mod Module) {
projectMod := mod.(*moduleAdapter)
type dirKeyComponent struct {
key string
component string
multilingual bool
}
dirKeys := []dirKeyComponent{
{"contentDir", ComponentFolderContent, true},
{"dataDir", ComponentFolderData, false},
{"layoutDir", ComponentFolderLayouts, false},
{"i18nDir", ComponentFolderI18n, false},
{"archetypeDir", ComponentFolderArchetypes, false},
{"assetDir", ComponentFolderAssets, false},
{"", ComponentFolderStatic, false},
}
var mounts []Mount
for _, d := range dirKeys {
if d.multilingual {
// based on language content configuration
// multiple language has multiple source folders
if d.component == ComponentFolderContent {
mounts = append(mounts, Mount{Lang: "en", Source: "mycontent", Target: d.component})
}
} else {
mounts = append(mounts, Mount{Source: d.component, Target: d.component})
}
}
projectMod.mounts = mounts
}
func collectModules(modConfig Config, hookBeforeFinalize func(m Modules)) {
projectMod := &moduleAdapter{
projectMod: true,
config: modConfig,
}
// module structure, [project, others...]
addAndRecurse(projectMod)
// Add the project mod on top.
modules = append(Modules{projectMod}, modules...)
if hookBeforeFinalize != nil {
hookBeforeFinalize(modules)
}
}
// addAndRecurse Project Imports -> Import imports
func addAndRecurse(owner *moduleAdapter) {
moduleConfig := owner.Config()
// theme may depend on other theme
for _, moduleImport := range moduleConfig.Imports {
tc := add(owner, moduleImport)
if tc == nil {
continue
}
// tc is mytheme with no config file
addAndRecurse(tc)
}
}
func add(owner *moduleAdapter, moduleImport Import) *moduleAdapter {
fmt.Printf("start to create `%s` module\n", moduleImport.Path)
ma := &moduleAdapter{
owner: owner,
// in the example, mytheme has no other import
config: Config{},
}
modules = append(modules, ma)
return ma
}
输出结果:
# collect theme as module
start to create `mytheme` module
# project module has no owner with default mounts
&main.moduleAdapter{projectMod:true, owner:main.Module(nil), mounts:[]main.Mount{main.Mount{Source:"mycontent", Target:"content", Lang:"en"}, main.Mount{Source:"data", Target:"data", Lang:""}, main.Mount{Source:"layouts", Target:"layouts", Lang:""}, main.Mount{Source:"i18n", Target:"i18n", Lang:""}, main.Mount{Source:"archetypes", Target:"archetypes", Lang:""}, main.Mount{Source:"assets", Target:"assets", Lang:""}, main.Mount{Source:"static", Target:"static", Lang:""}}, config:main.Config{Mounts:[]main.Mount(nil), Imports:[]main.Import{main.Import{Path:"mytheme"}}}}
# theme module owned by project module with no import in the example
&main.moduleAdapter{projectMod:false, owner:(*main.moduleAdapter)(0xc000102120), mounts:[]main.Mount(nil), config:main.Config{Mounts:[]main.Mount(nil), Imports:[]main.Import(nil)}}
Program exited.以上就是《Hugo Config模块构建实现源码剖析》的详细内容,更多关于golang的资料请关注golang学习网公众号!
Hugo游乐场内容初始化示例详解
- 上一篇
- Hugo游乐场内容初始化示例详解
- 下一篇
- 使用Golang快速构建出命令行应用程序
-
- Golang · Go教程 | 13分钟前 |
- Golang超时重试实现与实战教程
- 351浏览 收藏
-
- Golang · Go教程 | 23分钟前 |
- Golang敏感词过滤:AC自动机与Trie树实战应用
- 321浏览 收藏
-
- Golang · Go教程 | 30分钟前 |
- Golangbase64编码教程与实例解析
- 119浏览 收藏
-
- Golang · Go教程 | 43分钟前 |
- Go模板引擎防XSS安全渲染指南
- 299浏览 收藏
-
- Golang · Go教程 | 55分钟前 |
- Heroku部署Go二进制文件教程
- 120浏览 收藏
-
- Golang · Go教程 | 56分钟前 |
- Golang并发取消技巧与Context使用方法
- 314浏览 收藏
-
- Golang · Go教程 | 57分钟前 |
- Golang权限不足解决方法与配置优化
- 255浏览 收藏
-
- Golang · Go教程 | 8小时前 |
- Golang服务层实现与业务管理指南
- 472浏览 收藏
-
- Golang · Go教程 | 9小时前 |
- Go高效字符串与字节切片比较技巧
- 501浏览 收藏
-
- Golang · Go教程 | 9小时前 |
- Golang搭建区块链,Ganache私链配置教程
- 404浏览 收藏
-
- Golang · Go教程 | 9小时前 |
- Linux下Go程序自定义SSL证书设置方法
- 319浏览 收藏
-
- Golang · Go教程 | 9小时前 |
- GolangHeader路由与灰度发布教程
- 433浏览 收藏
-
- 前端进阶之JavaScript设计模式
- 设计模式是开发人员在软件开发过程中面临一般问题时的解决方案,代表了最佳的实践。本课程的主打内容包括JS常见设计模式以及具体应用场景,打造一站式知识长龙服务,适合有JS基础的同学学习。
- 543次学习
-
- GO语言核心编程课程
- 本课程采用真实案例,全面具体可落地,从理论到实践,一步一步将GO核心编程技术、编程思想、底层实现融会贯通,使学习者贴近时代脉搏,做IT互联网时代的弄潮儿。
- 516次学习
-
- 简单聊聊mysql8与网络通信
- 如有问题加微信:Le-studyg;在课程中,我们将首先介绍MySQL8的新特性,包括性能优化、安全增强、新数据类型等,帮助学生快速熟悉MySQL8的最新功能。接着,我们将深入解析MySQL的网络通信机制,包括协议、连接管理、数据传输等,让
- 500次学习
-
- JavaScript正则表达式基础与实战
- 在任何一门编程语言中,正则表达式,都是一项重要的知识,它提供了高效的字符串匹配与捕获机制,可以极大的简化程序设计。
- 487次学习
-
- 从零制作响应式网站—Grid布局
- 本系列教程将展示从零制作一个假想的网络科技公司官网,分为导航,轮播,关于我们,成功案例,服务流程,团队介绍,数据部分,公司动态,底部信息等内容区块。网站整体采用CSSGrid布局,支持响应式,有流畅过渡和展现动画。
- 485次学习
-
- ChatExcel酷表
- ChatExcel酷表是由北京大学团队打造的Excel聊天机器人,用自然语言操控表格,简化数据处理,告别繁琐操作,提升工作效率!适用于学生、上班族及政府人员。
- 4217次使用
-
- Any绘本
- 探索Any绘本(anypicturebook.com/zh),一款开源免费的AI绘本创作工具,基于Google Gemini与Flux AI模型,让您轻松创作个性化绘本。适用于家庭、教育、创作等多种场景,零门槛,高自由度,技术透明,本地可控。
- 4574次使用
-
- 可赞AI
- 可赞AI,AI驱动的办公可视化智能工具,助您轻松实现文本与可视化元素高效转化。无论是智能文档生成、多格式文本解析,还是一键生成专业图表、脑图、知识卡片,可赞AI都能让信息处理更清晰高效。覆盖数据汇报、会议纪要、内容营销等全场景,大幅提升办公效率,降低专业门槛,是您提升工作效率的得力助手。
- 4458次使用
-
- 星月写作
- 星月写作是国内首款聚焦中文网络小说创作的AI辅助工具,解决网文作者从构思到变现的全流程痛点。AI扫榜、专属模板、全链路适配,助力新人快速上手,资深作者效率倍增。
- 6107次使用
-
- MagicLight
- MagicLight.ai是全球首款叙事驱动型AI动画视频创作平台,专注于解决从故事想法到完整动画的全流程痛点。它通过自研AI模型,保障角色、风格、场景高度一致性,让零动画经验者也能高效产出专业级叙事内容。广泛适用于独立创作者、动画工作室、教育机构及企业营销,助您轻松实现创意落地与商业化。
- 4825次使用
-
- Golangmap实践及实现原理解析
- 2022-12-28 505浏览
-
- go和golang的区别解析:帮你选择合适的编程语言
- 2023-12-29 503浏览
-
- 试了下Golang实现try catch的方法
- 2022-12-27 502浏览
-
- 如何在go语言中实现高并发的服务器架构
- 2023-08-27 502浏览
-
- 提升工作效率的Go语言项目开发经验分享
- 2023-11-03 502浏览

