属性中没有位置选项卡:如何启用它
来源:云东方
2023-04-19 15:34:47
0浏览
收藏
“纵有疾风来,人生不言弃”,这句话送给正在学习文章的朋友们,也希望在阅读本文《属性中没有位置选项卡:如何启用它》后,能够真的帮助到大家。我也会在后续的文章中,陆续更新文章相关的技术文章,有好的建议欢迎大家在评论留言,非常感谢!
文件夹属性为用户提供详细信息,例如创建日期、文件夹名称、大小等。但是,有时您可能会在Windows文件夹的属性中遇到“位置”选项卡。因此,我们将引导您完成故障排除和重新启用它的步骤。
或者,您可以查看我们关于修复 Windows 11 上的文件夹访问被拒绝问题的详细指南。
为什么在文件夹属性中找不到位置选项卡?
有几个因素可能导致 Windows 11 上文件夹属性中缺少位置选项卡。最值得注意的是:
- 文件夹不支持移动 – 有些文件夹支持移动到另一个位置,而有些则不支持。默认情况下,支持从一个位置移动到另一个位置的文件夹显示文件位置选项卡。因此,如果文件夹不可移动,则位置选项卡可能不会显示。
- Windows 注册表问题 – Windows 注册表包含文件夹和服务的文档。因此,文件夹属性中缺少的位置选项卡可能是由于注册表项的某些问题和错误的配置造成的。此外,损坏的注册表可能会导致位置选项卡不可用。
原因可能因您尝试访问的文件夹类型而异。不过,让我们探索下面突出显示的以下解决方案。
如果在媒体资源中找不到位置选项卡,该怎么办?
在尝试任何高级步骤之前,请完成以下操作:
- 禁用第三方防病毒软件。
- 在安全模式下重新启动 Windows,并检查位置选项卡是否出现在文件夹属性中。
如果问题仍然存在,请尝试以下解决方案:
1. 使用视窗注册表
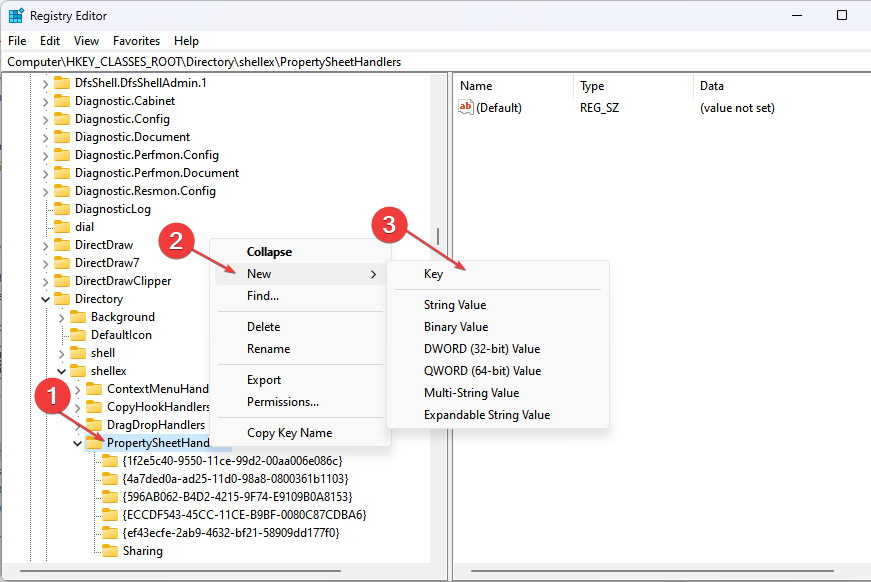
- 按 + 键打开“运行”对话框,键入 Regedit,然后按“确定”打开注册表编辑器。WindowsR
- 导航到以下键:
HKEY_CLASSES_ROOT\Directory\shellex\PropertySheetHandlers - 右键单击“属性处理程序”,从下拉菜单中选择“新建”,然后单击“键”。

- 将新密钥重命名为 4a7ded0a – ad25 – 11d0 – 98a8 – 0800361b1103。

- 退出注册表编辑器并重新启动PC,以查看“位置”选项卡是否在“属性”文件夹中可见。
通过调整注册表编辑器,您可以访问和更改注册表项,以修复属性问题中的“无位置”选项卡。
2.结束文件资源管理器进程并重新启动
- 按 + 键打开“运行”对话框,键入 taskmgr.exe,然后单击“确定”打开任务管理器。WindowsR
- 找到文件资源管理器应用程序,右键单击它,然后从下拉菜单中选择结束任务。

- 从任务栏中选择文件,然后从菜单中单击运行新任务。

- 在框中键入 explorer.exe,然后单击“确定”以重新启动计算机上的文件资源管理器进程。

- 重新启动电脑并检查问题是否仍然存在。
结束电脑上文件资源管理器进程的任务将停止影响你尝试访问的文件夹的后台活动。
到这里,我们也就讲完了《属性中没有位置选项卡:如何启用它》的内容了。个人认为,基础知识的学习和巩固,是为了更好的将其运用到项目中,欢迎关注golang学习网公众号,带你了解更多关于选项卡,注册表的知识点!
版本声明
本文转载于:云东方 如有侵犯,请联系study_golang@163.com删除
如何修复 Windows PC 上的 Discord FPS Drop 问题
- 上一篇
- 如何修复 Windows PC 上的 Discord FPS Drop 问题
- 下一篇
- 修复 - 抱歉,在 Windows 11、10 中挂载文件时出现问题
查看更多
最新文章
-
- 文章 · 软件教程 | 6分钟前 | Minecraft MC.js minecraft网页版
- MC.js极速游戏,免安装直连地址分享
- 174浏览 收藏
-
- 文章 · 软件教程 | 7分钟前 |
- Prezi插入本地视频方法步骤详解
- 311浏览 收藏
-
- 文章 · 软件教程 | 9分钟前 |
- MindPPT常见问题及解决方法
- 473浏览 收藏
-
- 文章 · 软件教程 | 16分钟前 |
- 搜狗浏览器个性化首页设置方法
- 418浏览 收藏
-
- 文章 · 软件教程 | 17分钟前 |
- 1688官网登录入口网页版
- 178浏览 收藏
-
- 文章 · 软件教程 | 20分钟前 |
- Excel多条件判断技巧:IF函数嵌套使用详解
- 495浏览 收藏
-
- 文章 · 软件教程 | 21分钟前 |
- 百度输入法清除数据方法详解
- 352浏览 收藏
-
- 文章 · 软件教程 | 22分钟前 |
- 学习通退出班级方法详解
- 206浏览 收藏
-
- 文章 · 软件教程 | 29分钟前 | Figma
- Figma动效原型怎么做?Smart Animate制作微交互教程
- 360浏览 收藏
-
- 文章 · 软件教程 | 35分钟前 |
- 剪映电脑版抠绿幕教程 去除背景合成技巧
- 472浏览 收藏
-
- 文章 · 软件教程 | 37分钟前 | treesize
- TreeSize生成清理建议教程
- 374浏览 收藏
-
- 文章 · 软件教程 | 37分钟前 | Seer
- Seer如何预览图片\_Seer图片预览设置技巧
- 363浏览 收藏
查看更多
课程推荐
-
- 前端进阶之JavaScript设计模式
- 设计模式是开发人员在软件开发过程中面临一般问题时的解决方案,代表了最佳的实践。本课程的主打内容包括JS常见设计模式以及具体应用场景,打造一站式知识长龙服务,适合有JS基础的同学学习。
- 543次学习
-
- GO语言核心编程课程
- 本课程采用真实案例,全面具体可落地,从理论到实践,一步一步将GO核心编程技术、编程思想、底层实现融会贯通,使学习者贴近时代脉搏,做IT互联网时代的弄潮儿。
- 516次学习
-
- 简单聊聊mysql8与网络通信
- 如有问题加微信:Le-studyg;在课程中,我们将首先介绍MySQL8的新特性,包括性能优化、安全增强、新数据类型等,帮助学生快速熟悉MySQL8的最新功能。接着,我们将深入解析MySQL的网络通信机制,包括协议、连接管理、数据传输等,让
- 500次学习
-
- JavaScript正则表达式基础与实战
- 在任何一门编程语言中,正则表达式,都是一项重要的知识,它提供了高效的字符串匹配与捕获机制,可以极大的简化程序设计。
- 487次学习
-
- 从零制作响应式网站—Grid布局
- 本系列教程将展示从零制作一个假想的网络科技公司官网,分为导航,轮播,关于我们,成功案例,服务流程,团队介绍,数据部分,公司动态,底部信息等内容区块。网站整体采用CSSGrid布局,支持响应式,有流畅过渡和展现动画。
- 485次学习
查看更多
AI推荐
-
- ChatExcel酷表
- ChatExcel酷表是由北京大学团队打造的Excel聊天机器人,用自然语言操控表格,简化数据处理,告别繁琐操作,提升工作效率!适用于学生、上班族及政府人员。
- 4518次使用
-
- Any绘本
- 探索Any绘本(anypicturebook.com/zh),一款开源免费的AI绘本创作工具,基于Google Gemini与Flux AI模型,让您轻松创作个性化绘本。适用于家庭、教育、创作等多种场景,零门槛,高自由度,技术透明,本地可控。
- 4871次使用
-
- 可赞AI
- 可赞AI,AI驱动的办公可视化智能工具,助您轻松实现文本与可视化元素高效转化。无论是智能文档生成、多格式文本解析,还是一键生成专业图表、脑图、知识卡片,可赞AI都能让信息处理更清晰高效。覆盖数据汇报、会议纪要、内容营销等全场景,大幅提升办公效率,降低专业门槛,是您提升工作效率的得力助手。
- 4744次使用
-
- 星月写作
- 星月写作是国内首款聚焦中文网络小说创作的AI辅助工具,解决网文作者从构思到变现的全流程痛点。AI扫榜、专属模板、全链路适配,助力新人快速上手,资深作者效率倍增。
- 6603次使用
-
- MagicLight
- MagicLight.ai是全球首款叙事驱动型AI动画视频创作平台,专注于解决从故事想法到完整动画的全流程痛点。它通过自研AI模型,保障角色、风格、场景高度一致性,让零动画经验者也能高效产出专业级叙事内容。广泛适用于独立创作者、动画工作室、教育机构及企业营销,助您轻松实现创意落地与商业化。
- 5105次使用
查看更多
相关文章
-
- pe系统下载好如何重装的具体教程
- 2023-05-01 501浏览
-
- qq游戏大厅怎么开启蓝钻提醒功能-qq游戏大厅开启蓝钻提醒功能教程
- 2023-04-29 501浏览
-
- 吉吉影音怎样播放网络视频 吉吉影音播放网络视频的操作步骤
- 2023-04-09 501浏览
-
- 腾讯会议怎么使用电脑音频 腾讯会议播放电脑音频的方法
- 2023-04-04 501浏览
-
- PPT制作图片滚动效果的简单方法
- 2023-04-26 501浏览

