修复 - 抱歉,在 Windows 11、10 中挂载文件时出现问题
在文章实战开发的过程中,我们经常会遇到一些这样那样的问题,然后要卡好半天,等问题解决了才发现原来一些细节知识点还是没有掌握好。今天golang学习网就整理分享《修复 - 抱歉,在 Windows 11、10 中挂载文件时出现问题》,聊聊,希望可以帮助到正在努力赚钱的你。
如果用户想要备份他们的整个磁盘驱动器或特定驱动器,他们会努力构建包含所有数据的映像副本,该映像文件称为 ISO 文件或映像。
大多数 Windows 用户在尝试在他们的系统上挂载这些类型的文件时,会抛出一个错误窗口,提示“抱歉,挂载文件时出现问题”,并且不允许他们挂载图像文件以提取其数据。
在 Windows 系统上发生此类错误的可能性有很多,下面列出了其中的一些。
- ISO 文件可能已安装在系统上。
- ISO 文件必须是稀疏的。
- 它可能会被阻止。
- ISO 文件只读选项未选中。
- 安装时插入的 MicroSD 卡可能会干扰系统。
在考虑了上面给出的所有因素之后,我们编制了一组修复程序,可以解决您最近在挂载 ISO 文件时遇到的问题。
修复 1 – 检查 ISO 文件是否被阻止且未设置为只读模式
当从 Internet 下载的 ISO 文件被 Windows 系统上的安全工具阻止时。如果它被阻止,它通常会抛出这样的错误消息。此外,最好检查文件是否设置为只读模式。如果没有,请将其设置为只读模式。
让我们看看下面的一些简单步骤。
步骤 1:通过浏览包含它的文件夹,右键单击ISO文件。
第 2 步:点击上下文菜单中的“属性”选项,如下所示。

第 3 步:请确保选中“常规”选项卡。

第 4 步:然后在底部,验证是否选中了只读复选框。如果没有,请单击复选框进行检查。
第5步:之后,还要确保取消阻止选项未选中。
第 6 步:完成后,单击应用,然后单击确定 以进行更改并关闭属性窗口。

现在检查您是否能够挂载 ISO 文件。
修复 2 – 从 ISO 文件中删除稀疏属性
某些文件中包含漏洞,这意味着某些部分数据丢失或为空,并且不占用磁盘上的物理空间。因此,这种类型的文件会变得稀疏,当用户尝试挂载或使用此文件时,就会产生问题。
请按照下面给出的步骤来查看如何使用命令提示符将其从您的 PC 中删除。
步骤 1:要打开运行命令框,请同时按下键盘上的Win + R键。
第 2 步:键入cmd并完全按 CTRL + SHIFT + ENTER键。
第 3 步:在UAC提示符下单击“是”以允许命令提示符的管理员权限。

第4步:这将以管理员身份打开命令提示符窗口。
第 5 步:键入以下命令,然后按Enter键执行它。
fsutil 稀疏查询标志 D:\Software\Win11_English_x64v1.iso
注意:将D:\Software\Win11_English_x64v1.iso替换为系统上 ISO 文件的路径。
这将允许用户知道文件是否稀疏。

第6步:在你知道文件是否稀疏后,执行以下命令从文件中删除稀疏。
fsutil 稀疏设置标志 D:\Software\Win11_English_x64v1.iso 0
注意:将D:\Software\Win11_English_x64v1.iso替换为系统上 ISO 文件的路径。
这将从 ISO 文件中删除稀疏属性。

第 7 步:如果上述这些命令对您来说很难执行,请将 ISO 文件复制并粘贴到另一个文件夹中。
第8步:然后,尝试挂载复制的ISO文件,看看现在是否正常。
修复 3 – 重新启动系统上的 Windows 资源管理器
有时,冻结的 Windows 资源管理器可能会产生上述问题。因此,重新启动 Windows 资源管理器可能会解决系统上的问题。我们正在向您展示如何使用下面给出的步骤重新启动 Windows 资源管理器。
步骤 1:同时按CTRL + SHIFT + ESC键打开系统上的任务管理器。
第 2 步:然后单击进程选项卡并右键单击Windows资源管理器应用程序。
第 3 步:从上下文菜单中显示的选项中单击重新启动。

第 4 步:这将重新启动Windows 资源管理器,然后关闭任务管理器。
现在验证是否可以挂载 ISO 文件。
修复 4 – 检查是否插入了任何 microSD 卡
一些 Windows 用户报告说,系统上主动存在的 microSD 卡会干扰安装过程。当他们从系统中移除 microSD 卡时,他们能够在系统上挂载 ISO 文件以提取其数据。
因此,我们强烈建议我们的用户从他们的系统中移除 microSD 卡,然后检查 ISO 文件现在是否可以成功挂载。
修复 5 – 确保 ISO 文件尚未安装
通常我们倾向于重复一些事情,因为我们忘记了它是否已经完成。因此,用户很可能已经安装了 ISO 文件并且不知道或忘记了它。因此,请确保 ISO 文件未安装在系统上。如果完成,您可以直接从这台电脑打开它,而不是尝试挂载文件。
修复 6 – 使用注册表编辑器修复磁盘映像驱动程序
警告 –在继续之前,请尝试参考本文导出系统的注册表文件。因为如果由于文件中的更改而对系统造成任何损坏,您可以恢复到注册表文件。
步骤 1:右键单击任务栏中心的蓝色开始按钮。
第 2 步:通过从列表中单击它来选择运行,如下图所示。

第 3 步:在运行命令框中键入regedit ,然后按Enter键打开注册表编辑器。
注意:如果有任何UAC 提示,请单击是接受。

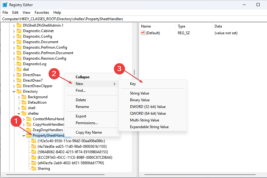
第4步:打开后,通过将其复制粘贴到地址栏并按Enter键浏览到下面给出的路径。
HKEY_LOCAL_MACHINE\SYSTEM\CurrentControlSet\Control\Class\{4D36E965-E325-11CE-BFC1-08002BE10318}第 5 步:在编辑器的右侧,按住CTRL键的同时单击它们来选择UpperFilters和LowerFilters 。

第 6 步:然后,同时按下 DELETE键,然后在确认窗口中单击“是”以删除这些字符串值。

第 7 步:删除后,关闭注册表编辑器并重新启动系统。
以上就是《修复 - 抱歉,在 Windows 11、10 中挂载文件时出现问题》的详细内容,更多关于国际标准化组织,ISO文件的资料请关注golang学习网公众号!
属性中没有位置选项卡:如何启用它
- 上一篇
- 属性中没有位置选项卡:如何启用它
- 下一篇
- 如何在 Windows 11 上忘记 Wi-Fi 网络
-
- 文章 · 软件教程 | 29秒前 |
- 综合素质评价怎么写?万能句式教你轻松凑字数
- 172浏览 收藏
-
- 文章 · 软件教程 | 2分钟前 |
- 微博草稿箱在哪怎么找
- 347浏览 收藏
-
- 文章 · 软件教程 | 5分钟前 |
- 咸鱼验货担保对卖家有什么好处
- 186浏览 收藏
-
- 文章 · 软件教程 | 7分钟前 |
- 有道翻译会员有什么用?详解权益与开通方法
- 405浏览 收藏
-
- 文章 · 软件教程 | 11分钟前 |
- Win10共享文件夹设置方法及教程
- 461浏览 收藏
-
- 文章 · 软件教程 | 14分钟前 |
- 好分数币怎么用?积分商城兑换攻略
- 408浏览 收藏
-
- 文章 · 软件教程 | 15分钟前 |
- Excel一键隐藏公式,单元格保护设置教程
- 465浏览 收藏
-
- 文章 · 软件教程 | 16分钟前 |
- 长佩阅读护眼滤镜开启方法 教程指南
- 286浏览 收藏
-
- 文章 · 软件教程 | 21分钟前 | 教程攻略
- AutoCAD2010文字输入方法详解
- 451浏览 收藏
-
- 文章 · 软件教程 | 21分钟前 |
- 高德地图测速拍照预警怎么用
- 202浏览 收藏
-
- 文章 · 软件教程 | 23分钟前 |
- 美图秀秀拼接长图教程_聊天记录怎么拼
- 108浏览 收藏
-
- 文章 · 软件教程 | 27分钟前 | autohotkey
- AutoHotkey操作Excel自动化教程
- 481浏览 收藏
-
- 前端进阶之JavaScript设计模式
- 设计模式是开发人员在软件开发过程中面临一般问题时的解决方案,代表了最佳的实践。本课程的主打内容包括JS常见设计模式以及具体应用场景,打造一站式知识长龙服务,适合有JS基础的同学学习。
- 543次学习
-
- GO语言核心编程课程
- 本课程采用真实案例,全面具体可落地,从理论到实践,一步一步将GO核心编程技术、编程思想、底层实现融会贯通,使学习者贴近时代脉搏,做IT互联网时代的弄潮儿。
- 516次学习
-
- 简单聊聊mysql8与网络通信
- 如有问题加微信:Le-studyg;在课程中,我们将首先介绍MySQL8的新特性,包括性能优化、安全增强、新数据类型等,帮助学生快速熟悉MySQL8的最新功能。接着,我们将深入解析MySQL的网络通信机制,包括协议、连接管理、数据传输等,让
- 500次学习
-
- JavaScript正则表达式基础与实战
- 在任何一门编程语言中,正则表达式,都是一项重要的知识,它提供了高效的字符串匹配与捕获机制,可以极大的简化程序设计。
- 487次学习
-
- 从零制作响应式网站—Grid布局
- 本系列教程将展示从零制作一个假想的网络科技公司官网,分为导航,轮播,关于我们,成功案例,服务流程,团队介绍,数据部分,公司动态,底部信息等内容区块。网站整体采用CSSGrid布局,支持响应式,有流畅过渡和展现动画。
- 485次学习
-
- ChatExcel酷表
- ChatExcel酷表是由北京大学团队打造的Excel聊天机器人,用自然语言操控表格,简化数据处理,告别繁琐操作,提升工作效率!适用于学生、上班族及政府人员。
- 4246次使用
-
- Any绘本
- 探索Any绘本(anypicturebook.com/zh),一款开源免费的AI绘本创作工具,基于Google Gemini与Flux AI模型,让您轻松创作个性化绘本。适用于家庭、教育、创作等多种场景,零门槛,高自由度,技术透明,本地可控。
- 4606次使用
-
- 可赞AI
- 可赞AI,AI驱动的办公可视化智能工具,助您轻松实现文本与可视化元素高效转化。无论是智能文档生成、多格式文本解析,还是一键生成专业图表、脑图、知识卡片,可赞AI都能让信息处理更清晰高效。覆盖数据汇报、会议纪要、内容营销等全场景,大幅提升办公效率,降低专业门槛,是您提升工作效率的得力助手。
- 4489次使用
-
- 星月写作
- 星月写作是国内首款聚焦中文网络小说创作的AI辅助工具,解决网文作者从构思到变现的全流程痛点。AI扫榜、专属模板、全链路适配,助力新人快速上手,资深作者效率倍增。
- 6171次使用
-
- MagicLight
- MagicLight.ai是全球首款叙事驱动型AI动画视频创作平台,专注于解决从故事想法到完整动画的全流程痛点。它通过自研AI模型,保障角色、风格、场景高度一致性,让零动画经验者也能高效产出专业级叙事内容。广泛适用于独立创作者、动画工作室、教育机构及企业营销,助您轻松实现创意落地与商业化。
- 4861次使用
-
- pe系统下载好如何重装的具体教程
- 2023-05-01 501浏览
-
- qq游戏大厅怎么开启蓝钻提醒功能-qq游戏大厅开启蓝钻提醒功能教程
- 2023-04-29 501浏览
-
- 吉吉影音怎样播放网络视频 吉吉影音播放网络视频的操作步骤
- 2023-04-09 501浏览
-
- 腾讯会议怎么使用电脑音频 腾讯会议播放电脑音频的方法
- 2023-04-04 501浏览
-
- PPT制作图片滚动效果的简单方法
- 2023-04-26 501浏览

